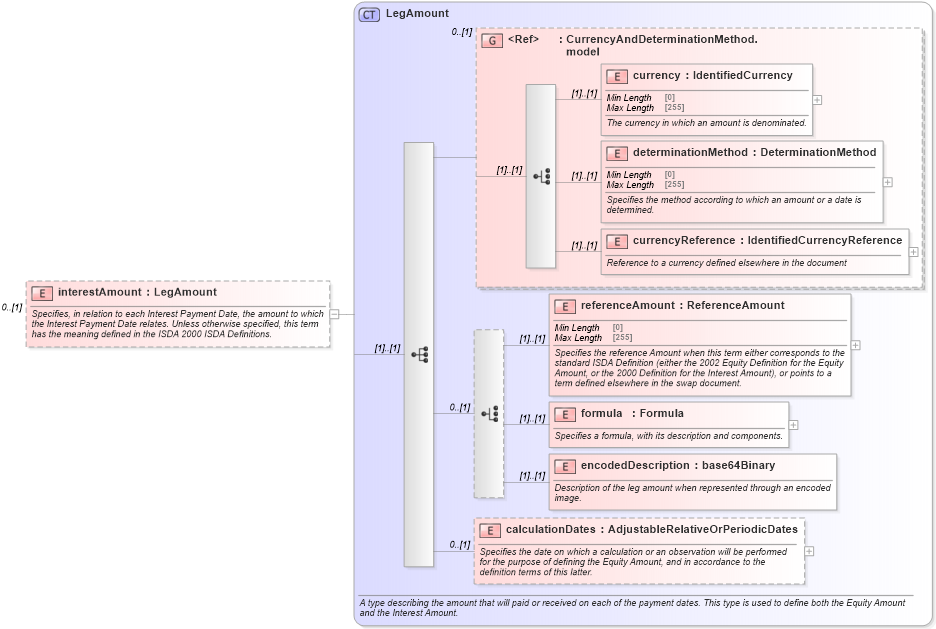
Definition Type: Element
Name: interestAmount
Namespace: http://www.fpml.org/FpML-5/reporting
Type: nsE:LegAmount
Containing Schema: fpml-eq-shared-5-9.xsd
MinOccurs 0
MaxOccurs (1)
Abstract
Documentation:
Specifies, in relation to each Interest Payment Date, the amount to which the Interest Payment Date relates. Unless otherwise specified, this term has the meaning defined in the ISDA 2000 ISDA Definitions.
Collapse XSD Schema Diagram:
Drilldown into calculationDates in schema fpml-eq-shared-5-9_xsd2 Drilldown into encodedDescription in schema fpml-eq-shared-5-9_xsd2 Drilldown into formula in schema fpml-eq-shared-5-9_xsd2 Drilldown into referenceAmount in schema fpml-eq-shared-5-9_xsd2 Drilldown into currencyReference in schema fpml-eq-shared-5-9_xsd2 Drilldown into determinationMethod in schema fpml-eq-shared-5-9_xsd2 Drilldown into currency in schema fpml-eq-shared-5-9_xsd2 Drilldown into CurrencyAndDeterminationMethod.model in schema fpml-eq-shared-5-9_xsd2 Drilldown into LegAmount in schema fpml-eq-shared-5-9_xsd2XSD Diagram of interestAmount in schema fpml-eq-shared-5-9_xsd2 (Financial products Markup Language (FpML®))
Collapse XSD Schema Code:
<xsd:element name="interestAmount" type="LegAmount" minOccurs="0">
    <xsd:annotation>
        <xsd:documentation xml:lang="en">Specifies, in relation to each Interest Payment Date, the amount to which the Interest Payment Date relates. Unless otherwise specified, this term has the meaning defined in the ISDA 2000 ISDA Definitions.</xsd:documentation>
    </xsd:annotation>
</xsd:element>
Collapse Child Elements:
Name Type Min Occurs Max Occurs
currency nsE:currency (1) (1)
determinationMethod nsE:determinationMethod (1) (1)
currencyReference nsE:currencyReference (1) (1)
referenceAmount nsE:referenceAmount (1) (1)
formula nsE:formula (1) (1)
encodedDescription nsE:encodedDescription (1) (1)
calculationDates nsE:calculationDates 0 (1)
<xs:group> nsE:CurrencyAndDeterminationMethod.model 0 (1)
Collapse Derivation Tree: