Definition Type: Element
Name: interestCalculation
Namespace: http://www.fpml.org/FpML-5/confirmation
Type: nsA:InterestCalculation
Containing Schema: fpml-eq-shared-5-9.xsd
MinOccurs (1)
MaxOccurs (1)
Abstract
Documentation:
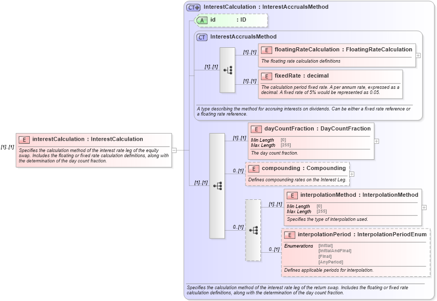
Specifies the calculation method of the interest rate leg of the equity swap. Includes the floating or fixed rate calculation definitions, along with the determination of the day count fraction.
Collapse XSD Schema Diagram:
Drilldown into interpolationPeriod in schema fpml-eq-shared-5-9_xsd Drilldown into interpolationMethod in schema fpml-eq-shared-5-9_xsd Drilldown into compounding in schema fpml-eq-shared-5-9_xsd Drilldown into dayCountFraction in schema fpml-eq-shared-5-9_xsd Drilldown into fixedRate in schema fpml-shared-5-9_xsd Drilldown into floatingRateCalculation in schema fpml-shared-5-9_xsd Drilldown into InterestAccrualsMethod in schema fpml-shared-5-9_xsd Drilldown into id in schema fpml-eq-shared-5-9_xsd Drilldown into InterestCalculation in schema fpml-eq-shared-5-9_xsdXSD Diagram of interestCalculation in schema fpml-eq-shared-5-9_xsd (Financial products Markup Language (FpML®))
Collapse XSD Schema Code:
<xsd:element name="interestCalculation" type="InterestCalculation">
    <xsd:annotation>
        <xsd:documentation xml:lang="en">Specifies the calculation method of the interest rate leg of the equity swap. Includes the floating or fixed rate calculation definitions, along with the determination of the day count fraction.</xsd:documentation>
    </xsd:annotation>
</xsd:element>
Collapse Child Elements:
Name Type Min Occurs Max Occurs
floatingRateCalculation nsA:floatingRateCalculation (1) (1)
fixedRate nsA:fixedRate (1) (1)
dayCountFraction nsA:dayCountFraction (1) (1)
compounding nsA:compounding 0 (1)
interpolationMethod nsA:interpolationMethod (1) (1)
interpolationPeriod nsA:interpolationPeriod 0 (1)
Collapse Child Attributes:
Name Type Default Value Use
id nsA:id (Optional)
Collapse Derivation Tree: