Definition Type: Element
Name: interestCalculation
Namespace: http://www.fpml.org/FpML-5/recordkeeping
Type: nsD:InterestCalculation
Containing Schema: fpml-eq-shared-5-9.xsd
MinOccurs (1)
MaxOccurs (1)
Abstract
Documentation:
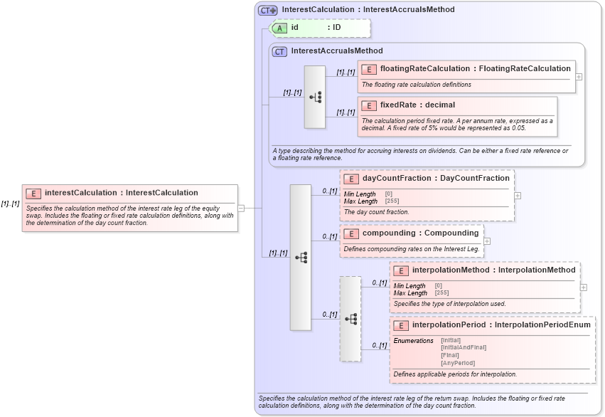
Specifies the calculation method of the interest rate leg of the equity swap. Includes the floating or fixed rate calculation definitions, along with the determination of the day count fraction.
Collapse XSD Schema Diagram:
Drilldown into interpolationPeriod in schema fpml-eq-shared-5-9_xsd1 Drilldown into interpolationMethod in schema fpml-eq-shared-5-9_xsd1 Drilldown into compounding in schema fpml-eq-shared-5-9_xsd1 Drilldown into dayCountFraction in schema fpml-eq-shared-5-9_xsd1 Drilldown into fixedRate in schema fpml-shared-5-9_xsd3 Drilldown into floatingRateCalculation in schema fpml-shared-5-9_xsd3 Drilldown into InterestAccrualsMethod in schema fpml-shared-5-9_xsd3 Drilldown into id in schema fpml-eq-shared-5-9_xsd1 Drilldown into InterestCalculation in schema fpml-eq-shared-5-9_xsd1XSD Diagram of interestCalculation in schema fpml-eq-shared-5-9_xsd1 (Financial products Markup Language (FpML®))
Collapse XSD Schema Code:
<xsd:element name="interestCalculation" type="InterestCalculation">
    <xsd:annotation>
        <xsd:documentation xml:lang="en">Specifies the calculation method of the interest rate leg of the equity swap. Includes the floating or fixed rate calculation definitions, along with the determination of the day count fraction.</xsd:documentation>
    </xsd:annotation>
</xsd:element>
Collapse Child Elements:
Name Type Min Occurs Max Occurs
floatingRateCalculation nsD:floatingRateCalculation (1) (1)
fixedRate nsD:fixedRate (1) (1)
dayCountFraction nsD:dayCountFraction 0 (1)
compounding nsD:compounding 0 (1)
interpolationMethod nsD:interpolationMethod 0 (1)
interpolationPeriod nsD:interpolationPeriod 0 (1)
Collapse Child Attributes:
Name Type Default Value Use
id nsD:id (Optional)
Collapse Derivation Tree: