Documentation for Financial products Markup Language (FpML®)
Definition Type:
Element
Name:
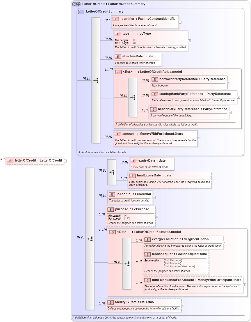
letterOfCredit
Namespace:
http://www.fpml.org/FpML-5/confirmation
Type:
nsA
:
LetterOfCredit
Containing Schema:
fpml-loan-5-9.xsd
MinOccurs
0
MaxOccurs
unbounded
Abstract
XSD Schema Diagram:
XSD Schema Code:
<xsd:element name="letterOfCredit" type="LetterOfCredit" minOccurs="0" maxOccurs="unbounded" />
Child Elements:
Name
Type
Min Occurs
Max Occurs
identifier
nsA
:
identifier
(1)
unbounded
type
nsA
:
type
(1)
(1)
effectiveDate
nsA
:
effectiveDate
(1)
(1)
borrowerPartyReference
nsA
:
borrowerPartyReference
(1)
(1)
issuingBankPartyReference
nsA
:
issuingBankPartyReference
(1)
(1)
beneficiaryPartyReference
nsA
:
beneficiaryPartyReference
0
(1)
amount
nsA
:
amount
(1)
(1)
expiryDate
nsA
:
expiryDate
(1)
(1)
finalExpiryDate
nsA
:
finalExpiryDate
0
(1)
lcAccrual
nsA
:
lcAccrual
(1)
(1)
purpose
nsA
:
purpose
0
(1)
evergreenOption
nsA
:
evergreenOption
0
(1)
lcAutoAdjust
nsA
:
lcAutoAdjust
0
(1)
minLcIssuanceFeeAmount
nsA
:
minLcIssuanceFeeAmount
0
(1)
facilityFxRate
nsA
:
facilityFxRate
0
(1)
<xs:group>
nsA
:
LetterOfCreditRoles.model
(1)
(1)
<xs:group>
nsA
:
LetterOfCreditFeatures.model
(1)
(1)
Derivation Tree:
nsA
:
LetterOfCreditSummary
nsA
:
LetterOfCredit
letterOfCredit