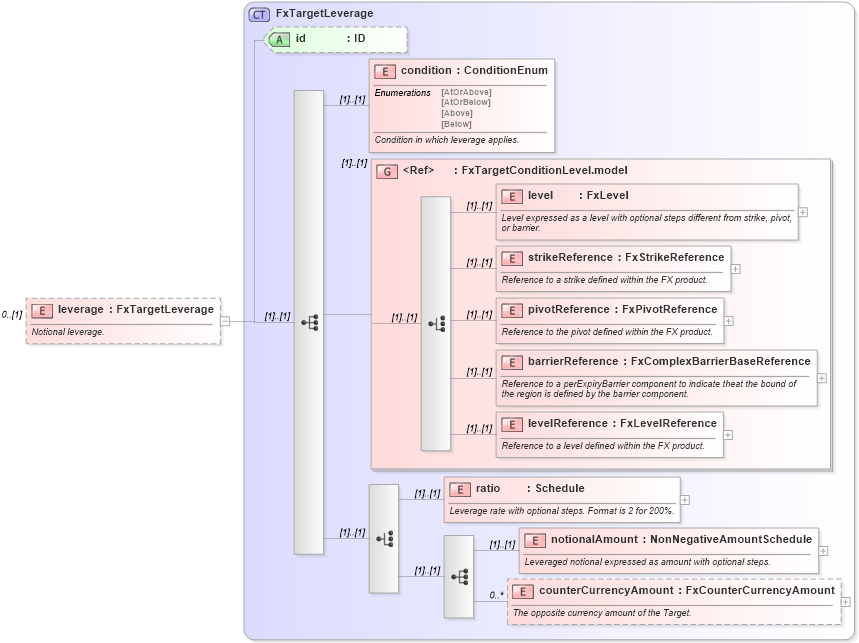
Definition Type: Element
Name: leverage
Namespace: http://www.fpml.org/FpML-5/recordkeeping
Type: nsD:FxTargetLeverage
Containing Schema: fpml-fx-targets-5-9.xsd
MinOccurs 0
MaxOccurs (1)
Abstract
Documentation:
Notional leverage.
Collapse XSD Schema Diagram:
Drilldown into counterCurrencyAmount in schema fpml-fx-targets-5-9_xsd1 Drilldown into notionalAmount in schema fpml-fx-targets-5-9_xsd1 Drilldown into ratio in schema fpml-fx-targets-5-9_xsd1 Drilldown into levelReference in schema fpml-fx-targets-5-9_xsd1 Drilldown into barrierReference in schema fpml-fx-targets-5-9_xsd1 Drilldown into pivotReference in schema fpml-fx-targets-5-9_xsd1 Drilldown into strikeReference in schema fpml-fx-targets-5-9_xsd1 Drilldown into level in schema fpml-fx-targets-5-9_xsd1 Drilldown into FxTargetConditionLevel.model in schema fpml-fx-targets-5-9_xsd1 Drilldown into condition in schema fpml-fx-targets-5-9_xsd1 Drilldown into id in schema fpml-fx-targets-5-9_xsd1 Drilldown into FxTargetLeverage in schema fpml-fx-targets-5-9_xsd1XSD Diagram of leverage in schema fpml-fx-targets-5-9_xsd1 (Financial products Markup Language (FpML®))
Collapse XSD Schema Code:
<xsd:element name="leverage" type="FxTargetLeverage" minOccurs="0">
    <xsd:annotation>
        <xsd:documentation xml:lang="en">Notional leverage.</xsd:documentation>
    </xsd:annotation>
</xsd:element>
Collapse Child Elements:
Name Type Min Occurs Max Occurs
condition nsD:condition (1) (1)
level nsD:level (1) (1)
strikeReference nsD:strikeReference (1) (1)
pivotReference nsD:pivotReference (1) (1)
barrierReference nsD:barrierReference (1) (1)
levelReference nsD:levelReference (1) (1)
ratio nsD:ratio (1) (1)
notionalAmount nsD:notionalAmount (1) (1)
counterCurrencyAmount nsD:counterCurrencyAmount 0 unbounded
<xs:group> nsD:FxTargetConditionLevel.model (1) (1)
Collapse Child Attributes:
Name Type Default Value Use
id nsD:id (Optional)
Collapse Derivation Tree: