Definition Type: Element
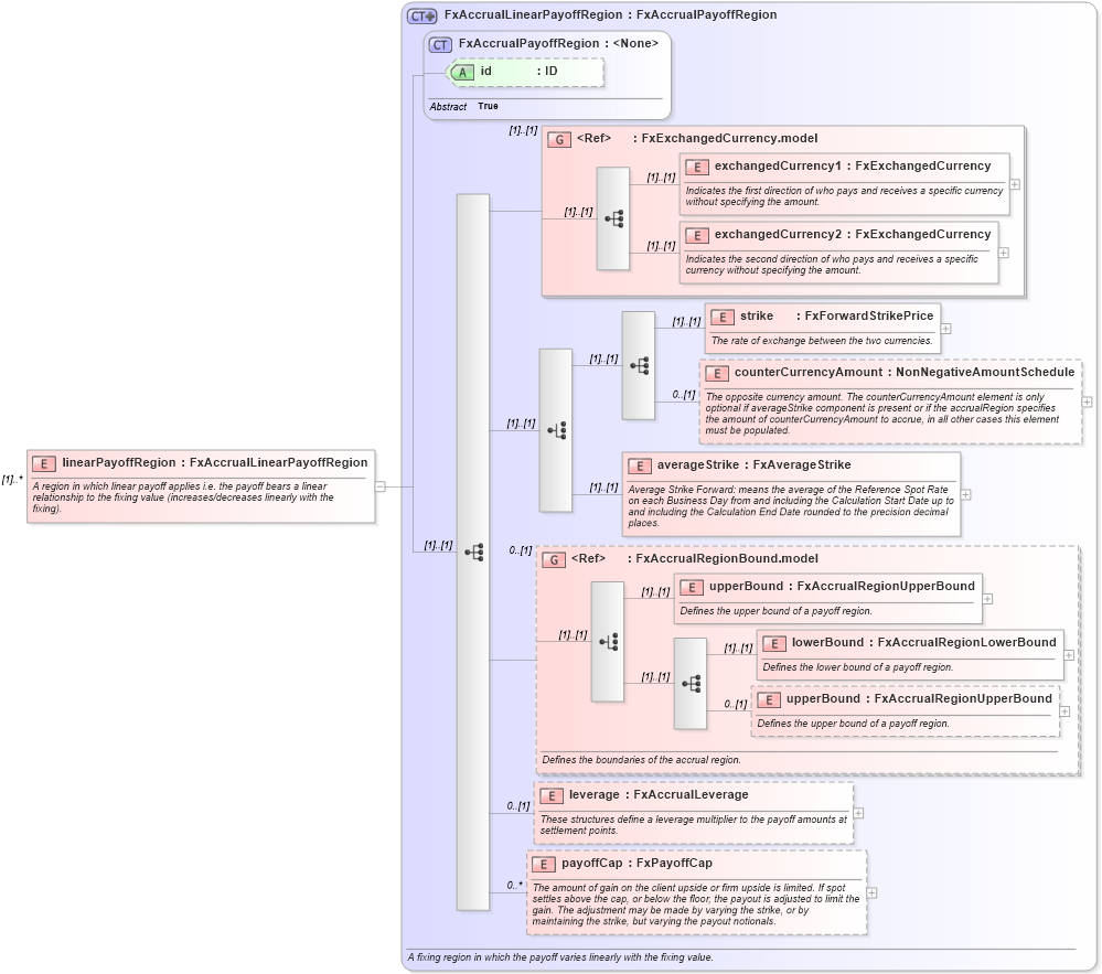
Name: linearPayoffRegion
Namespace: http://www.fpml.org/FpML-5/reporting
Type: nsE:FxAccrualLinearPayoffRegion
Containing Schema: fpml-fx-accruals-5-9.xsd
MinOccurs (1)
MaxOccurs unbounded
Abstract
Documentation:
A region in which linear payoff applies i.e. the payoff bears a linear relationship to the fixing value (increases/decreases linearly with the fixing).
Collapse XSD Schema Diagram:
Drilldown into payoffCap in schema fpml-fx-accruals-5-9_xsd2 Drilldown into leverage in schema fpml-fx-accruals-5-9_xsd2 Drilldown into upperBound in schema fpml-fx-accruals-5-9_xsd2 Drilldown into lowerBound in schema fpml-fx-accruals-5-9_xsd2 Drilldown into upperBound in schema fpml-fx-accruals-5-9_xsd2 Drilldown into FxAccrualRegionBound.model in schema fpml-fx-accruals-5-9_xsd2 Drilldown into averageStrike in schema fpml-fx-accruals-5-9_xsd2 Drilldown into counterCurrencyAmount in schema fpml-fx-accruals-5-9_xsd2 Drilldown into strike in schema fpml-fx-accruals-5-9_xsd2 Drilldown into exchangedCurrency2 in schema fpml-fx-targets-5-9_xsd2 Drilldown into exchangedCurrency1 in schema fpml-fx-targets-5-9_xsd2 Drilldown into FxExchangedCurrency.model in schema fpml-fx-targets-5-9_xsd2 Drilldown into id in schema fpml-fx-accruals-5-9_xsd2 Drilldown into FxAccrualPayoffRegion in schema fpml-fx-accruals-5-9_xsd2 Drilldown into FxAccrualLinearPayoffRegion in schema fpml-fx-accruals-5-9_xsd2XSD Diagram of linearPayoffRegion in schema fpml-fx-accruals-5-9_xsd2 (Financial products Markup Language (FpML®))
Collapse XSD Schema Code:
<xsd:element name="linearPayoffRegion" type="FxAccrualLinearPayoffRegion" maxOccurs="unbounded">
    <xsd:annotation>
        <xsd:documentation xml:lang="en">A region in which linear payoff applies i.e. the payoff bears a linear relationship to the fixing value (increases/decreases linearly with the fixing).</xsd:documentation>
    </xsd:annotation>
</xsd:element>
Collapse Child Elements:
Name Type Min Occurs Max Occurs
exchangedCurrency1 nsE:exchangedCurrency1 (1) (1)
exchangedCurrency2 nsE:exchangedCurrency2 (1) (1)
strike nsE:strike (1) (1)
counterCurrencyAmount nsE:counterCurrencyAmount 0 (1)
averageStrike nsE:averageStrike (1) (1)
upperBound nsE:upperBound (1) (1)
lowerBound nsE:lowerBound (1) (1)
upperBound nsE:upperBound 0 (1)
leverage nsE:leverage 0 (1)
payoffCap nsE:payoffCap 0 unbounded
<xs:group> nsE:FxExchangedCurrency.model (1) (1)
<xs:group> nsE:FxAccrualRegionBound.model 0 (1)
Collapse Child Attributes:
Name Type Default Value Use
id nsE:id (Optional)
Collapse Derivation Tree: