Definition Type: ComplexType
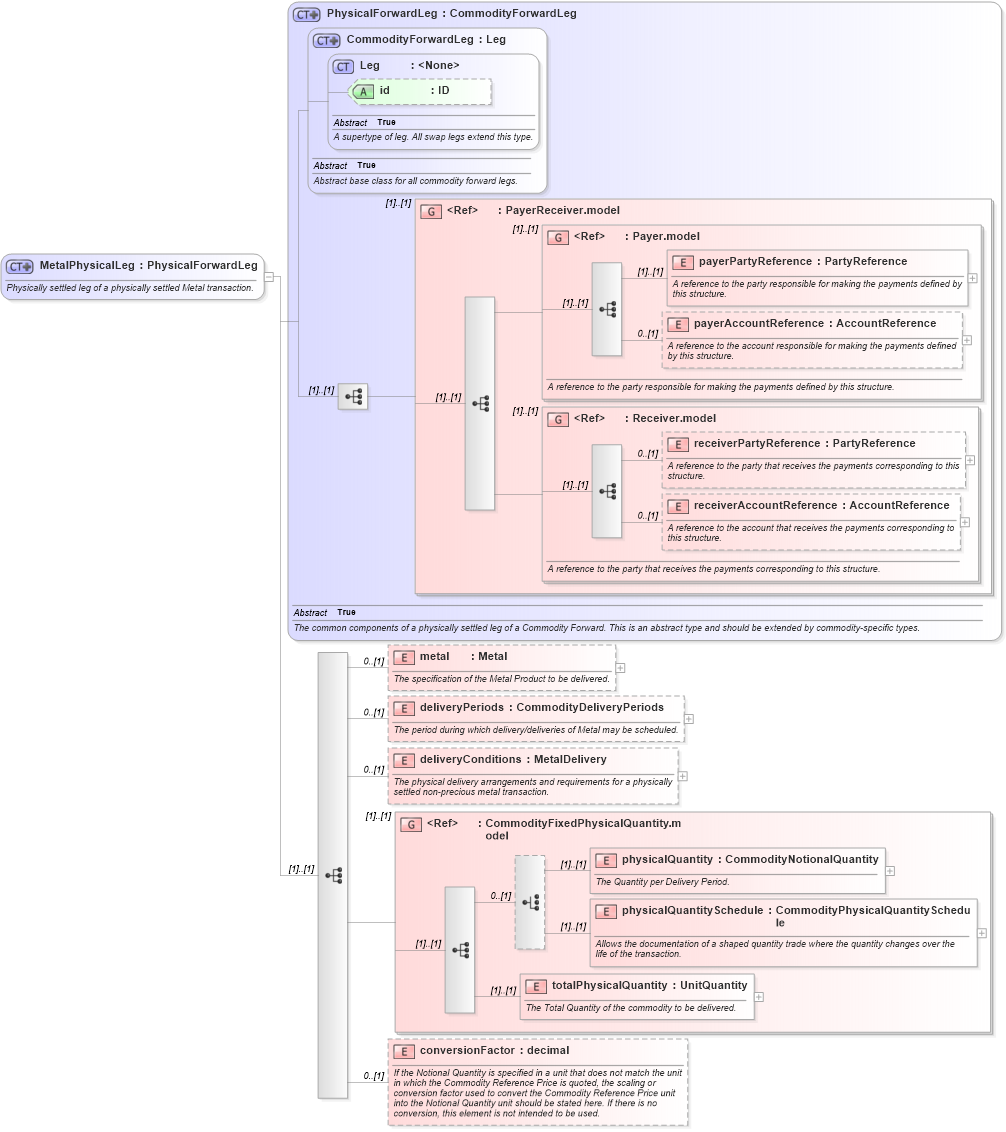
Name: MetalPhysicalLeg
Namespace: http://www.fpml.org/FpML-5/recordkeeping
Type: nsD:PhysicalForwardLeg
Containing Schema: fpml-com-5-9.xsd
Abstract
Documentation:
Physically settled leg of a physically settled Metal transaction.
Collapse XSD Schema Diagram:
Drilldown into conversionFactor in schema fpml-com-5-9_xsd1 Drilldown into totalPhysicalQuantity in schema fpml-com-5-9_xsd1 Drilldown into physicalQuantitySchedule in schema fpml-com-5-9_xsd1 Drilldown into physicalQuantity in schema fpml-com-5-9_xsd1 Drilldown into CommodityFixedPhysicalQuantity.model in schema fpml-com-5-9_xsd1 Drilldown into deliveryConditions in schema fpml-com-5-9_xsd1 Drilldown into deliveryPeriods in schema fpml-com-5-9_xsd1 Drilldown into metal in schema fpml-com-5-9_xsd1 Drilldown into receiverAccountReference in schema fpml-shared-5-9_xsd3 Drilldown into receiverPartyReference in schema fpml-shared-5-9_xsd3 Drilldown into Receiver.model in schema fpml-shared-5-9_xsd3 Drilldown into payerAccountReference in schema fpml-shared-5-9_xsd3 Drilldown into payerPartyReference in schema fpml-shared-5-9_xsd3 Drilldown into Payer.model in schema fpml-shared-5-9_xsd3 Drilldown into PayerReceiver.model in schema fpml-shared-5-9_xsd3 Drilldown into id in schema fpml-shared-5-9_xsd3 Drilldown into Leg in schema fpml-shared-5-9_xsd3 Drilldown into CommodityForwardLeg in schema fpml-com-5-9_xsd1 Drilldown into PhysicalForwardLeg in schema fpml-com-5-9_xsd1XSD Diagram of MetalPhysicalLeg in schema fpml-com-5-9_xsd1 (Financial products Markup Language (FpML®))
Collapse XSD Schema Code:
<xsd:complexType name="MetalPhysicalLeg">
    <xsd:annotation>
        <xsd:documentation xml:lang="en">Physically settled leg of a physically settled Metal transaction.</xsd:documentation>
    </xsd:annotation>
    <xsd:complexContent>
        <xsd:extension base="PhysicalForwardLeg">
            <xsd:sequence>
                <xsd:element name="metal" type="Metal" minOccurs="0">
                    <xsd:annotation>
                        <xsd:documentation xml:lang="en">The specification of the Metal Product to be delivered.</xsd:documentation>
                    </xsd:annotation>
                </xsd:element>
                <xsd:element name="deliveryPeriods" type="CommodityDeliveryPeriods" minOccurs="0">
                    <xsd:annotation>
                        <xsd:documentation xml:lang="en">The period during which delivery/deliveries of Metal may be scheduled.</xsd:documentation>
                    </xsd:annotation>
                </xsd:element>
                <xsd:element name="deliveryConditions" type="MetalDelivery" minOccurs="0">
                    <xsd:annotation>
                        <xsd:documentation xml:lang="en">The physical delivery arrangements and requirements for a physically settled non-precious metal transaction.</xsd:documentation>
                    </xsd:annotation>
                </xsd:element>
                <xsd:group ref="CommodityFixedPhysicalQuantity.model" />
                <xsd:element name="conversionFactor" type="xsd:decimal" minOccurs="0">
                    <xsd:annotation>
                        <xsd:documentation xml:lang="en">If the Notional Quantity is specified in a unit that does not match the unit in which the Commodity Reference Price is quoted, the scaling or conversion factor used to convert the Commodity Reference Price unit into the Notional Quantity unit should be stated here. If there is no conversion, this element is not intended to be used.</xsd:documentation>
                    </xsd:annotation>
                </xsd:element>
            </xsd:sequence>
        </xsd:extension>
    </xsd:complexContent>
</xsd:complexType>
Collapse Child Elements:
Name Type Min Occurs Max Occurs
payerPartyReference nsD:payerPartyReference (1) (1)
payerAccountReference nsD:payerAccountReference 0 (1)
receiverPartyReference nsD:receiverPartyReference 0 (1)
receiverAccountReference nsD:receiverAccountReference 0 (1)
metal nsD:metal 0 (1)
deliveryPeriods nsD:deliveryPeriods 0 (1)
deliveryConditions nsD:deliveryConditions 0 (1)
physicalQuantity nsD:physicalQuantity (1) (1)
physicalQuantitySchedule nsD:physicalQuantitySchedule (1) (1)
totalPhysicalQuantity nsD:totalPhysicalQuantity (1) (1)
conversionFactor nsD:conversionFactor 0 (1)
<xs:group> nsD:PayerReceiver.model (1) (1)
<xs:group> nsD:Payer.model (1) (1)
<xs:group> nsD:Receiver.model (1) (1)
<xs:group> nsD:CommodityFixedPhysicalQuantity.model (1) (1)
Collapse Child Attributes:
Name Type Default Value Use
id nsD:id (Optional)
Collapse Derivation Tree:
Collapse References:
nsD:metalPhysicalLeg