Definition Type: Element
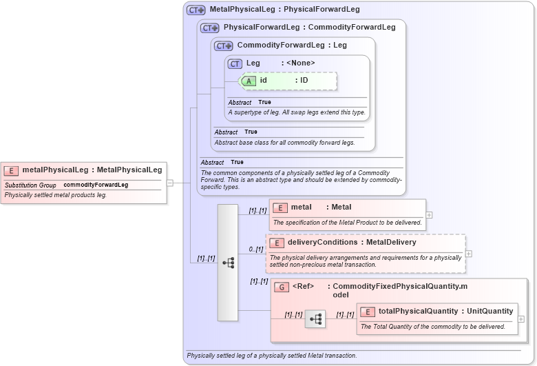
Name: metalPhysicalLeg
Namespace: http://www.fpml.org/FpML-5/transparency
Type: nsF:MetalPhysicalLeg
Containing Schema: fpml-com-5-9.xsd
Abstract
Documentation:
Physically settled metal products leg.
Collapse XSD Schema Diagram:
Drilldown into totalPhysicalQuantity in schema fpml-com-5-9_xsd3 Drilldown into CommodityFixedPhysicalQuantity.model in schema fpml-com-5-9_xsd3 Drilldown into deliveryConditions in schema fpml-com-5-9_xsd3 Drilldown into metal in schema fpml-com-5-9_xsd3 Drilldown into id in schema fpml-shared-5-9_xsd5 Drilldown into Leg in schema fpml-shared-5-9_xsd5 Drilldown into CommodityForwardLeg in schema fpml-com-5-9_xsd3 Drilldown into PhysicalForwardLeg in schema fpml-com-5-9_xsd3 Drilldown into MetalPhysicalLeg in schema fpml-com-5-9_xsd3XSD Diagram of metalPhysicalLeg in schema fpml-com-5-9_xsd3 (Financial products Markup Language (FpML®))
Collapse XSD Schema Code:
<xsd:element name="metalPhysicalLeg" type="MetalPhysicalLeg" substitutionGroup="commodityForwardLeg">
    <xsd:annotation>
        <xsd:documentation xml:lang="en">Physically settled metal products leg.</xsd:documentation>
    </xsd:annotation>
</xsd:element>
Collapse Child Elements:
Name Type Min Occurs Max Occurs
metal nsF:metal (1) (1)
deliveryConditions nsF:deliveryConditions 0 (1)
totalPhysicalQuantity nsF:totalPhysicalQuantity (1) (1)
<xs:group> nsF:CommodityFixedPhysicalQuantity.model (1) (1)
Collapse Child Attributes:
Name Type Default Value Use
id nsF:id (Optional)
Collapse Derivation Tree:
Collapse References:
nsF:commodityForwardLeg