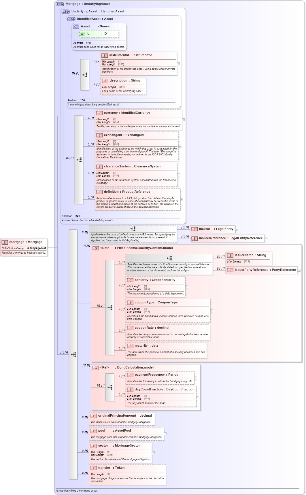
Definition Type: Element
Name: mortgage
Namespace: http://www.fpml.org/FpML-5/confirmation
Type: nsA:Mortgage
Containing Schema: fpml-asset-5-9.xsd
Abstract
Documentation:
Identifies a mortgage backed security.
Collapse XSD Schema Diagram:
Drilldown into tranche in schema fpml-asset-5-9_xsd Drilldown into sector in schema fpml-asset-5-9_xsd Drilldown into pool in schema fpml-asset-5-9_xsd Drilldown into originalPrincipalAmount in schema fpml-asset-5-9_xsd Drilldown into dayCountFraction in schema fpml-asset-5-9_xsd Drilldown into paymentFrequency in schema fpml-asset-5-9_xsd Drilldown into BondCalculation.model in schema fpml-asset-5-9_xsd Drilldown into maturity in schema fpml-asset-5-9_xsd Drilldown into couponRate in schema fpml-asset-5-9_xsd Drilldown into couponType in schema fpml-asset-5-9_xsd Drilldown into seniority in schema fpml-asset-5-9_xsd Drilldown into issuerPartyReference in schema fpml-asset-5-9_xsd Drilldown into issuerName in schema fpml-asset-5-9_xsd Drilldown into FixedIncomeSecurityContent.model in schema fpml-asset-5-9_xsd Drilldown into insurerReference in schema fpml-asset-5-9_xsd Drilldown into insurer in schema fpml-asset-5-9_xsd Drilldown into definition in schema fpml-asset-5-9_xsd Drilldown into clearanceSystem in schema fpml-asset-5-9_xsd Drilldown into exchangeId in schema fpml-asset-5-9_xsd Drilldown into currency in schema fpml-asset-5-9_xsd Drilldown into description in schema fpml-asset-5-9_xsd Drilldown into instrumentId in schema fpml-asset-5-9_xsd Drilldown into id in schema fpml-asset-5-9_xsd Drilldown into Asset in schema fpml-asset-5-9_xsd Drilldown into IdentifiedAsset in schema fpml-asset-5-9_xsd Drilldown into UnderlyingAsset in schema fpml-asset-5-9_xsd Drilldown into Mortgage in schema fpml-asset-5-9_xsdXSD Diagram of mortgage in schema fpml-asset-5-9_xsd (Financial products Markup Language (FpML®))
Collapse XSD Schema Code:
<xsd:element name="mortgage" type="Mortgage" substitutionGroup="underlyingAsset">
    <xsd:annotation>
        <xsd:documentation xml:lang="en">Identifies a mortgage backed security.</xsd:documentation>
    </xsd:annotation>
</xsd:element>
Collapse Child Elements:
Name Type Min Occurs Max Occurs
instrumentId nsA:instrumentId (1) unbounded
description nsA:description 0 (1)
currency nsA:currency 0 (1)
exchangeId nsA:exchangeId 0 (1)
clearanceSystem nsA:clearanceSystem 0 (1)
definition nsA:definition 0 (1)
insurer nsA:insurer (1) (1)
insurerReference nsA:insurerReference (1) (1)
issuerName nsA:issuerName (1) (1)
issuerPartyReference nsA:issuerPartyReference (1) (1)
seniority nsA:seniority 0 (1)
couponType nsA:couponType 0 (1)
couponRate nsA:couponRate 0 (1)
maturity nsA:maturity 0 (1)
paymentFrequency nsA:paymentFrequency 0 (1)
dayCountFraction nsA:dayCountFraction 0 (1)
originalPrincipalAmount nsA:originalPrincipalAmount 0 (1)
pool nsA:pool 0 (1)
sector nsA:sector 0 (1)
tranche nsA:tranche 0 (1)
<xs:group> nsA:FixedIncomeSecurityContent.model (1) (1)
<xs:group> nsA:BondCalculation.model (1) (1)
Collapse Child Attributes:
Name Type Default Value Use
id nsA:id (Optional)
Collapse Derivation Tree:
Collapse References:
nsA:underlyingAsset