Definition Type: Element
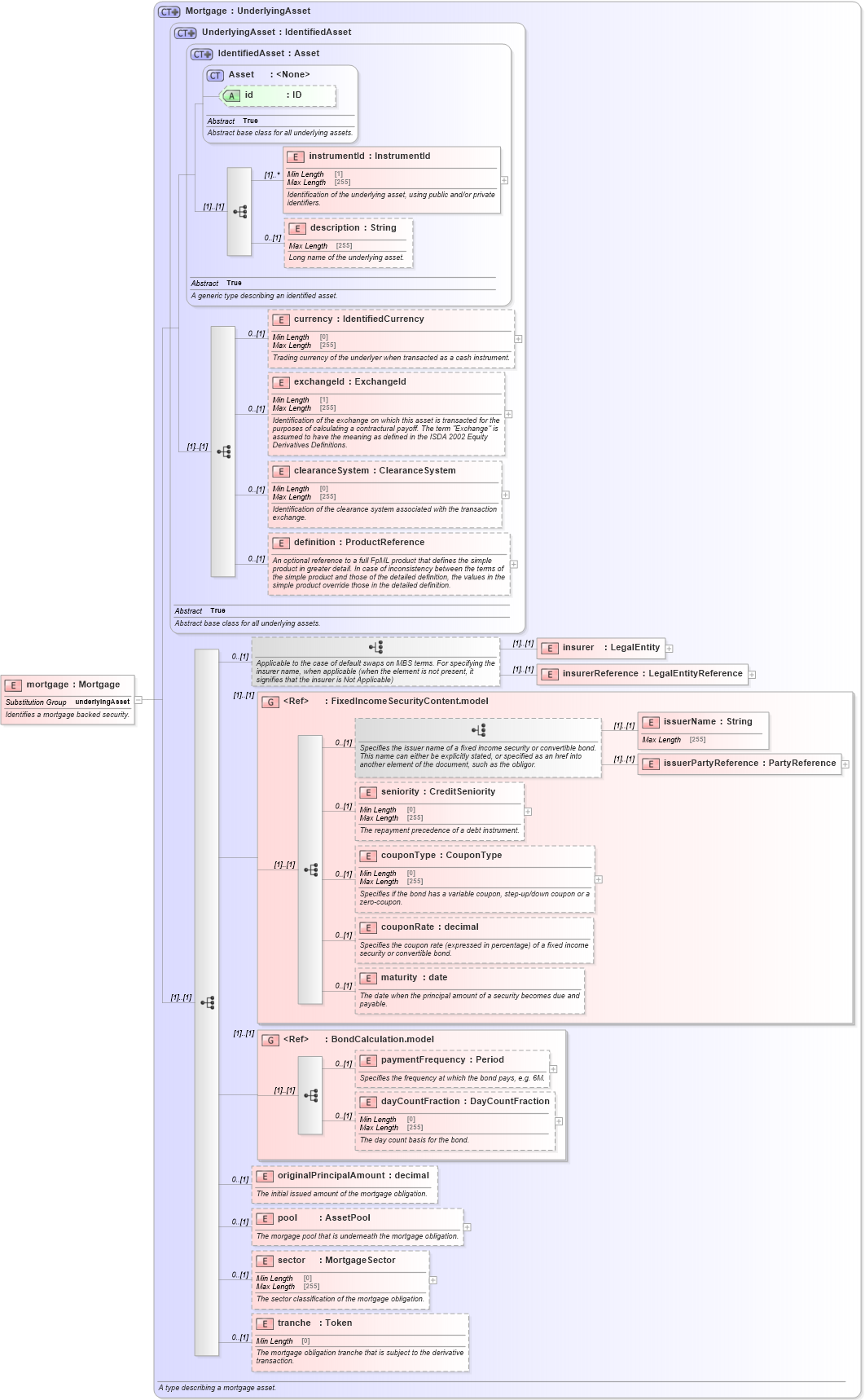
Name: mortgage
Namespace: http://www.fpml.org/FpML-5/legal
Type: nsB:Mortgage
Containing Schema: fpml-asset-5-9.xsd
Abstract
Documentation:
Identifies a mortgage backed security.
Collapse XSD Schema Diagram:
Drilldown into tranche in schema fpml-asset-5-9_xsd1 Drilldown into sector in schema fpml-asset-5-9_xsd1 Drilldown into pool in schema fpml-asset-5-9_xsd1 Drilldown into originalPrincipalAmount in schema fpml-asset-5-9_xsd1 Drilldown into dayCountFraction in schema fpml-asset-5-9_xsd1 Drilldown into paymentFrequency in schema fpml-asset-5-9_xsd1 Drilldown into BondCalculation.model in schema fpml-asset-5-9_xsd1 Drilldown into maturity in schema fpml-asset-5-9_xsd1 Drilldown into couponRate in schema fpml-asset-5-9_xsd1 Drilldown into couponType in schema fpml-asset-5-9_xsd1 Drilldown into seniority in schema fpml-asset-5-9_xsd1 Drilldown into issuerPartyReference in schema fpml-asset-5-9_xsd1 Drilldown into issuerName in schema fpml-asset-5-9_xsd1 Drilldown into FixedIncomeSecurityContent.model in schema fpml-asset-5-9_xsd1 Drilldown into insurerReference in schema fpml-asset-5-9_xsd1 Drilldown into insurer in schema fpml-asset-5-9_xsd1 Drilldown into definition in schema fpml-asset-5-9_xsd1 Drilldown into clearanceSystem in schema fpml-asset-5-9_xsd1 Drilldown into exchangeId in schema fpml-asset-5-9_xsd1 Drilldown into currency in schema fpml-asset-5-9_xsd1 Drilldown into description in schema fpml-asset-5-9_xsd1 Drilldown into instrumentId in schema fpml-asset-5-9_xsd1 Drilldown into id in schema fpml-asset-5-9_xsd1 Drilldown into Asset in schema fpml-asset-5-9_xsd1 Drilldown into IdentifiedAsset in schema fpml-asset-5-9_xsd1 Drilldown into UnderlyingAsset in schema fpml-asset-5-9_xsd1 Drilldown into Mortgage in schema fpml-asset-5-9_xsd1XSD Diagram of mortgage in schema fpml-asset-5-9_xsd1 (Financial products Markup Language (FpML®))
Collapse XSD Schema Code:
<xsd:element name="mortgage" type="Mortgage" substitutionGroup="underlyingAsset">
    <xsd:annotation>
        <xsd:documentation xml:lang="en">Identifies a mortgage backed security.</xsd:documentation>
    </xsd:annotation>
</xsd:element>
Collapse Child Elements:
Name Type Min Occurs Max Occurs
instrumentId nsB:instrumentId (1) unbounded
description nsB:description 0 (1)
currency nsB:currency 0 (1)
exchangeId nsB:exchangeId 0 (1)
clearanceSystem nsB:clearanceSystem 0 (1)
definition nsB:definition 0 (1)
insurer nsB:insurer (1) (1)
insurerReference nsB:insurerReference (1) (1)
issuerName nsB:issuerName (1) (1)
issuerPartyReference nsB:issuerPartyReference (1) (1)
seniority nsB:seniority 0 (1)
couponType nsB:couponType 0 (1)
couponRate nsB:couponRate 0 (1)
maturity nsB:maturity 0 (1)
paymentFrequency nsB:paymentFrequency 0 (1)
dayCountFraction nsB:dayCountFraction 0 (1)
originalPrincipalAmount nsB:originalPrincipalAmount 0 (1)
pool nsB:pool 0 (1)
sector nsB:sector 0 (1)
tranche nsB:tranche 0 (1)
<xs:group> nsB:FixedIncomeSecurityContent.model (1) (1)
<xs:group> nsB:BondCalculation.model (1) (1)
Collapse Child Attributes:
Name Type Default Value Use
id nsB:id (Optional)
Collapse Derivation Tree:
Collapse References:
nsB:underlyingAsset