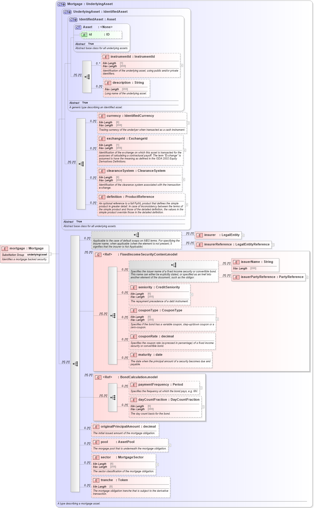
Definition Type: Element
Name: mortgage
Namespace: http://www.fpml.org/FpML-5/pretrade
Type: nsC:Mortgage
Containing Schema: fpml-asset-5-9.xsd
Abstract
Documentation:
Identifies a mortgage backed security.
Collapse XSD Schema Diagram:
Drilldown into tranche in schema fpml-asset-5-9_xsd2 Drilldown into sector in schema fpml-asset-5-9_xsd2 Drilldown into pool in schema fpml-asset-5-9_xsd2 Drilldown into originalPrincipalAmount in schema fpml-asset-5-9_xsd2 Drilldown into dayCountFraction in schema fpml-asset-5-9_xsd2 Drilldown into paymentFrequency in schema fpml-asset-5-9_xsd2 Drilldown into BondCalculation.model in schema fpml-asset-5-9_xsd2 Drilldown into maturity in schema fpml-asset-5-9_xsd2 Drilldown into couponRate in schema fpml-asset-5-9_xsd2 Drilldown into couponType in schema fpml-asset-5-9_xsd2 Drilldown into seniority in schema fpml-asset-5-9_xsd2 Drilldown into issuerPartyReference in schema fpml-asset-5-9_xsd2 Drilldown into issuerName in schema fpml-asset-5-9_xsd2 Drilldown into FixedIncomeSecurityContent.model in schema fpml-asset-5-9_xsd2 Drilldown into insurerReference in schema fpml-asset-5-9_xsd2 Drilldown into insurer in schema fpml-asset-5-9_xsd2 Drilldown into definition in schema fpml-asset-5-9_xsd2 Drilldown into clearanceSystem in schema fpml-asset-5-9_xsd2 Drilldown into exchangeId in schema fpml-asset-5-9_xsd2 Drilldown into currency in schema fpml-asset-5-9_xsd2 Drilldown into description in schema fpml-asset-5-9_xsd2 Drilldown into instrumentId in schema fpml-asset-5-9_xsd2 Drilldown into id in schema fpml-asset-5-9_xsd2 Drilldown into Asset in schema fpml-asset-5-9_xsd2 Drilldown into IdentifiedAsset in schema fpml-asset-5-9_xsd2 Drilldown into UnderlyingAsset in schema fpml-asset-5-9_xsd2 Drilldown into Mortgage in schema fpml-asset-5-9_xsd2XSD Diagram of mortgage in schema fpml-asset-5-9_xsd2 (Financial products Markup Language (FpML®))
Collapse XSD Schema Code:
<xsd:element name="mortgage" type="Mortgage" substitutionGroup="underlyingAsset">
    <xsd:annotation>
        <xsd:documentation xml:lang="en">Identifies a mortgage backed security.</xsd:documentation>
    </xsd:annotation>
</xsd:element>
Collapse Child Elements:
Name Type Min Occurs Max Occurs
instrumentId nsC:instrumentId 0 unbounded
description nsC:description 0 (1)
currency nsC:currency 0 (1)
exchangeId nsC:exchangeId 0 (1)
clearanceSystem nsC:clearanceSystem 0 (1)
definition nsC:definition 0 (1)
insurer nsC:insurer (1) (1)
insurerReference nsC:insurerReference (1) (1)
issuerName nsC:issuerName (1) (1)
issuerPartyReference nsC:issuerPartyReference (1) (1)
seniority nsC:seniority 0 (1)
couponType nsC:couponType 0 (1)
couponRate nsC:couponRate 0 (1)
maturity nsC:maturity 0 (1)
paymentFrequency nsC:paymentFrequency 0 (1)
dayCountFraction nsC:dayCountFraction 0 (1)
originalPrincipalAmount nsC:originalPrincipalAmount 0 (1)
pool nsC:pool 0 (1)
sector nsC:sector 0 (1)
tranche nsC:tranche 0 (1)
<xs:group> nsC:FixedIncomeSecurityContent.model (1) (1)
<xs:group> nsC:BondCalculation.model (1) (1)
Collapse Child Attributes:
Name Type Default Value Use
id nsC:id (Optional)
Collapse Derivation Tree:
Collapse References:
nsC:underlyingAsset