Definition Type: Element
Name: nearLeg
Namespace: http://www.fpml.org/FpML-5/confirmation
Type: nsA:RepoNearLeg
Containing Schema: fpml-repo-5-9.xsd
MinOccurs (1)
MaxOccurs (1)
Abstract
Documentation:
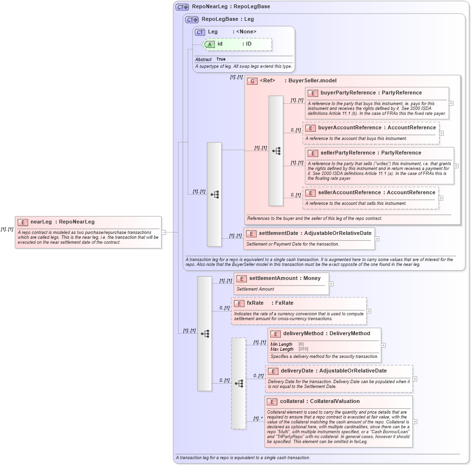
A repo contract is modeled as two purchase/repurchase transactions which are called legs. This is the near leg, i.e. the transaction that will be executed on the near settlement date of the contract.
Collapse XSD Schema Diagram:
Drilldown into collateral in schema fpml-repo-5-9_xsd Drilldown into deliveryDate in schema fpml-repo-5-9_xsd Drilldown into deliveryMethod in schema fpml-repo-5-9_xsd Drilldown into fxRate in schema fpml-repo-5-9_xsd Drilldown into settlementAmount in schema fpml-repo-5-9_xsd Drilldown into settlementDate in schema fpml-repo-5-9_xsd Drilldown into sellerAccountReference in schema fpml-shared-5-9_xsd Drilldown into sellerPartyReference in schema fpml-shared-5-9_xsd Drilldown into buyerAccountReference in schema fpml-shared-5-9_xsd Drilldown into buyerPartyReference in schema fpml-shared-5-9_xsd Drilldown into BuyerSeller.model in schema fpml-shared-5-9_xsd Drilldown into id in schema fpml-shared-5-9_xsd Drilldown into Leg in schema fpml-shared-5-9_xsd Drilldown into RepoLegBase in schema fpml-repo-5-9_xsd Drilldown into RepoNearLeg in schema fpml-repo-5-9_xsdXSD Diagram of nearLeg in schema fpml-repo-5-9_xsd (Financial products Markup Language (FpML®))
Collapse XSD Schema Code:
<xsd:element name="nearLeg" type="RepoNearLeg">
    <xsd:annotation>
        <xsd:documentation xml:lang="en">A repo contract is modeled as two purchase/repurchase transactions which are called legs. This is the near leg, i.e. the transaction that will be executed on the near settlement date of the contract.</xsd:documentation>
    </xsd:annotation>
</xsd:element>
Collapse Child Elements:
Name Type Min Occurs Max Occurs
buyerPartyReference nsA:buyerPartyReference (1) (1)
buyerAccountReference nsA:buyerAccountReference 0 (1)
sellerPartyReference nsA:sellerPartyReference (1) (1)
sellerAccountReference nsA:sellerAccountReference 0 (1)
settlementDate nsA:settlementDate (1) (1)
settlementAmount nsA:settlementAmount (1) (1)
fxRate nsA:fxRate 0 (1)
deliveryMethod nsA:deliveryMethod (1) (1)
deliveryDate nsA:deliveryDate 0 (1)
collateral nsA:collateral (1) unbounded
<xs:group> nsA:BuyerSeller.model (1) (1)
Collapse Child Attributes:
Name Type Default Value Use
id nsA:id (Optional)
Collapse Derivation Tree: