Definition Type: Element
Name: nearLeg
Namespace: http://www.fpml.org/FpML-5/recordkeeping
Type: nsD:RepoNearLeg
Containing Schema: fpml-repo-5-9.xsd
MinOccurs (1)
MaxOccurs (1)
Abstract
Documentation:
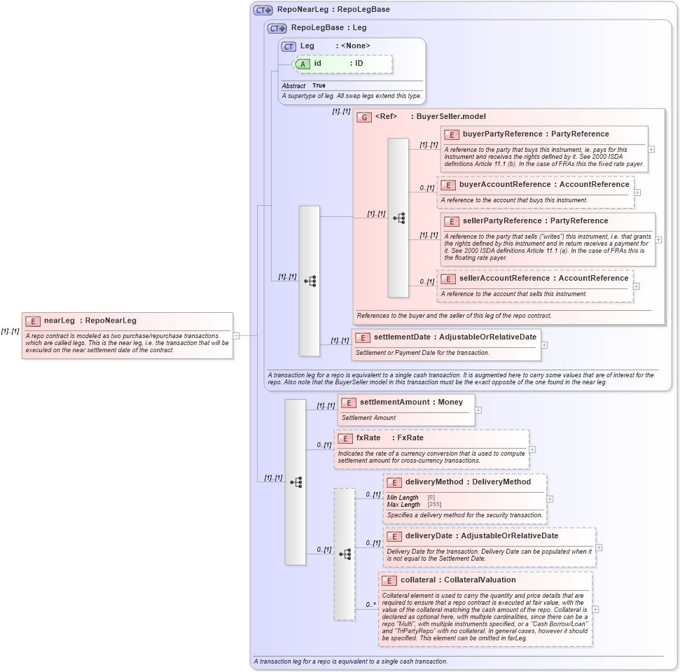
A repo contract is modeled as two purchase/repurchase transactions which are called legs. This is the near leg, i.e. the transaction that will be executed on the near settlement date of the contract.
Collapse XSD Schema Diagram:
Drilldown into collateral in schema fpml-repo-5-9_xsd1 Drilldown into deliveryDate in schema fpml-repo-5-9_xsd1 Drilldown into deliveryMethod in schema fpml-repo-5-9_xsd1 Drilldown into fxRate in schema fpml-repo-5-9_xsd1 Drilldown into settlementAmount in schema fpml-repo-5-9_xsd1 Drilldown into settlementDate in schema fpml-repo-5-9_xsd1 Drilldown into sellerAccountReference in schema fpml-shared-5-9_xsd3 Drilldown into sellerPartyReference in schema fpml-shared-5-9_xsd3 Drilldown into buyerAccountReference in schema fpml-shared-5-9_xsd3 Drilldown into buyerPartyReference in schema fpml-shared-5-9_xsd3 Drilldown into BuyerSeller.model in schema fpml-shared-5-9_xsd3 Drilldown into id in schema fpml-shared-5-9_xsd3 Drilldown into Leg in schema fpml-shared-5-9_xsd3 Drilldown into RepoLegBase in schema fpml-repo-5-9_xsd1 Drilldown into RepoNearLeg in schema fpml-repo-5-9_xsd1XSD Diagram of nearLeg in schema fpml-repo-5-9_xsd1 (Financial products Markup Language (FpML®))
Collapse XSD Schema Code:
<xsd:element name="nearLeg" type="RepoNearLeg">
    <xsd:annotation>
        <xsd:documentation xml:lang="en">A repo contract is modeled as two purchase/repurchase transactions which are called legs. This is the near leg, i.e. the transaction that will be executed on the near settlement date of the contract.</xsd:documentation>
    </xsd:annotation>
</xsd:element>
Collapse Child Elements:
Name Type Min Occurs Max Occurs
buyerPartyReference nsD:buyerPartyReference (1) (1)
buyerAccountReference nsD:buyerAccountReference 0 (1)
sellerPartyReference nsD:sellerPartyReference (1) (1)
sellerAccountReference nsD:sellerAccountReference 0 (1)
settlementDate nsD:settlementDate (1) (1)
settlementAmount nsD:settlementAmount (1) (1)
fxRate nsD:fxRate 0 (1)
deliveryMethod nsD:deliveryMethod 0 (1)
deliveryDate nsD:deliveryDate 0 (1)
collateral nsD:collateral 0 unbounded
<xs:group> nsD:BuyerSeller.model (1) (1)
Collapse Child Attributes:
Name Type Default Value Use
id nsD:id (Optional)
Collapse Derivation Tree: