Definition Type: Element
Name: observationFrequency
Namespace: http://www.fpml.org/FpML-5/reporting
Type: nsE:ObservationFrequency
Containing Schema: fpml-fx-targets-5-9.xsd
MinOccurs (1)
MaxOccurs (1)
Abstract
Documentation:
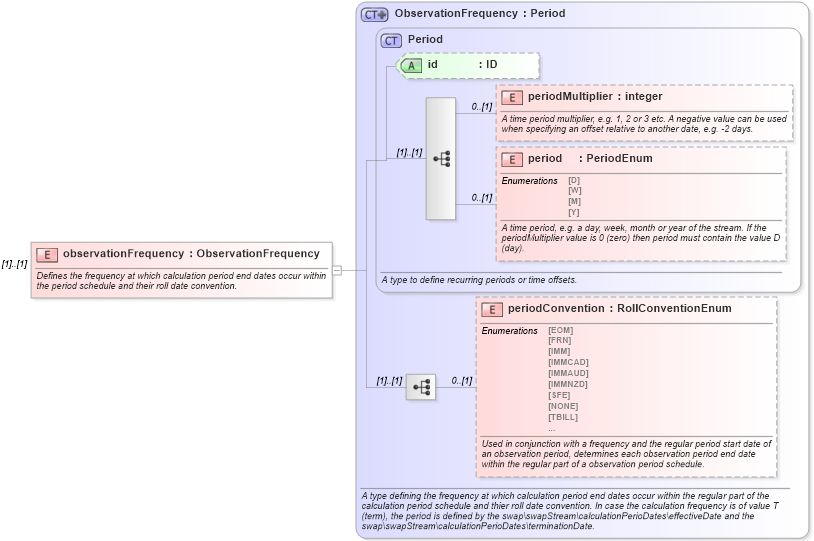
Defines the frequency at which calculation period end dates occur within the period schedule and their roll date convention.
Collapse XSD Schema Diagram:
Drilldown into periodConvention in schema fpml-shared-5-9_xsd4 Drilldown into period in schema fpml-shared-5-9_xsd4 Drilldown into periodMultiplier in schema fpml-shared-5-9_xsd4 Drilldown into id in schema fpml-shared-5-9_xsd4 Drilldown into Period in schema fpml-shared-5-9_xsd4 Drilldown into ObservationFrequency in schema fpml-shared-5-9_xsd4XSD Diagram of observationFrequency in schema fpml-fx-targets-5-9_xsd2 (Financial products Markup Language (FpML®))
Collapse XSD Schema Code:
<xsd:element name="observationFrequency" type="ObservationFrequency">
    <xsd:annotation>
        <xsd:documentation xml:lang="en">Defines the frequency at which calculation period end dates occur within the period schedule and their roll date convention.</xsd:documentation>
    </xsd:annotation>
</xsd:element>
Collapse Child Elements:
Name Type Min Occurs Max Occurs
periodMultiplier nsE:periodMultiplier 0 (1)
period nsE:period 0 (1)
periodConvention nsE:periodConvention 0 (1)
Collapse Child Attributes:
Name Type Default Value Use
id nsE:id (Optional)
Collapse Derivation Tree: