Definition Type: Element
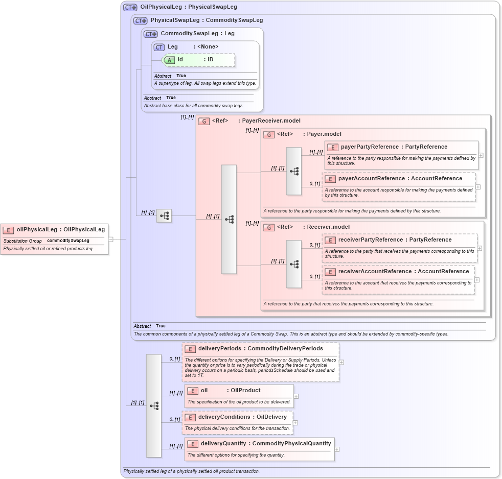
Name: oilPhysicalLeg
Namespace: http://www.fpml.org/FpML-5/recordkeeping
Type: nsD:OilPhysicalLeg
Containing Schema: fpml-com-5-9.xsd
Abstract
Documentation:
Physically settled oil or refined products leg.
Collapse XSD Schema Diagram:
Drilldown into deliveryQuantity in schema fpml-com-5-9_xsd1 Drilldown into deliveryConditions in schema fpml-com-5-9_xsd1 Drilldown into oil in schema fpml-com-5-9_xsd1 Drilldown into deliveryPeriods in schema fpml-com-5-9_xsd1 Drilldown into receiverAccountReference in schema fpml-shared-5-9_xsd3 Drilldown into receiverPartyReference in schema fpml-shared-5-9_xsd3 Drilldown into Receiver.model in schema fpml-shared-5-9_xsd3 Drilldown into payerAccountReference in schema fpml-shared-5-9_xsd3 Drilldown into payerPartyReference in schema fpml-shared-5-9_xsd3 Drilldown into Payer.model in schema fpml-shared-5-9_xsd3 Drilldown into PayerReceiver.model in schema fpml-shared-5-9_xsd3 Drilldown into id in schema fpml-shared-5-9_xsd3 Drilldown into Leg in schema fpml-shared-5-9_xsd3 Drilldown into CommoditySwapLeg in schema fpml-com-5-9_xsd1 Drilldown into PhysicalSwapLeg in schema fpml-com-5-9_xsd1 Drilldown into OilPhysicalLeg in schema fpml-com-5-9_xsd1XSD Diagram of oilPhysicalLeg in schema fpml-com-5-9_xsd1 (Financial products Markup Language (FpML®))
Collapse XSD Schema Code:
<xsd:element name="oilPhysicalLeg" type="OilPhysicalLeg" substitutionGroup="commoditySwapLeg">
    <xsd:annotation>
        <xsd:documentation xml:lang="en">Physically settled oil or refined products leg.</xsd:documentation>
    </xsd:annotation>
</xsd:element>
Collapse Child Elements:
Name Type Min Occurs Max Occurs
payerPartyReference nsD:payerPartyReference (1) (1)
payerAccountReference nsD:payerAccountReference 0 (1)
receiverPartyReference nsD:receiverPartyReference 0 (1)
receiverAccountReference nsD:receiverAccountReference 0 (1)
deliveryPeriods nsD:deliveryPeriods 0 (1)
oil nsD:oil (1) (1)
deliveryConditions nsD:deliveryConditions 0 (1)
deliveryQuantity nsD:deliveryQuantity (1) (1)
<xs:group> nsD:PayerReceiver.model (1) (1)
<xs:group> nsD:Payer.model (1) (1)
<xs:group> nsD:Receiver.model (1) (1)
Collapse Child Attributes:
Name Type Default Value Use
id nsD:id (Optional)
Collapse Derivation Tree:
Collapse References:
nsD:commoditySwapLeg