Definition Type: Element
Name: optionExercise
Namespace: http://www.fpml.org/FpML-5/reporting
Type: nsE:OptionExercise
Containing Schema: fpml-business-events-5-9.xsd
MinOccurs (1)
MaxOccurs (1)
Abstract
Documentation:
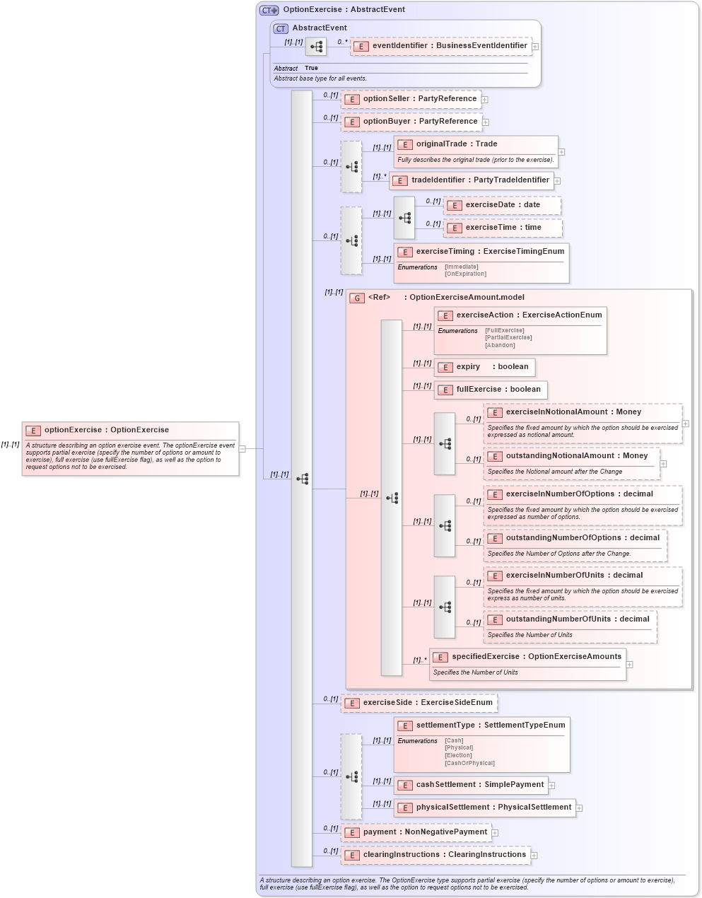
A structure describing an option exercise event. The optionExercise event supports partial exercise (specify the number of options or amount to exercise), full exercise (use fullExercise flag), as well as the option to request options not to be exercised.
Collapse XSD Schema Diagram:
Drilldown into clearingInstructions in schema fpml-business-events-5-9_xsd3 Drilldown into payment in schema fpml-business-events-5-9_xsd3 Drilldown into physicalSettlement in schema fpml-business-events-5-9_xsd3 Drilldown into cashSettlement in schema fpml-business-events-5-9_xsd3 Drilldown into settlementType in schema fpml-business-events-5-9_xsd3 Drilldown into exerciseSide in schema fpml-business-events-5-9_xsd3 Drilldown into specifiedExercise in schema fpml-business-events-5-9_xsd3 Drilldown into outstandingNumberOfUnits in schema fpml-business-events-5-9_xsd3 Drilldown into exerciseInNumberOfUnits in schema fpml-business-events-5-9_xsd3 Drilldown into outstandingNumberOfOptions in schema fpml-business-events-5-9_xsd3 Drilldown into exerciseInNumberOfOptions in schema fpml-business-events-5-9_xsd3 Drilldown into outstandingNotionalAmount in schema fpml-business-events-5-9_xsd3 Drilldown into exerciseInNotionalAmount in schema fpml-business-events-5-9_xsd3 Drilldown into fullExercise in schema fpml-business-events-5-9_xsd3 Drilldown into expiry in schema fpml-business-events-5-9_xsd3 Drilldown into exerciseAction in schema fpml-business-events-5-9_xsd3 Drilldown into OptionExerciseAmount.model in schema fpml-business-events-5-9_xsd3 Drilldown into exerciseTiming in schema fpml-business-events-5-9_xsd3 Drilldown into exerciseTime in schema fpml-business-events-5-9_xsd3 Drilldown into exerciseDate in schema fpml-business-events-5-9_xsd3 Drilldown into tradeIdentifier in schema fpml-business-events-5-9_xsd3 Drilldown into originalTrade in schema fpml-business-events-5-9_xsd3 Drilldown into optionBuyer in schema fpml-business-events-5-9_xsd3 Drilldown into optionSeller in schema fpml-business-events-5-9_xsd3 Drilldown into eventIdentifier in schema fpml-business-events-5-9_xsd3 Drilldown into AbstractEvent in schema fpml-business-events-5-9_xsd3 Drilldown into OptionExercise in schema fpml-business-events-5-9_xsd3XSD Diagram of optionExercise in schema fpml-business-events-5-9_xsd3 (Financial products Markup Language (FpML®))
Collapse XSD Schema Code:
<xsd:element name="optionExercise" type="OptionExercise">
    <xsd:annotation>
        <xsd:documentation xml:lang="en">A structure describing an option exercise event. The optionExercise event supports partial exercise (specify the number of options or amount to exercise), full exercise (use fullExercise flag), as well as the option to request options not to be exercised.</xsd:documentation>
    </xsd:annotation>
</xsd:element>
Collapse Child Elements:
Name Type Min Occurs Max Occurs
eventIdentifier nsE:eventIdentifier 0 unbounded
optionSeller nsE:optionSeller 0 (1)
optionBuyer nsE:optionBuyer 0 (1)
originalTrade nsE:originalTrade (1) (1)
tradeIdentifier nsE:tradeIdentifier (1) unbounded
exerciseDate nsE:exerciseDate 0 (1)
exerciseTime nsE:exerciseTime 0 (1)
exerciseTiming nsE:exerciseTiming (1) (1)
exerciseAction nsE:exerciseAction (1) (1)
expiry nsE:expiry (1) (1)
fullExercise nsE:fullExercise (1) (1)
exerciseInNotionalAmount nsE:exerciseInNotionalAmount 0 (1)
outstandingNotionalAmount nsE:outstandingNotionalAmount 0 (1)
exerciseInNumberOfOptions nsE:exerciseInNumberOfOptions 0 (1)
outstandingNumberOfOptions nsE:outstandingNumberOfOptions 0 (1)
exerciseInNumberOfUnits nsE:exerciseInNumberOfUnits 0 (1)
outstandingNumberOfUnits nsE:outstandingNumberOfUnits 0 (1)
specifiedExercise nsE:specifiedExercise (1) unbounded
exerciseSide nsE:exerciseSide 0 (1)
settlementType nsE:settlementType (1) (1)
cashSettlement nsE:cashSettlement (1) (1)
physicalSettlement nsE:physicalSettlement (1) (1)
payment nsE:payment 0 (1)
clearingInstructions nsE:clearingInstructions 0 (1)
<xs:group> nsE:OptionExerciseAmount.model (1) (1)
Collapse Derivation Tree: