Definition Type: ComplexType
Name: PackageInformation
Namespace: http://www.fpml.org/FpML-5/pretrade
Containing Schema: fpml-doc-5-9.xsd
Abstract
Documentation:
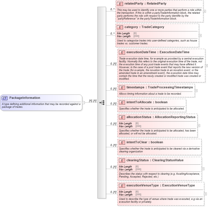
A type defining additional information that may be recorded against a package of trades.
Collapse XSD Schema Diagram:
Drilldown into executionVenueType in schema fpml-doc-5-9_xsd2 Drilldown into clearingStatus in schema fpml-doc-5-9_xsd2 Drilldown into intentToClear in schema fpml-doc-5-9_xsd2 Drilldown into allocationStatus in schema fpml-doc-5-9_xsd2 Drilldown into intentToAllocate in schema fpml-doc-5-9_xsd2 Drilldown into timestamps in schema fpml-doc-5-9_xsd2 Drilldown into executionDateTime in schema fpml-doc-5-9_xsd2 Drilldown into category in schema fpml-doc-5-9_xsd2 Drilldown into relatedParty in schema fpml-doc-5-9_xsd2XSD Diagram of PackageInformation in schema fpml-doc-5-9_xsd2 (Financial products Markup Language (FpML®))
Collapse XSD Schema Code:
<xsd:complexType name="PackageInformation">
    <xsd:annotation>
        <xsd:documentation xml:lang="en">A type defining additional information that may be recorded against a package of trades.</xsd:documentation>
    </xsd:annotation>
    <xsd:sequence>
        <xsd:element name="relatedParty" type="RelatedParty" minOccurs="0" maxOccurs="unbounded">
            <xsd:annotation>
                <xsd:documentation xml:lang="en">This may be used to identify one or more parties that perform a role within the transaction. If this is within a partyTradeInformation block, the related party performs the role with respect to the party identifie by the "partyReference" in the partyTradeInformation block.</xsd:documentation>
            </xsd:annotation>
        </xsd:element>
        <xsd:element name="category" type="TradeCategory" minOccurs="0" maxOccurs="unbounded">
            <xsd:annotation>
                <xsd:documentation xml:lang="en">Used to categorize trades into user-defined categories, such as house trades vs. customer trades.</xsd:documentation>
            </xsd:annotation>
        </xsd:element>
        <xsd:element name="executionDateTime" type="ExecutionDateTime" minOccurs="0">
            <xsd:annotation>
                <xsd:documentation xml:lang="en">Trade execution date time, for example as provided by a central execution facility. Normally this refers to the original execution time of the trade, not the execution time of any post-trade events that may have affeted it. However, in the case of a post trade event that reports the new version of the trade (for example, the novation trade in an novation event, or the amended trade in an amendment event), the execution date time may contain the time that the newly created or modified trade was created or modified.</xsd:documentation>
            </xsd:annotation>
        </xsd:element>
        <xsd:element name="timestamps" type="TradeProcessingTimestamps" minOccurs="0">
            <xsd:annotation>
                <xsd:documentation xml:lang="en">Allows timing information about a trade to be recorded.</xsd:documentation>
            </xsd:annotation>
        </xsd:element>
        <xsd:element name="intentToAllocate" type="xsd:boolean" minOccurs="0">
            <xsd:annotation>
                <xsd:documentation xml:lang="en">Specifies whether the trade is anticipated to be allocated.</xsd:documentation>
            </xsd:annotation>
        </xsd:element>
        <xsd:element name="allocationStatus" type="AllocationReportingStatus" minOccurs="0">
            <xsd:annotation>
                <xsd:documentation xml:lang="en">Specifies whether the trade is anticipated to be allocated, has been allocated, or will not be allocated.</xsd:documentation>
            </xsd:annotation>
        </xsd:element>
        <xsd:element name="intentToClear" type="xsd:boolean" minOccurs="0">
            <xsd:annotation>
                <xsd:documentation xml:lang="en">Specifies whether the trade is anticipated to be cleared via a derivative clearing organization</xsd:documentation>
            </xsd:annotation>
        </xsd:element>
        <xsd:element name="clearingStatus" type="ClearingStatusValue" minOccurs="0">
            <xsd:annotation>
                <xsd:documentation xml:lang="en">Describes the status with respect to clearing (e.g. AwaitingAcceptance, Pending, Accepted, Rejected, etc.)</xsd:documentation>
            </xsd:annotation>
        </xsd:element>
        <xsd:element name="executionVenueType" type="ExecutionVenueType" minOccurs="0">
            <xsd:annotation>
                <xsd:documentation xml:lang="en">Used to describe the type of venue where trade was executed, e.g via an execution facility or privately.</xsd:documentation>
            </xsd:annotation>
        </xsd:element>
    </xsd:sequence>
</xsd:complexType>
Collapse Child Elements:
Name Type Min Occurs Max Occurs
relatedParty nsC:relatedParty 0 unbounded
category nsC:category 0 unbounded
executionDateTime nsC:executionDateTime 0 (1)
timestamps nsC:timestamps 0 (1)
intentToAllocate nsC:intentToAllocate 0 (1)
allocationStatus nsC:allocationStatus 0 (1)
intentToClear nsC:intentToClear 0 (1)
clearingStatus nsC:clearingStatus 0 (1)
executionVenueType nsC:executionVenueType 0 (1)
Collapse Derivation Tree:
Collapse References:
nsC:packageInformation