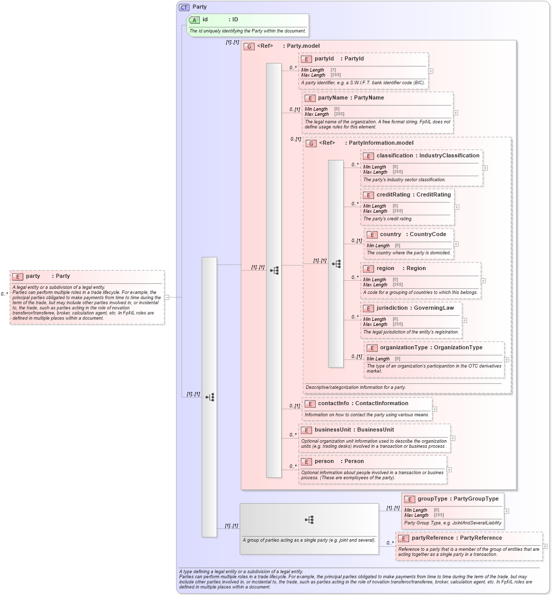
Definition Type: Element
Name: party
Namespace: http://www.fpml.org/FpML-5/pretrade
Type: nsC:Party
Containing Schema: fpml-shared-5-9.xsd
MinOccurs 0
MaxOccurs unbounded
Abstract
Documentation:
A legal entity or a subdivision of a legal entity. Parties can perform multiple roles in a trade lifecycle. For example, the principal parties obligated to make payments from time to time during the term of the trade, but may include other parties involved in, or incidental to, the trade, such as parties acting in the role of novation transferor/transferee, broker, calculation agent, etc. In FpML roles are defined in multiple places within a document.
Collapse XSD Schema Diagram:
Drilldown into partyReference in schema fpml-shared-5-9_xsd2 Drilldown into groupType in schema fpml-shared-5-9_xsd2 Drilldown into person in schema fpml-shared-5-9_xsd2 Drilldown into businessUnit in schema fpml-shared-5-9_xsd2 Drilldown into contactInfo in schema fpml-shared-5-9_xsd2 Drilldown into organizationType in schema fpml-shared-5-9_xsd2 Drilldown into jurisdiction in schema fpml-shared-5-9_xsd2 Drilldown into region in schema fpml-shared-5-9_xsd2 Drilldown into country in schema fpml-shared-5-9_xsd2 Drilldown into creditRating in schema fpml-shared-5-9_xsd2 Drilldown into classification in schema fpml-shared-5-9_xsd2 Drilldown into PartyInformation.model in schema fpml-shared-5-9_xsd2 Drilldown into partyName in schema fpml-shared-5-9_xsd2 Drilldown into partyId in schema fpml-shared-5-9_xsd2 Drilldown into Party.model in schema fpml-shared-5-9_xsd2 Drilldown into id in schema fpml-shared-5-9_xsd2 Drilldown into Party in schema fpml-shared-5-9_xsd2XSD Diagram of party in schema fpml-shared-5-9_xsd2 (Financial products Markup Language (FpML®))
Collapse XSD Schema Code:
<xsd:element name="party" type="Party" minOccurs="0" maxOccurs="unbounded">
    <xsd:annotation>
        <xsd:documentation xml:lang="en">A legal entity or a subdivision of a legal entity.</xsd:documentation>
        <xsd:documentation xml:lang="en">Parties can perform multiple roles in a trade lifecycle. For example, the principal parties obligated to make payments from time to time during the term of the trade, but may include other parties involved in, or incidental to, the trade, such as parties acting in the role of novation transferor/transferee, broker, calculation agent, etc. In FpML roles are defined in multiple places within a document.</xsd:documentation>
    </xsd:annotation>
</xsd:element>
Collapse Child Elements:
Name Type Min Occurs Max Occurs
partyId nsC:partyId 0 unbounded
partyName nsC:partyName 0 (1)
classification nsC:classification 0 unbounded
creditRating nsC:creditRating 0 unbounded
country nsC:country 0 (1)
region nsC:region 0 unbounded
jurisdiction nsC:jurisdiction 0 unbounded
organizationType nsC:organizationType 0 (1)
contactInfo nsC:contactInfo 0 (1)
businessUnit nsC:businessUnit 0 unbounded
person nsC:person 0 unbounded
groupType nsC:groupType (1) (1)
partyReference nsC:partyReference 0 unbounded
<xs:group> nsC:Party.model (1) (1)
<xs:group> nsC:PartyInformation.model 0 (1)
Collapse Child Attributes:
Name Type Default Value Use
id nsC:id Required
Collapse Derivation Tree: