Definition Type: Element
Name: party
Namespace: http://www.fpml.org/FpML-5/reporting
Type: nsE:Party
Containing Schema: fpml-reconciliation-5-9.xsd
MinOccurs 0
MaxOccurs unbounded
Abstract
Documentation:
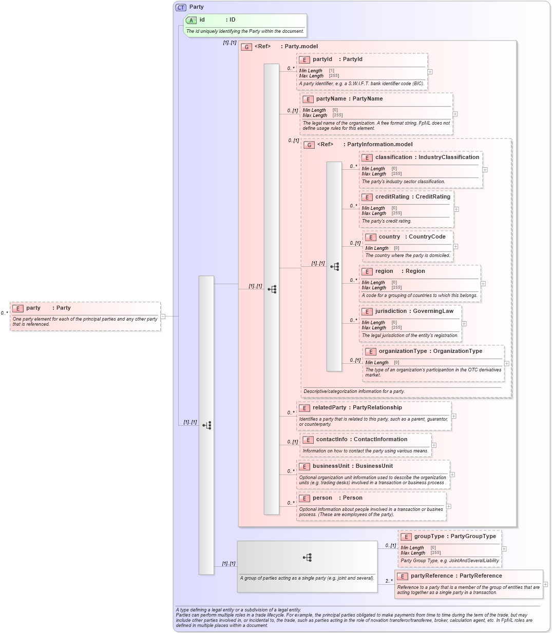
One party element for each of the principal parties and any other party that is referenced.
Collapse XSD Schema Diagram:
Drilldown into partyReference in schema fpml-shared-5-9_xsd4 Drilldown into groupType in schema fpml-shared-5-9_xsd4 Drilldown into person in schema fpml-shared-5-9_xsd4 Drilldown into businessUnit in schema fpml-shared-5-9_xsd4 Drilldown into contactInfo in schema fpml-shared-5-9_xsd4 Drilldown into relatedParty in schema fpml-shared-5-9_xsd4 Drilldown into organizationType in schema fpml-shared-5-9_xsd4 Drilldown into jurisdiction in schema fpml-shared-5-9_xsd4 Drilldown into region in schema fpml-shared-5-9_xsd4 Drilldown into country in schema fpml-shared-5-9_xsd4 Drilldown into creditRating in schema fpml-shared-5-9_xsd4 Drilldown into classification in schema fpml-shared-5-9_xsd4 Drilldown into PartyInformation.model in schema fpml-shared-5-9_xsd4 Drilldown into partyName in schema fpml-shared-5-9_xsd4 Drilldown into partyId in schema fpml-shared-5-9_xsd4 Drilldown into Party.model in schema fpml-shared-5-9_xsd4 Drilldown into id in schema fpml-shared-5-9_xsd4 Drilldown into Party in schema fpml-shared-5-9_xsd4XSD Diagram of party in schema fpml-reconciliation-5-9_xsd (Financial products Markup Language (FpML®))
Collapse XSD Schema Code:
<xsd:element name="party" type="Party" minOccurs="0" maxOccurs="unbounded">
    <xsd:annotation>
        <xsd:documentation xml:lang="en">One party element for each of the principal parties and any other party that is referenced.</xsd:documentation>
    </xsd:annotation>
</xsd:element>
Collapse Child Elements:
Name Type Min Occurs Max Occurs
partyId nsE:partyId 0 unbounded
partyName nsE:partyName 0 (1)
classification nsE:classification 0 unbounded
creditRating nsE:creditRating 0 unbounded
country nsE:country 0 (1)
region nsE:region 0 unbounded
jurisdiction nsE:jurisdiction 0 unbounded
organizationType nsE:organizationType 0 (1)
relatedParty nsE:relatedParty 0 unbounded
contactInfo nsE:contactInfo 0 (1)
businessUnit nsE:businessUnit 0 unbounded
person nsE:person 0 unbounded
groupType nsE:groupType 0 (1)
partyReference nsE:partyReference 2 unbounded
<xs:group> nsE:Party.model (1) (1)
<xs:group> nsE:PartyInformation.model 0 (1)
Collapse Child Attributes:
Name Type Default Value Use
id nsE:id Required
Collapse Derivation Tree: