| Definition Type: | Element |
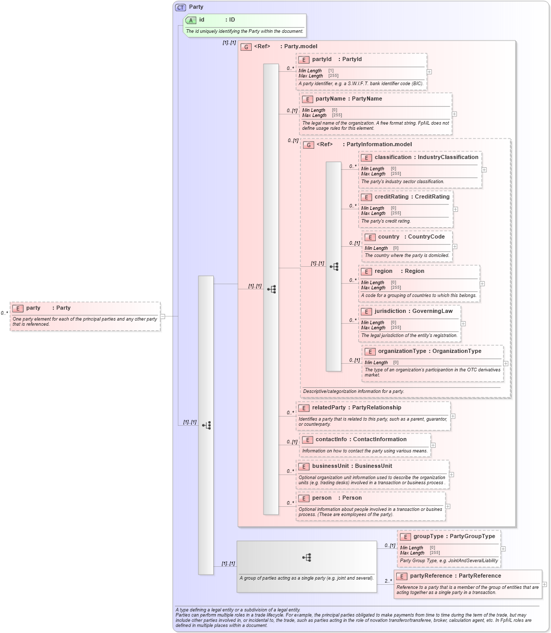
| Name: | party |
| Namespace: | http://www.fpml.org/FpML-5/reporting |
| Type: | nsE:Party |
| Containing Schema: | fpml-reconciliation-5-9.xsd |
| MinOccurs | 0 |
| MaxOccurs | unbounded |
| Abstract | |
| Documentation: |
One party element for each of the principal parties and any other party that is referenced.
|
![]() |
|
|
|||||||||||||||||||||||||||||||||||||||||||||||||||||||||||||||||||||
|
|||||||||