Definition Type: Group
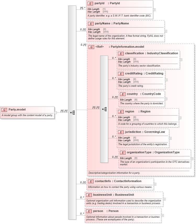
Name: Party.model
Namespace: http://www.fpml.org/FpML-5/confirmation
Containing Schema: fpml-shared-5-9.xsd
Documentation:
A model group with the content model of a party.
Collapse XSD Schema Diagram:
Drilldown into person in schema fpml-shared-5-9_xsd Drilldown into businessUnit in schema fpml-shared-5-9_xsd Drilldown into contactInfo in schema fpml-shared-5-9_xsd Drilldown into organizationType in schema fpml-shared-5-9_xsd Drilldown into jurisdiction in schema fpml-shared-5-9_xsd Drilldown into region in schema fpml-shared-5-9_xsd Drilldown into country in schema fpml-shared-5-9_xsd Drilldown into creditRating in schema fpml-shared-5-9_xsd Drilldown into classification in schema fpml-shared-5-9_xsd Drilldown into PartyInformation.model in schema fpml-shared-5-9_xsd Drilldown into partyName in schema fpml-shared-5-9_xsd Drilldown into partyId in schema fpml-shared-5-9_xsdXSD Diagram of Party.model in schema fpml-shared-5-9_xsd (Financial products Markup Language (FpML®))
Collapse XSD Schema Code:
<xsd:group name="Party.model">
    <xsd:annotation>
        <xsd:documentation xml:lang="en">A model group with the content model of a party.</xsd:documentation>
    </xsd:annotation>
    <xsd:sequence>
        <xsd:element name="partyId" type="PartyId" maxOccurs="unbounded">
            <xsd:annotation>
                <xsd:documentation xml:lang="en">A party identifier, e.g. a S.W.I.F.T. bank identifier code (BIC).</xsd:documentation>
            </xsd:annotation>
        </xsd:element>
        <xsd:element name="partyName" type="PartyName" minOccurs="0">
            <xsd:annotation>
                <xsd:documentation xml:lang="en">The legal name of the organization. A free format string. FpML does not define usage rules for this element.</xsd:documentation>
            </xsd:annotation>
        </xsd:element>
        <xsd:group ref="PartyInformation.model" minOccurs="0">
            <xsd:annotation>
                <xsd:documentation xml:lang="en">Descriptive/categorization information for a party.</xsd:documentation>
            </xsd:annotation>
        </xsd:group>
        <xsd:element name="contactInfo" type="ContactInformation" minOccurs="0">
            <xsd:annotation>
                <xsd:documentation xml:lang="en">Information on how to contact the party using various means.</xsd:documentation>
            </xsd:annotation>
        </xsd:element>
        <xsd:element name="businessUnit" type="BusinessUnit" minOccurs="0" maxOccurs="unbounded">
            <xsd:annotation>
                <xsd:documentation xml:lang="en">Optional organization unit information used to describe the organization units (e.g. trading desks) involved in a transaction or business process .</xsd:documentation>
            </xsd:annotation>
        </xsd:element>
        <xsd:element name="person" type="Person" minOccurs="0" maxOccurs="unbounded">
            <xsd:annotation>
                <xsd:documentation xml:lang="en">Optional information about people involved in a transaction or busines process. (These are eomployees of the party).</xsd:documentation>
            </xsd:annotation>
        </xsd:element>
    </xsd:sequence>
</xsd:group>
Collapse Child Elements:
Name Type Min Occurs Max Occurs
partyId nsA:partyId (1) unbounded
partyName nsA:partyName 0 (1)
classification nsA:classification 0 unbounded
creditRating nsA:creditRating 0 unbounded
country nsA:country 0 (1)
region nsA:region 0 unbounded
jurisdiction nsA:jurisdiction 0 unbounded
organizationType nsA:organizationType 0 (1)
contactInfo nsA:contactInfo 0 (1)
businessUnit nsA:businessUnit 0 unbounded
person nsA:person 0 unbounded
<xs:group> nsA:PartyInformation.model 0 (1)