Definition Type: Element
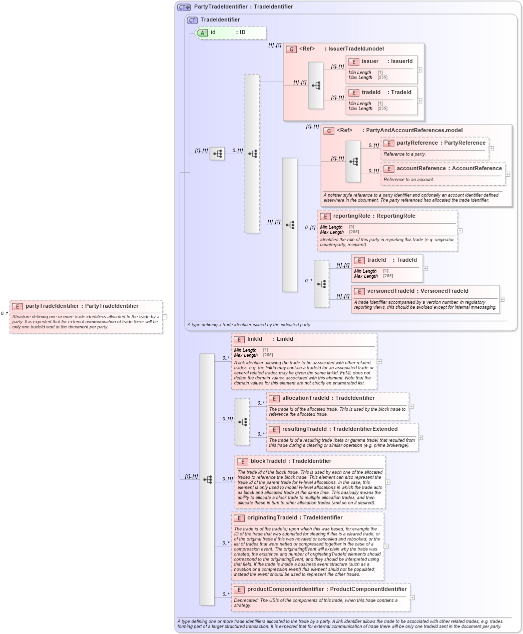
Name: partyTradeIdentifier
Namespace: http://www.fpml.org/FpML-5/reporting
Type: nsE:PartyTradeIdentifier
Containing Schema: fpml-reconciliation-5-9.xsd
MinOccurs 0
MaxOccurs unbounded
Abstract
Documentation:
Structure defining one or more trade identifiers allocated to the trade by a party. It is expected that for external communication of trade there will be only one tradeId sent in the document per party.
Collapse XSD Schema Diagram:
Drilldown into productComponentIdentifier in schema fpml-doc-5-9_xsd4 Drilldown into originatingTradeId in schema fpml-doc-5-9_xsd4 Drilldown into blockTradeId in schema fpml-doc-5-9_xsd4 Drilldown into resultingTradeId in schema fpml-doc-5-9_xsd4 Drilldown into allocationTradeId in schema fpml-doc-5-9_xsd4 Drilldown into linkId in schema fpml-doc-5-9_xsd4 Drilldown into versionedTradeId in schema fpml-doc-5-9_xsd4 Drilldown into tradeId in schema fpml-doc-5-9_xsd4 Drilldown into reportingRole in schema fpml-doc-5-9_xsd4 Drilldown into accountReference in schema fpml-shared-5-9_xsd4 Drilldown into partyReference in schema fpml-shared-5-9_xsd4 Drilldown into PartyAndAccountReferences.model in schema fpml-shared-5-9_xsd4 Drilldown into tradeId in schema fpml-shared-5-9_xsd4 Drilldown into issuer in schema fpml-shared-5-9_xsd4 Drilldown into IssuerTradeId.model in schema fpml-shared-5-9_xsd4 Drilldown into id in schema fpml-doc-5-9_xsd4 Drilldown into TradeIdentifier in schema fpml-doc-5-9_xsd4 Drilldown into PartyTradeIdentifier in schema fpml-doc-5-9_xsd4XSD Diagram of partyTradeIdentifier in schema fpml-reconciliation-5-9_xsd (Financial products Markup Language (FpML®))
Collapse XSD Schema Code:
<xsd:element name="partyTradeIdentifier" type="PartyTradeIdentifier" minOccurs="0" maxOccurs="unbounded">
    <xsd:annotation>
        <xsd:documentation xml:lang="en">Structure defining one or more trade identifiers allocated to the trade by a party. It is expected that for external communication of trade there will be only one tradeId sent in the document per party.</xsd:documentation>
    </xsd:annotation>
</xsd:element>
Collapse Child Elements:
Name Type Min Occurs Max Occurs
issuer nsE:issuer (1) (1)
tradeId nsE:tradeId (1) (1)
partyReference nsE:partyReference 0 (1)
accountReference nsE:accountReference 0 (1)
reportingRole nsE:reportingRole 0 (1)
tradeId nsE:tradeId (1) (1)
versionedTradeId nsE:versionedTradeId (1) (1)
linkId nsE:linkId 0 unbounded
allocationTradeId nsE:allocationTradeId 0 unbounded
resultingTradeId nsE:resultingTradeId 0 unbounded
blockTradeId nsE:blockTradeId 0 (1)
originatingTradeId nsE:originatingTradeId 0 unbounded
productComponentIdentifier nsE:productComponentIdentifier 0 unbounded
<xs:group> nsE:IssuerTradeId.model (1) (1)
<xs:group> nsE:PartyAndAccountReferences.model (1) (1)
Collapse Child Attributes:
Name Type Default Value Use
id nsE:id (Optional)
Collapse Derivation Tree: