Definition Type: Element
Name: passThroughItem
Namespace: http://www.fpml.org/FpML-5/confirmation
Type: nsA:PassThroughItem
Containing Schema: fpml-option-shared-5-9.xsd
MinOccurs (1)
MaxOccurs unbounded
Abstract
Documentation:
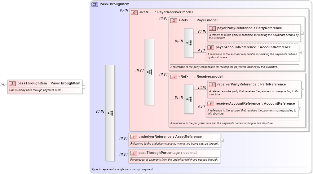
One to many pass through payment items.
Collapse XSD Schema Diagram:
Drilldown into passThroughPercentage in schema fpml-option-shared-5-9_xsd Drilldown into underlyerReference in schema fpml-option-shared-5-9_xsd Drilldown into receiverAccountReference in schema fpml-shared-5-9_xsd Drilldown into receiverPartyReference in schema fpml-shared-5-9_xsd Drilldown into Receiver.model in schema fpml-shared-5-9_xsd Drilldown into payerAccountReference in schema fpml-shared-5-9_xsd Drilldown into payerPartyReference in schema fpml-shared-5-9_xsd Drilldown into Payer.model in schema fpml-shared-5-9_xsd Drilldown into PayerReceiver.model in schema fpml-shared-5-9_xsd Drilldown into PassThroughItem in schema fpml-option-shared-5-9_xsdXSD Diagram of passThroughItem in schema fpml-option-shared-5-9_xsd (Financial products Markup Language (FpML®))
Collapse XSD Schema Code:
<xsd:element name="passThroughItem" type="PassThroughItem" maxOccurs="unbounded">
    <xsd:annotation>
        <xsd:documentation xml:lang="en">One to many pass through payment items.</xsd:documentation>
    </xsd:annotation>
</xsd:element>
Collapse Child Elements:
Name Type Min Occurs Max Occurs
payerPartyReference nsA:payerPartyReference (1) (1)
payerAccountReference nsA:payerAccountReference 0 (1)
receiverPartyReference nsA:receiverPartyReference (1) (1)
receiverAccountReference nsA:receiverAccountReference 0 (1)
underlyerReference nsA:underlyerReference (1) (1)
passThroughPercentage nsA:passThroughPercentage (1) (1)
<xs:group> nsA:PayerReceiver.model (1) (1)
<xs:group> nsA:Payer.model (1) (1)
<xs:group> nsA:Receiver.model (1) (1)
Collapse Derivation Tree: