Definition Type: Element
Name: passThroughItem
Namespace: http://www.fpml.org/FpML-5/reporting
Type: nsE:PassThroughItem
Containing Schema: fpml-option-shared-5-9.xsd
MinOccurs 0
MaxOccurs unbounded
Abstract
Documentation:
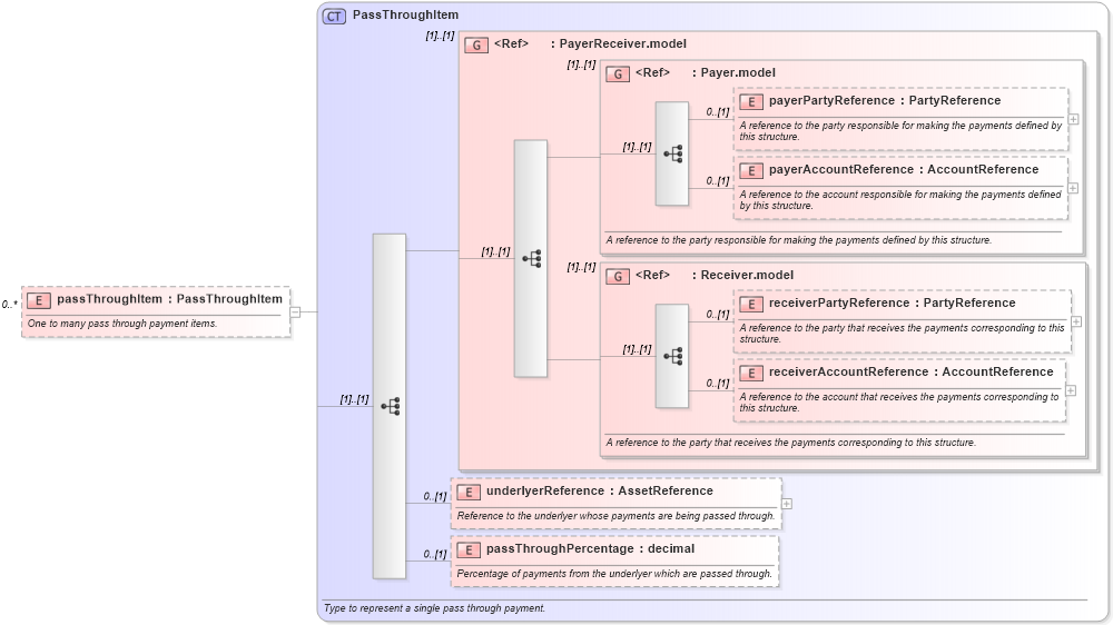
One to many pass through payment items.
Collapse XSD Schema Diagram:
Drilldown into passThroughPercentage in schema fpml-option-shared-5-9_xsd3 Drilldown into underlyerReference in schema fpml-option-shared-5-9_xsd3 Drilldown into receiverAccountReference in schema fpml-shared-5-9_xsd4 Drilldown into receiverPartyReference in schema fpml-shared-5-9_xsd4 Drilldown into Receiver.model in schema fpml-shared-5-9_xsd4 Drilldown into payerAccountReference in schema fpml-shared-5-9_xsd4 Drilldown into payerPartyReference in schema fpml-shared-5-9_xsd4 Drilldown into Payer.model in schema fpml-shared-5-9_xsd4 Drilldown into PayerReceiver.model in schema fpml-shared-5-9_xsd4 Drilldown into PassThroughItem in schema fpml-option-shared-5-9_xsd3XSD Diagram of passThroughItem in schema fpml-option-shared-5-9_xsd3 (Financial products Markup Language (FpML®))
Collapse XSD Schema Code:
<xsd:element name="passThroughItem" type="PassThroughItem" minOccurs="0" maxOccurs="unbounded">
    <xsd:annotation>
        <xsd:documentation xml:lang="en">One to many pass through payment items.</xsd:documentation>
    </xsd:annotation>
</xsd:element>
Collapse Child Elements:
Name Type Min Occurs Max Occurs
payerPartyReference nsE:payerPartyReference 0 (1)
payerAccountReference nsE:payerAccountReference 0 (1)
receiverPartyReference nsE:receiverPartyReference 0 (1)
receiverAccountReference nsE:receiverAccountReference 0 (1)
underlyerReference nsE:underlyerReference 0 (1)
passThroughPercentage nsE:passThroughPercentage 0 (1)
<xs:group> nsE:PayerReceiver.model (1) (1)
<xs:group> nsE:Payer.model (1) (1)
<xs:group> nsE:Receiver.model (1) (1)
Collapse Derivation Tree: