Definition Type: Element
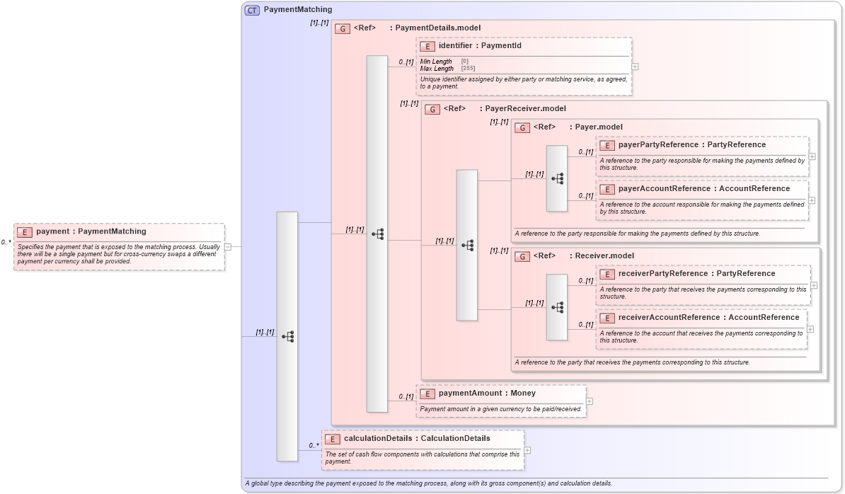
Name: payment
Namespace: http://www.fpml.org/FpML-5/reporting
Type: nsE:PaymentMatching
Containing Schema: fpml-reconciliation-5-9.xsd
MinOccurs 0
MaxOccurs unbounded
Abstract
Documentation:
Specifies the payment that is exposed to the matching process. Usually there will be a single payment but for cross-currency swaps a different payment per currency shall be provided.
Collapse XSD Schema Diagram:
Drilldown into calculationDetails in schema fpml-reconciliation-5-9_xsd Drilldown into paymentAmount in schema fpml-shared-5-9_xsd4 Drilldown into receiverAccountReference in schema fpml-shared-5-9_xsd4 Drilldown into receiverPartyReference in schema fpml-shared-5-9_xsd4 Drilldown into Receiver.model in schema fpml-shared-5-9_xsd4 Drilldown into payerAccountReference in schema fpml-shared-5-9_xsd4 Drilldown into payerPartyReference in schema fpml-shared-5-9_xsd4 Drilldown into Payer.model in schema fpml-shared-5-9_xsd4 Drilldown into PayerReceiver.model in schema fpml-shared-5-9_xsd4 Drilldown into identifier in schema fpml-shared-5-9_xsd4 Drilldown into PaymentDetails.model in schema fpml-shared-5-9_xsd4 Drilldown into PaymentMatching in schema fpml-reconciliation-5-9_xsdXSD Diagram of payment in schema fpml-reconciliation-5-9_xsd (Financial products Markup Language (FpML®))
Collapse XSD Schema Code:
<xsd:element name="payment" type="PaymentMatching" minOccurs="0" maxOccurs="unbounded">
    <xsd:annotation>
        <xsd:documentation xml:lang="en">Specifies the payment that is exposed to the matching process. Usually there will be a single payment but for cross-currency swaps a different payment per currency shall be provided.</xsd:documentation>
    </xsd:annotation>
</xsd:element>
Collapse Child Elements:
Name Type Min Occurs Max Occurs
identifier nsE:identifier 0 (1)
payerPartyReference nsE:payerPartyReference 0 (1)
payerAccountReference nsE:payerAccountReference 0 (1)
receiverPartyReference nsE:receiverPartyReference 0 (1)
receiverAccountReference nsE:receiverAccountReference 0 (1)
paymentAmount nsE:paymentAmount 0 (1)
calculationDetails nsE:calculationDetails 0 unbounded
<xs:group> nsE:PaymentDetails.model (1) (1)
<xs:group> nsE:PayerReceiver.model (1) (1)
<xs:group> nsE:Payer.model (1) (1)
<xs:group> nsE:Receiver.model (1) (1)
Collapse Derivation Tree: