Definition Type: Element
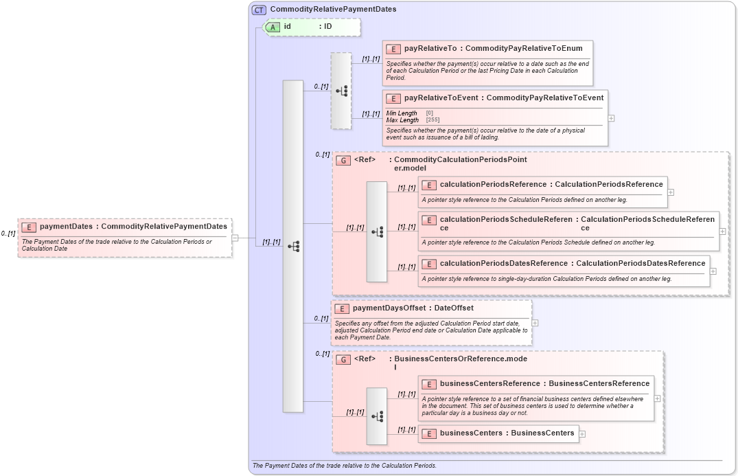
Name: paymentDates
Namespace: http://www.fpml.org/FpML-5/recordkeeping
Type: nsD:CommodityRelativePaymentDates
Containing Schema: fpml-com-5-9.xsd
MinOccurs 0
MaxOccurs (1)
Abstract
Documentation:
The Payment Dates of the trade relative to the Calculation Periods or Calculation Date
Collapse XSD Schema Diagram:
Drilldown into businessCenters in schema fpml-shared-5-9_xsd3 Drilldown into businessCentersReference in schema fpml-shared-5-9_xsd3 Drilldown into BusinessCentersOrReference.model in schema fpml-shared-5-9_xsd3 Drilldown into paymentDaysOffset in schema fpml-com-5-9_xsd1 Drilldown into calculationPeriodsDatesReference in schema fpml-com-5-9_xsd1 Drilldown into calculationPeriodsScheduleReference in schema fpml-com-5-9_xsd1 Drilldown into calculationPeriodsReference in schema fpml-com-5-9_xsd1 Drilldown into CommodityCalculationPeriodsPointer.model in schema fpml-com-5-9_xsd1 Drilldown into payRelativeToEvent in schema fpml-com-5-9_xsd1 Drilldown into payRelativeTo in schema fpml-com-5-9_xsd1 Drilldown into id in schema fpml-com-5-9_xsd1 Drilldown into CommodityRelativePaymentDates in schema fpml-com-5-9_xsd1XSD Diagram of paymentDates in schema fpml-com-5-9_xsd1 (Financial products Markup Language (FpML®))
Collapse XSD Schema Code:
<xsd:element name="paymentDates" type="CommodityRelativePaymentDates" minOccurs="0">
    <xsd:annotation>
        <xsd:documentation xml:lang="en">The Payment Dates of the trade relative to the Calculation Periods or Calculation Date</xsd:documentation>
    </xsd:annotation>
</xsd:element>
Collapse Child Elements:
Name Type Min Occurs Max Occurs
payRelativeTo nsD:payRelativeTo (1) (1)
payRelativeToEvent nsD:payRelativeToEvent (1) (1)
calculationPeriodsReference nsD:calculationPeriodsReference (1) (1)
calculationPeriodsScheduleReference nsD:calculationPeriodsScheduleReference (1) (1)
calculationPeriodsDatesReference nsD:calculationPeriodsDatesReference (1) (1)
paymentDaysOffset nsD:paymentDaysOffset 0 (1)
businessCentersReference nsD:businessCentersReference (1) (1)
businessCenters nsD:businessCenters (1) (1)
<xs:group> nsD:CommodityCalculationPeriodsPointer.model 0 (1)
<xs:group> nsD:BusinessCentersOrReference.model 0 (1)
Collapse Child Attributes:
Name Type Default Value Use
id nsD:id (Optional)
Collapse Derivation Tree: