Definition Type: Element
Name: payoff
Namespace: http://www.fpml.org/FpML-5/reporting
Type: nsE:FxTargetConstantPayoff
Containing Schema: fpml-fx-targets-5-9.xsd
MinOccurs 0
MaxOccurs (1)
Abstract
Documentation:
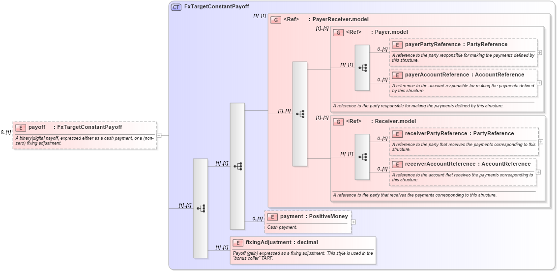
A binary|digital payoff, expressed either as a cash payment, or a (non-zero) fixing adjustment.
Collapse XSD Schema Diagram:
Drilldown into fixingAdjustment in schema fpml-fx-targets-5-9_xsd2 Drilldown into payment in schema fpml-fx-targets-5-9_xsd2 Drilldown into receiverAccountReference in schema fpml-shared-5-9_xsd4 Drilldown into receiverPartyReference in schema fpml-shared-5-9_xsd4 Drilldown into Receiver.model in schema fpml-shared-5-9_xsd4 Drilldown into payerAccountReference in schema fpml-shared-5-9_xsd4 Drilldown into payerPartyReference in schema fpml-shared-5-9_xsd4 Drilldown into Payer.model in schema fpml-shared-5-9_xsd4 Drilldown into PayerReceiver.model in schema fpml-shared-5-9_xsd4 Drilldown into FxTargetConstantPayoff in schema fpml-fx-targets-5-9_xsd2XSD Diagram of payoff in schema fpml-fx-targets-5-9_xsd2 (Financial products Markup Language (FpML®))
Collapse XSD Schema Code:
<xsd:element name="payoff" type="FxTargetConstantPayoff" minOccurs="0">
    <xsd:annotation>
        <xsd:documentation>A binary|digital payoff, expressed either as a cash payment, or a (non-zero) fixing adjustment.</xsd:documentation>
    </xsd:annotation>
</xsd:element>
Collapse Child Elements:
Name Type Min Occurs Max Occurs
payerPartyReference nsE:payerPartyReference 0 (1)
payerAccountReference nsE:payerAccountReference 0 (1)
receiverPartyReference nsE:receiverPartyReference 0 (1)
receiverAccountReference nsE:receiverAccountReference 0 (1)
payment nsE:payment 0 (1)
fixingAdjustment nsE:fixingAdjustment (1) (1)
<xs:group> nsE:PayerReceiver.model (1) (1)
<xs:group> nsE:Payer.model (1) (1)
<xs:group> nsE:Receiver.model (1) (1)
Collapse Derivation Tree: