Definition Type: ComplexType
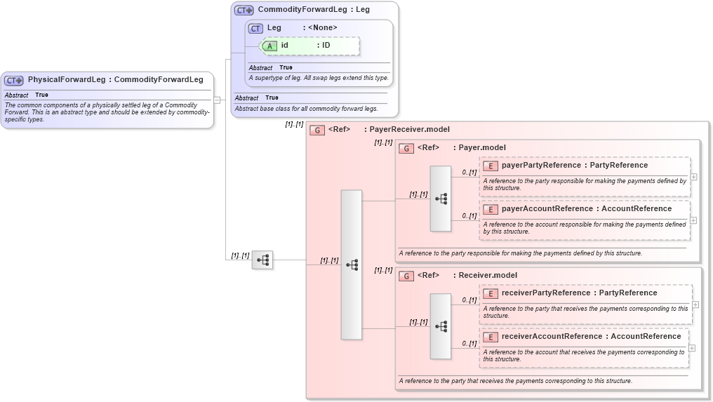
Name: PhysicalForwardLeg
Namespace: http://www.fpml.org/FpML-5/reporting
Type: nsE:CommodityForwardLeg
Containing Schema: fpml-com-5-9.xsd
Abstract True
Documentation:
The common components of a physically settled leg of a Commodity Forward. This is an abstract type and should be extended by commodity-specific types.
Collapse XSD Schema Diagram:
Drilldown into receiverAccountReference in schema fpml-shared-5-9_xsd4 Drilldown into receiverPartyReference in schema fpml-shared-5-9_xsd4 Drilldown into Receiver.model in schema fpml-shared-5-9_xsd4 Drilldown into payerAccountReference in schema fpml-shared-5-9_xsd4 Drilldown into payerPartyReference in schema fpml-shared-5-9_xsd4 Drilldown into Payer.model in schema fpml-shared-5-9_xsd4 Drilldown into PayerReceiver.model in schema fpml-shared-5-9_xsd4 Drilldown into id in schema fpml-shared-5-9_xsd4 Drilldown into Leg in schema fpml-shared-5-9_xsd4 Drilldown into CommodityForwardLeg in schema fpml-com-5-9_xsd2XSD Diagram of PhysicalForwardLeg in schema fpml-com-5-9_xsd2 (Financial products Markup Language (FpML®))
Collapse XSD Schema Code:
<xsd:complexType name="PhysicalForwardLeg" abstract="true">
    <xsd:annotation>
        <xsd:documentation xml:lang="en">The common components of a physically settled leg of a Commodity Forward. This is an abstract type and should be extended by commodity-specific types.</xsd:documentation>
    </xsd:annotation>
    <xsd:complexContent>
        <xsd:extension base="CommodityForwardLeg">
            <xsd:sequence>
                <xsd:group ref="PayerReceiver.model" />
            </xsd:sequence>
        </xsd:extension>
    </xsd:complexContent>
</xsd:complexType>
Collapse Child Elements:
Name Type Min Occurs Max Occurs
payerPartyReference nsE:payerPartyReference 0 (1)
payerAccountReference nsE:payerAccountReference 0 (1)
receiverPartyReference nsE:receiverPartyReference 0 (1)
receiverAccountReference nsE:receiverAccountReference 0 (1)
<xs:group> nsE:PayerReceiver.model (1) (1)
<xs:group> nsE:Payer.model (1) (1)
<xs:group> nsE:Receiver.model (1) (1)
Collapse Child Attributes:
Name Type Default Value Use
id nsE:id (Optional)
Collapse Derivation Tree:
Collapse References:
nsE:BullionPhysicalLeg, nsE:MetalPhysicalLeg