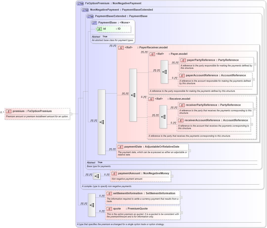
Definition Type: Element
Name: premium
Namespace: http://www.fpml.org/FpML-5/pretrade
Type: nsC:FxOptionPremium
Containing Schema: fpml-fx-5-9.xsd
MinOccurs 0
MaxOccurs unbounded
Abstract
Documentation:
Premium amount or premium installment amount for an option.
Collapse XSD Schema Diagram:
Drilldown into quote in schema fpml-fx-5-9_xsd1 Drilldown into settlementInformation in schema fpml-fx-5-9_xsd1 Drilldown into paymentAmount in schema fpml-shared-5-9_xsd2 Drilldown into paymentDate in schema fpml-shared-5-9_xsd2 Drilldown into receiverAccountReference in schema fpml-shared-5-9_xsd2 Drilldown into receiverPartyReference in schema fpml-shared-5-9_xsd2 Drilldown into Receiver.model in schema fpml-shared-5-9_xsd2 Drilldown into payerAccountReference in schema fpml-shared-5-9_xsd2 Drilldown into payerPartyReference in schema fpml-shared-5-9_xsd2 Drilldown into Payer.model in schema fpml-shared-5-9_xsd2 Drilldown into PayerReceiver.model in schema fpml-shared-5-9_xsd2 Drilldown into id in schema fpml-shared-5-9_xsd2 Drilldown into PaymentBase in schema fpml-shared-5-9_xsd2 Drilldown into PaymentBaseExtended in schema fpml-shared-5-9_xsd2 Drilldown into NonNegativePayment in schema fpml-shared-5-9_xsd2 Drilldown into FxOptionPremium in schema fpml-fx-5-9_xsd1XSD Diagram of premium in schema fpml-fx-5-9_xsd1 (Financial products Markup Language (FpML®))
Collapse XSD Schema Code:
<xsd:element name="premium" type="FxOptionPremium" minOccurs="0" maxOccurs="unbounded">
    <xsd:annotation>
        <xsd:documentation xml:lang="en">Premium amount or premium installment amount for an option.</xsd:documentation>
    </xsd:annotation>
</xsd:element>
Collapse Child Elements:
Name Type Min Occurs Max Occurs
payerPartyReference nsC:payerPartyReference (1) (1)
payerAccountReference nsC:payerAccountReference 0 (1)
receiverPartyReference nsC:receiverPartyReference (1) (1)
receiverAccountReference nsC:receiverAccountReference 0 (1)
paymentDate nsC:paymentDate (1) (1)
paymentAmount nsC:paymentAmount 0 (1)
settlementInformation nsC:settlementInformation 0 (1)
quote nsC:quote 0 (1)
<xs:group> nsC:PayerReceiver.model (1) (1)
<xs:group> nsC:Payer.model (1) (1)
<xs:group> nsC:Receiver.model 0 (1)
Collapse Child Attributes:
Name Type Default Value Use
id nsC:id (Optional)
Collapse Derivation Tree: