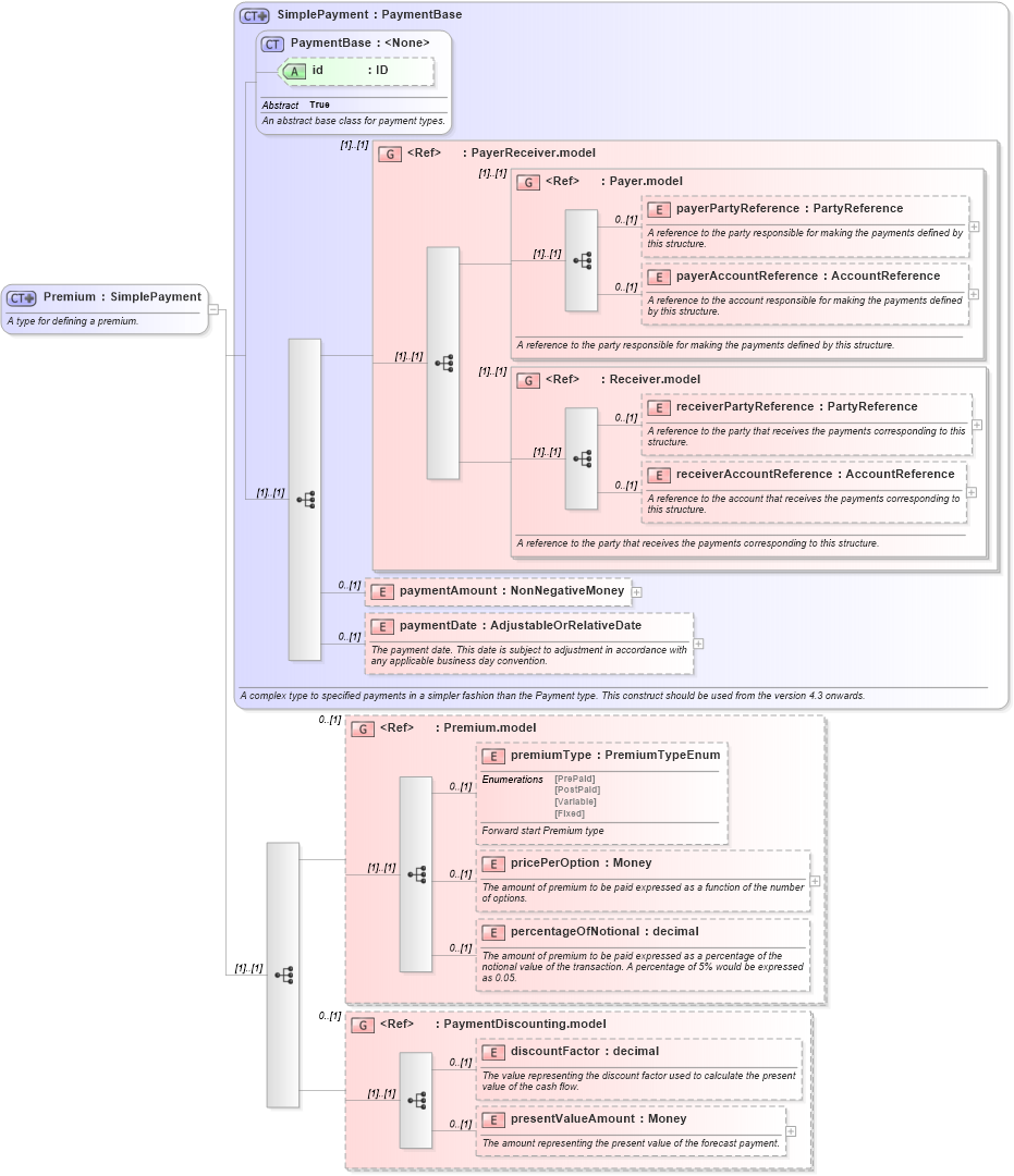
Definition Type: ComplexType
Name: Premium
Namespace: http://www.fpml.org/FpML-5/reporting
Type: nsE:SimplePayment
Containing Schema: fpml-option-shared-5-9.xsd
Abstract
Documentation:
A type for defining a premium.
Collapse XSD Schema Diagram:
Drilldown into presentValueAmount in schema fpml-shared-5-9_xsd4 Drilldown into discountFactor in schema fpml-shared-5-9_xsd4 Drilldown into PaymentDiscounting.model in schema fpml-shared-5-9_xsd4 Drilldown into percentageOfNotional in schema fpml-shared-5-9_xsd4 Drilldown into pricePerOption in schema fpml-shared-5-9_xsd4 Drilldown into premiumType in schema fpml-shared-5-9_xsd4 Drilldown into Premium.model in schema fpml-shared-5-9_xsd4 Drilldown into paymentDate in schema fpml-shared-5-9_xsd4 Drilldown into paymentAmount in schema fpml-shared-5-9_xsd4 Drilldown into receiverAccountReference in schema fpml-shared-5-9_xsd4 Drilldown into receiverPartyReference in schema fpml-shared-5-9_xsd4 Drilldown into Receiver.model in schema fpml-shared-5-9_xsd4 Drilldown into payerAccountReference in schema fpml-shared-5-9_xsd4 Drilldown into payerPartyReference in schema fpml-shared-5-9_xsd4 Drilldown into Payer.model in schema fpml-shared-5-9_xsd4 Drilldown into PayerReceiver.model in schema fpml-shared-5-9_xsd4 Drilldown into id in schema fpml-shared-5-9_xsd4 Drilldown into PaymentBase in schema fpml-shared-5-9_xsd4 Drilldown into SimplePayment in schema fpml-shared-5-9_xsd4XSD Diagram of Premium in schema fpml-option-shared-5-9_xsd3 (Financial products Markup Language (FpML®))
Collapse XSD Schema Code:
<xsd:complexType name="Premium">
    <xsd:annotation>
        <xsd:documentation xml:lang="en">A type for defining a premium.</xsd:documentation>
    </xsd:annotation>
    <xsd:complexContent>
        <xsd:extension base="SimplePayment">
            <xsd:sequence>
                <xsd:group ref="Premium.model" minOccurs="0">
                </xsd:group>
                <xsd:group ref="PaymentDiscounting.model" minOccurs="0">
                </xsd:group>
            </xsd:sequence>
        </xsd:extension>
    </xsd:complexContent>
</xsd:complexType>
Collapse Child Elements:
Name Type Min Occurs Max Occurs
payerPartyReference nsE:payerPartyReference 0 (1)
payerAccountReference nsE:payerAccountReference 0 (1)
receiverPartyReference nsE:receiverPartyReference 0 (1)
receiverAccountReference nsE:receiverAccountReference 0 (1)
paymentAmount nsE:paymentAmount 0 (1)
paymentDate nsE:paymentDate 0 (1)
premiumType nsE:premiumType 0 (1)
pricePerOption nsE:pricePerOption 0 (1)
percentageOfNotional nsE:percentageOfNotional 0 (1)
discountFactor nsE:discountFactor 0 (1)
presentValueAmount nsE:presentValueAmount 0 (1)
<xs:group> nsE:PayerReceiver.model (1) (1)
<xs:group> nsE:Payer.model (1) (1)
<xs:group> nsE:Receiver.model (1) (1)
<xs:group> nsE:Premium.model 0 (1)
<xs:group> nsE:PaymentDiscounting.model 0 (1)
Collapse Child Attributes:
Name Type Default Value Use
id nsE:id (Optional)
Collapse Derivation Tree:
Collapse References:
nsE:premium