Definition Type: ComplexType
Name: Allocation
Namespace: http://www.fpml.org/FpML-5/pretrade
Containing Schema: fpml-doc-5-9.xsd
Abstract
Collapse XSD Schema Diagram:
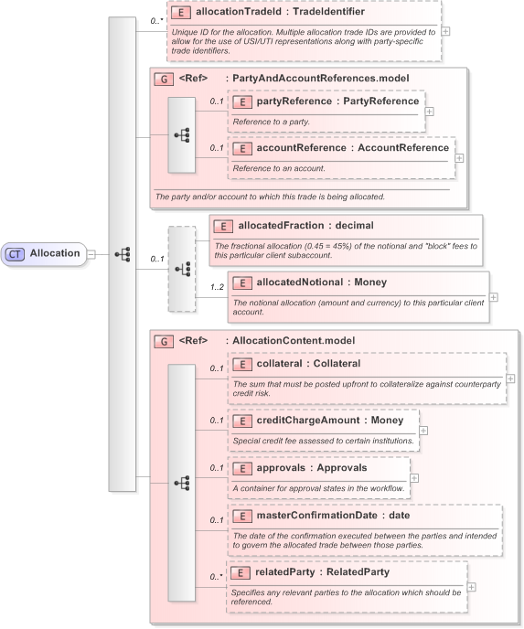
Drilldown into relatedParty in schema fpml-doc-5-9_xsd Drilldown into masterConfirmationDate in schema fpml-doc-5-9_xsd Drilldown into approvals in schema fpml-doc-5-9_xsd Drilldown into creditChargeAmount in schema fpml-doc-5-9_xsd Drilldown into collateral in schema fpml-doc-5-9_xsd Drilldown into AllocationContent.model in schema fpml-doc-5-9_xsd Drilldown into allocatedNotional in schema fpml-doc-5-9_xsd Drilldown into allocatedFraction in schema fpml-doc-5-9_xsd Drilldown into accountReference in schema fpml-shared-5-9_xsd Drilldown into partyReference in schema fpml-shared-5-9_xsd Drilldown into PartyAndAccountReferences.model in schema fpml-shared-5-9_xsd Drilldown into allocationTradeId in schema fpml-doc-5-9_xsdXSD Diagram of Allocation in schema fpml-doc-5-9_xsd (Financial products Markup Language (FpML®) - Pretrade)
Collapse XSD Schema Code:
<xsd:complexType name="Allocation">
    <xsd:sequence>
        <xsd:element name="allocationTradeId" type="TradeIdentifier" minOccurs="0" maxOccurs="unbounded">
            <xsd:annotation>
                <xsd:documentation xml:lang="en">Unique ID for the allocation. Multiple allocation trade IDs are provided to allow for the use of USI/UTI representations along with party-specific trade identifiers.</xsd:documentation>
            </xsd:annotation>
        </xsd:element>
        <xsd:group ref="PartyAndAccountReferences.model">
            <xsd:annotation>
                <xsd:documentation xml:lang="en">The party and/or account to which this trade is being allocated.</xsd:documentation>
            </xsd:annotation>
        </xsd:group>
        <xsd:choice minOccurs="0">
            <xsd:element name="allocatedFraction" type="xsd:decimal">
                <xsd:annotation>
                    <xsd:documentation xml:lang="en">The fractional allocation (0.45 = 45%) of the notional and "block" fees to this particular client subaccount.</xsd:documentation>
                </xsd:annotation>
            </xsd:element>
            <xsd:element name="allocatedNotional" type="Money" maxOccurs="2">
                <xsd:annotation>
                    <xsd:documentation xml:lang="en">The notional allocation (amount and currency) to this particular client account.</xsd:documentation>
                </xsd:annotation>
            </xsd:element>
        </xsd:choice>
        <xsd:group ref="AllocationContent.model" />
    </xsd:sequence>
</xsd:complexType>
Collapse Child Elements:
Name Type Min Occurs Max Occurs
allocationTradeId nsA:allocationTradeId 0 unbounded
partyReference nsA:partyReference 0 (1)
accountReference nsA:accountReference 0 (1)
allocatedFraction nsA:allocatedFraction (1) (1)
allocatedNotional nsA:allocatedNotional (1) 2
collateral nsA:collateral 0 (1)
creditChargeAmount nsA:creditChargeAmount 0 (1)
approvals nsA:approvals 0 (1)
masterConfirmationDate nsA:masterConfirmationDate 0 (1)
relatedParty nsA:relatedParty 0 unbounded
<xs:group> nsA:PartyAndAccountReferences.model (1) (1)
<xs:group> nsA:AllocationContent.model (1) (1)
Collapse Derivation Tree:
Collapse References:
nsA:allocation
Collapse Comments:
blog comments powered by Disqus