Definition Type: Element
Name: blockTradeId
Namespace: http://www.fpml.org/FpML-5/pretrade
Type: nsA:TradeIdentifier
Containing Schema: fpml-doc-5-9.xsd
MinOccurs 0
MaxOccurs (1)
Abstract
Documentation:
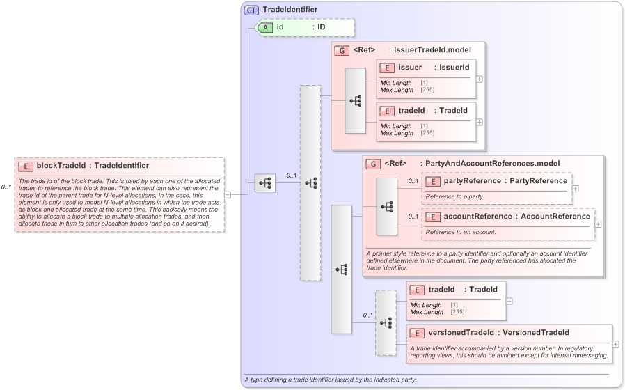
The trade id of the block trade. This is used by each one of the allocated trades to reference the block trade. This element can also represent the trade id of the parent trade for N-level allocations. In the case, this element is only used to model N-level allocations in which the trade acts as block and allocated trade at the same time. This basically means the ability to allocate a block trade to multiple allocation trades, and then allocate these in turn to other allocation trades (and so on if desired).
Collapse XSD Schema Diagram:
Drilldown into versionedTradeId in schema fpml-doc-5-9_xsd Drilldown into tradeId in schema fpml-doc-5-9_xsd Drilldown into accountReference in schema fpml-shared-5-9_xsd Drilldown into partyReference in schema fpml-shared-5-9_xsd Drilldown into PartyAndAccountReferences.model in schema fpml-shared-5-9_xsd Drilldown into tradeId in schema fpml-shared-5-9_xsd Drilldown into issuer in schema fpml-shared-5-9_xsd Drilldown into IssuerTradeId.model in schema fpml-shared-5-9_xsd Drilldown into id in schema fpml-doc-5-9_xsd Drilldown into TradeIdentifier in schema fpml-doc-5-9_xsdXSD Diagram of blockTradeId in schema fpml-doc-5-9_xsd (Financial products Markup Language (FpML®) - Pretrade)
Collapse XSD Schema Code:
<xsd:element name="blockTradeId" type="TradeIdentifier" minOccurs="0">
    <xsd:annotation>
        <xsd:documentation xml:lang="en">The trade id of the block trade. This is used by each one of the allocated trades to reference the block trade. This element can also represent the trade id of the parent trade for N-level allocations. In the case, this element is only used to model N-level allocations in which the trade acts as block and allocated trade at the same time. This basically means the ability to allocate a block trade to multiple allocation trades, and then allocate these in turn to other allocation trades (and so on if desired).</xsd:documentation>
    </xsd:annotation>
</xsd:element>
Collapse Child Elements:
Name Type Min Occurs Max Occurs
issuer nsA:issuer (1) (1)
tradeId nsA:tradeId (1) (1)
partyReference nsA:partyReference 0 (1)
accountReference nsA:accountReference 0 (1)
tradeId nsA:tradeId (1) (1)
versionedTradeId nsA:versionedTradeId (1) (1)
<xs:group> nsA:IssuerTradeId.model (1) (1)
<xs:group> nsA:PartyAndAccountReferences.model (1) (1)
Collapse Child Attributes:
Name Type Default Value Use
id nsA:id (Optional)
Collapse Derivation Tree:
Collapse Comments:
blog comments powered by Disqus