Definition Type: ComplexType
Name: CancelableProvision
Namespace: http://www.fpml.org/FpML-5/pretrade
Containing Schema: fpml-ird-5-9.xsd
Abstract
Documentation:
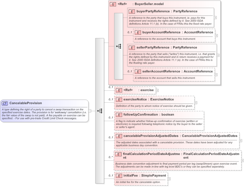
A type defining the right of a party to cancel a swap transaction on the specified exercise dates. The provision is for 'walkaway' cancellation (i.e. the fair value of the swap is not paid). A fee payable on exercise can be specified. - For use with pre-trade Credit Limit Check messages.
Collapse XSD Schema Diagram:
Drilldown into initialFee in schema fpml-ird-5-9_xsd Drilldown into finalCalculationPeriodDateAdjustment in schema fpml-ird-5-9_xsd Drilldown into cancelableProvisionAdjustedDates in schema fpml-ird-5-9_xsd Drilldown into followUpConfirmation in schema fpml-ird-5-9_xsd Drilldown into exerciseNotice in schema fpml-ird-5-9_xsd Drilldown into exercise in schema fpml-shared-5-9_xsd Drilldown into sellerAccountReference in schema fpml-shared-5-9_xsd Drilldown into sellerPartyReference in schema fpml-shared-5-9_xsd Drilldown into buyerAccountReference in schema fpml-shared-5-9_xsd Drilldown into buyerPartyReference in schema fpml-shared-5-9_xsd Drilldown into BuyerSeller.model in schema fpml-shared-5-9_xsdXSD Diagram of CancelableProvision in schema fpml-ird-5-9_xsd (Financial products Markup Language (FpML®) - Pretrade)
Collapse XSD Schema Code:
<xsd:complexType name="CancelableProvision">
    <xsd:annotation>
        <xsd:documentation xml:lang="en">A type defining the right of a party to cancel a swap transaction on the specified exercise dates. The provision is for 'walkaway' cancellation (i.e. the fair value of the swap is not paid). A fee payable on exercise can be specified. - For use with pre-trade Credit Limit Check messages.</xsd:documentation>
    </xsd:annotation>
    <xsd:sequence>
        <xsd:group ref="BuyerSeller.model" />
        <xsd:element ref="exercise" minOccurs="0" />
        <xsd:element name="exerciseNotice" type="ExerciseNotice" minOccurs="0">
            <xsd:annotation>
                <xsd:documentation xml:lang="en">Definition of the party to whom notice of exercise should be given.</xsd:documentation>
            </xsd:annotation>
        </xsd:element>
        <xsd:element name="followUpConfirmation" type="xsd:boolean" minOccurs="0">
            <xsd:annotation>
                <xsd:documentation xml:lang="en">A flag to indicate whether follow-up confirmation of exercise (written or electronic) is required following telephonic notice by the buyer to the seller or seller's agent.</xsd:documentation>
            </xsd:annotation>
        </xsd:element>
        <xsd:element name="cancelableProvisionAdjustedDates" type="CancelableProvisionAdjustedDates" minOccurs="0">
            <xsd:annotation>
                <xsd:documentation xml:lang="en">The adjusted dates associated with a cancelable provision. These dates have been adjusted for any applicable business day convention.</xsd:documentation>
            </xsd:annotation>
        </xsd:element>
        <xsd:element name="finalCalculationPeriodDateAdjustment" type="FinalCalculationPeriodDateAdjustment" minOccurs="0" maxOccurs="unbounded">
            <xsd:annotation>
                <xsd:documentation xml:lang="en">Business date convention adjustment to final payment period per leg (swapStream) upon exercise event. The adjustments can be made in-line with leg level BDC's or they can be specified seperately.</xsd:documentation>
            </xsd:annotation>
        </xsd:element>
        <xsd:element name="initialFee" type="SimplePayment" minOccurs="0">
            <xsd:annotation>
                <xsd:documentation xml:lang="en">An initial fee for the cancelable option.</xsd:documentation>
            </xsd:annotation>
        </xsd:element>
    </xsd:sequence>
</xsd:complexType>
Collapse Child Elements:
Name Type Min Occurs Max Occurs
buyerPartyReference nsA:buyerPartyReference (1) (1)
buyerAccountReference nsA:buyerAccountReference 0 (1)
sellerPartyReference nsA:sellerPartyReference (1) (1)
sellerAccountReference nsA:sellerAccountReference 0 (1)
exercise nsA:exercise 0 (1)
exerciseNotice nsA:exerciseNotice 0 (1)
followUpConfirmation nsA:followUpConfirmation 0 (1)
cancelableProvisionAdjustedDates nsA:cancelableProvisionAdjustedDates 0 (1)
finalCalculationPeriodDateAdjustment nsA:finalCalculationPeriodDateAdjustment 0 unbounded
initialFee nsA:initialFee 0 (1)
<xs:group> nsA:BuyerSeller.model (1) (1)
Collapse Derivation Tree:
Collapse References:
nsA:cancelableProvision
Collapse Comments:
blog comments powered by Disqus