Definition Type: Element
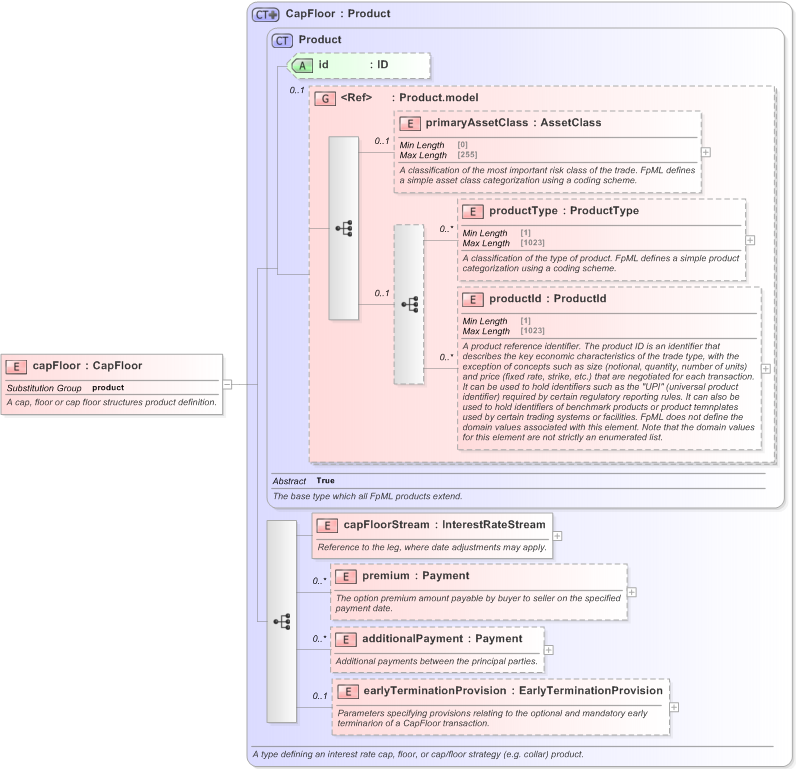
Name: capFloor
Namespace: http://www.fpml.org/FpML-5/pretrade
Type: nsA:CapFloor
Containing Schema: fpml-ird-5-9.xsd
Abstract
Documentation:
A cap, floor or cap floor structures product definition.
Collapse XSD Schema Diagram:
Drilldown into earlyTerminationProvision in schema fpml-ird-5-9_xsd Drilldown into additionalPayment in schema fpml-ird-5-9_xsd Drilldown into premium in schema fpml-ird-5-9_xsd Drilldown into capFloorStream in schema fpml-ird-5-9_xsd Drilldown into productId in schema fpml-shared-5-9_xsd Drilldown into productType in schema fpml-shared-5-9_xsd Drilldown into primaryAssetClass in schema fpml-shared-5-9_xsd Drilldown into Product.model in schema fpml-shared-5-9_xsd Drilldown into id in schema fpml-shared-5-9_xsd Drilldown into Product in schema fpml-shared-5-9_xsd Drilldown into CapFloor in schema fpml-ird-5-9_xsdXSD Diagram of capFloor in schema fpml-ird-5-9_xsd (Financial products Markup Language (FpML®) - Pretrade)
Collapse XSD Schema Code:
<xsd:element name="capFloor" type="CapFloor" substitutionGroup="product">
    <xsd:annotation>
        <xsd:documentation xml:lang="en">A cap, floor or cap floor structures product definition.</xsd:documentation>
    </xsd:annotation>
</xsd:element>
Collapse Child Elements:
Name Type Min Occurs Max Occurs
primaryAssetClass nsA:primaryAssetClass 0 (1)
productType nsA:productType 0 unbounded
productId nsA:productId 0 unbounded
capFloorStream nsA:capFloorStream (1) (1)
premium nsA:premium 0 unbounded
additionalPayment nsA:additionalPayment 0 unbounded
earlyTerminationProvision nsA:earlyTerminationProvision 0 (1)
Collapse Child Attributes:
Name Type Default Value Use
id nsA:id (Optional)
Collapse Derivation Tree:
Collapse References:
nsA:product
Collapse Comments:
blog comments powered by Disqus