Definition Type: ComplexType
Name: CorrectableRequestMessage2
Namespace: http://www.fpml.org/FpML-5/pretrade
Type: nsA:RequestMessage
Containing Schema: fpml-msg-5-9.xsd
Abstract
Documentation:
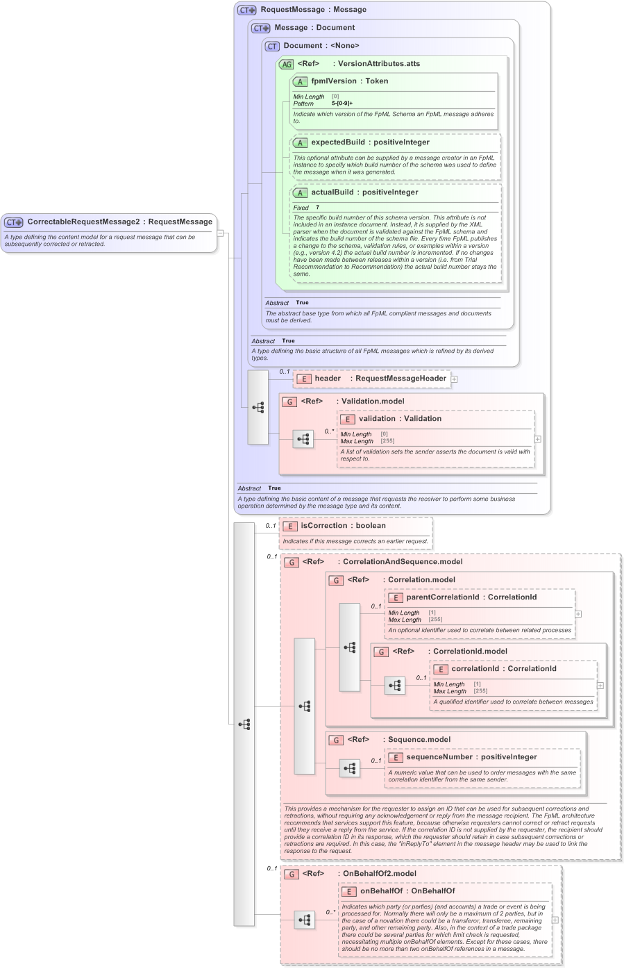
A type defining the content model for a request message that can be subsequently corrected or retracted.
Collapse XSD Schema Diagram:
Drilldown into onBehalfOf in schema fpml-shared-5-9_xsd Drilldown into OnBehalfOf2.model in schema fpml-shared-5-9_xsd Drilldown into sequenceNumber in schema fpml-msg-5-9_xsd Drilldown into Sequence.model in schema fpml-msg-5-9_xsd Drilldown into correlationId in schema fpml-msg-5-9_xsd Drilldown into CorrelationId.model in schema fpml-msg-5-9_xsd Drilldown into parentCorrelationId in schema fpml-msg-5-9_xsd Drilldown into Correlation.model in schema fpml-msg-5-9_xsd Drilldown into CorrelationAndSequence.model in schema fpml-msg-5-9_xsd Drilldown into isCorrection in schema fpml-msg-5-9_xsd Drilldown into validation in schema fpml-doc-5-9_xsd Drilldown into Validation.model in schema fpml-doc-5-9_xsd Drilldown into header in schema fpml-msg-5-9_xsd Drilldown into actualBuild in schema fpml-doc-5-9_xsd Drilldown into expectedBuild in schema fpml-doc-5-9_xsd Drilldown into fpmlVersion in schema fpml-doc-5-9_xsd Drilldown into VersionAttributes.atts in schema fpml-doc-5-9_xsd Drilldown into Document in schema fpml-doc-5-9_xsd Drilldown into Message in schema fpml-msg-5-9_xsd Drilldown into RequestMessage in schema fpml-msg-5-9_xsdXSD Diagram of CorrectableRequestMessage2 in schema fpml-msg-5-9_xsd (Financial products Markup Language (FpML®) - Pretrade)
Collapse XSD Schema Code:
<xsd:complexType name="CorrectableRequestMessage2">
    <xsd:annotation>
        <xsd:documentation xml:lang="en">A type defining the content model for a request message that can be subsequently corrected or retracted.</xsd:documentation>
    </xsd:annotation>
    <xsd:complexContent>
        <xsd:extension base="RequestMessage">
            <xsd:sequence>
                <xsd:element name="isCorrection" type="xsd:boolean" minOccurs="0">
                    <xsd:annotation>
                        <xsd:documentation xml:lang="en">Indicates if this message corrects an earlier request.</xsd:documentation>
                    </xsd:annotation>
                </xsd:element>
                <xsd:group ref="CorrelationAndSequence.model" minOccurs="0">
                    <xsd:annotation>
                        <xsd:documentation xml:lang="en">This provides a mechanism for the requester to assign an ID that can be used for subsequent corrections and retractions, without requiring any acknowledgement or reply from the message recipient. The FpML architecture recommends that services support this feature, because otherwise requesters cannot correct or retract requests until they receive a reply from the service. If the correlation ID is not supplied by the requester, the recipient should provide a correlation ID in its response, which the requester should retain in case subsequent corrections or retractions are required. In this case, the "inReplyTo" element in the message header may be used to link the response to the request.</xsd:documentation>
                    </xsd:annotation>
                </xsd:group>
                <xsd:group ref="OnBehalfOf2.model" minOccurs="0" />
            </xsd:sequence>
        </xsd:extension>
    </xsd:complexContent>
</xsd:complexType>
Collapse Child Elements:
Name Type Min Occurs Max Occurs
header nsA:header 0 (1)
validation nsA:validation 0 unbounded
isCorrection nsA:isCorrection 0 (1)
parentCorrelationId nsA:parentCorrelationId 0 (1)
correlationId nsA:correlationId 0 (1)
sequenceNumber nsA:sequenceNumber 0 (1)
onBehalfOf nsA:onBehalfOf 0 unbounded
<xs:group> nsA:Validation.model (1) (1)
<xs:group> nsA:CorrelationAndSequence.model 0 (1)
<xs:group> nsA:Correlation.model (1) (1)
<xs:group> nsA:CorrelationId.model (1) (1)
<xs:group> nsA:Sequence.model (1) (1)
<xs:group> nsA:OnBehalfOf2.model 0 (1)
Collapse Child Attributes:
Name Type Default Value Use
fpmlVersion nsA:fpmlVersion Required
expectedBuild nsA:expectedBuild (Optional)
actualBuild nsA:actualBuild (Optional)
Collapse Derivation Tree:
Collapse References:
nsA:RequestLimitCheck
Collapse Comments:
blog comments powered by Disqus