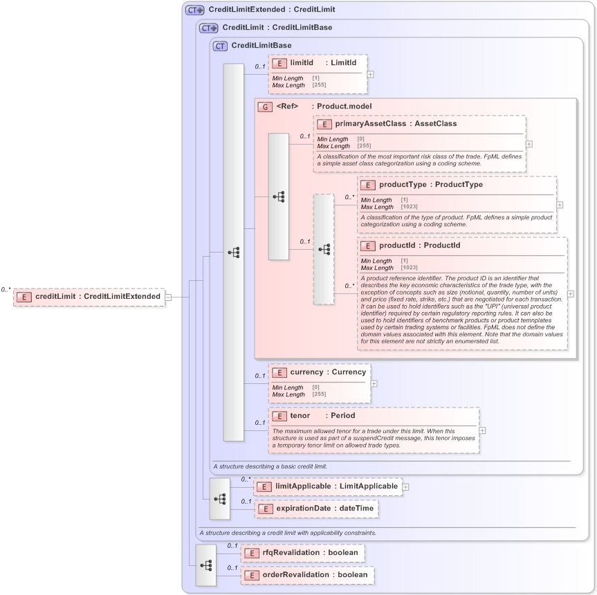
Definition Type: Element
Name: creditLimit
Namespace: http://www.fpml.org/FpML-5/pretrade
Type: nsA:CreditLimitExtended
Containing Schema: fpml-pretrade-processes-5-9.xsd
MinOccurs 0
MaxOccurs unbounded
Abstract
Collapse XSD Schema Diagram:
Drilldown into orderRevalidation in schema fpml-pretrade-processes-5-9_xsd Drilldown into rfqRevalidation in schema fpml-pretrade-processes-5-9_xsd Drilldown into expirationDate in schema fpml-business-events-5-9_xsd Drilldown into limitApplicable in schema fpml-business-events-5-9_xsd Drilldown into tenor in schema fpml-business-events-5-9_xsd Drilldown into currency in schema fpml-business-events-5-9_xsd Drilldown into productId in schema fpml-shared-5-9_xsd Drilldown into productType in schema fpml-shared-5-9_xsd Drilldown into primaryAssetClass in schema fpml-shared-5-9_xsd Drilldown into Product.model in schema fpml-shared-5-9_xsd Drilldown into limitId in schema fpml-business-events-5-9_xsd Drilldown into CreditLimitBase in schema fpml-business-events-5-9_xsd Drilldown into CreditLimit in schema fpml-business-events-5-9_xsd Drilldown into CreditLimitExtended in schema fpml-pretrade-processes-5-9_xsdXSD Diagram of creditLimit in schema fpml-pretrade-processes-5-9_xsd (Financial products Markup Language (FpML®) - Pretrade)
Collapse XSD Schema Code:
<xsd:element name="creditLimit" type="CreditLimitExtended" minOccurs="0" maxOccurs="unbounded" />
Collapse Child Elements:
Name Type Min Occurs Max Occurs
limitId nsA:limitId 0 (1)
primaryAssetClass nsA:primaryAssetClass 0 (1)
productType nsA:productType 0 unbounded
productId nsA:productId 0 unbounded
currency nsA:currency 0 (1)
tenor nsA:tenor 0 (1)
limitApplicable nsA:limitApplicable 0 unbounded
expirationDate nsA:expirationDate 0 (1)
rfqRevalidation nsA:rfqRevalidation 0 (1)
orderRevalidation nsA:orderRevalidation 0 (1)
<xs:group> nsA:Product.model (1) (1)
Collapse Derivation Tree:
Collapse Comments:
blog comments powered by Disqus