Definition Type: Element
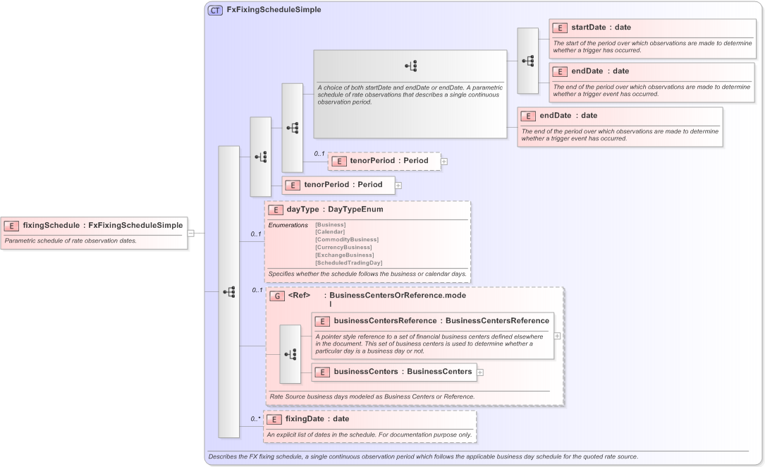
Name: fixingSchedule
Namespace: http://www.fpml.org/FpML-5/pretrade
Type: nsA:FxFixingScheduleSimple
Containing Schema: fpml-fx-5-9.xsd
MinOccurs (1)
MaxOccurs (1)
Abstract
Documentation:
Parametric schedule of rate observation dates.
Collapse XSD Schema Diagram:
Drilldown into fixingDate in schema fpml-fx-5-9_xsd Drilldown into businessCenters in schema fpml-shared-5-9_xsd Drilldown into businessCentersReference in schema fpml-shared-5-9_xsd Drilldown into BusinessCentersOrReference.model in schema fpml-shared-5-9_xsd Drilldown into dayType in schema fpml-fx-5-9_xsd Drilldown into tenorPeriod in schema fpml-fx-5-9_xsd Drilldown into tenorPeriod in schema fpml-fx-5-9_xsd Drilldown into endDate in schema fpml-fx-5-9_xsd Drilldown into endDate in schema fpml-fx-5-9_xsd Drilldown into startDate in schema fpml-fx-5-9_xsd Drilldown into FxFixingScheduleSimple in schema fpml-fx-5-9_xsdXSD Diagram of fixingSchedule in schema fpml-fx-5-9_xsd (Financial products Markup Language (FpML®) - Pretrade)
Collapse XSD Schema Code:
<xsd:element name="fixingSchedule" type="FxFixingScheduleSimple">
    <xsd:annotation>
        <xsd:documentation xml:lang="en">Parametric schedule of rate observation dates.</xsd:documentation>
    </xsd:annotation>
</xsd:element>
Collapse Child Elements:
Name Type Min Occurs Max Occurs
startDate nsA:startDate (1) (1)
endDate nsA:endDate (1) (1)
endDate nsA:endDate (1) (1)
tenorPeriod nsA:tenorPeriod 0 (1)
tenorPeriod nsA:tenorPeriod (1) (1)
dayType nsA:dayType 0 (1)
businessCentersReference nsA:businessCentersReference (1) (1)
businessCenters nsA:businessCenters (1) (1)
fixingDate nsA:fixingDate 0 unbounded
<xs:group> nsA:BusinessCentersOrReference.model 0 (1)
Collapse Derivation Tree:
Collapse Comments:
blog comments powered by Disqus