Definition Type: Element
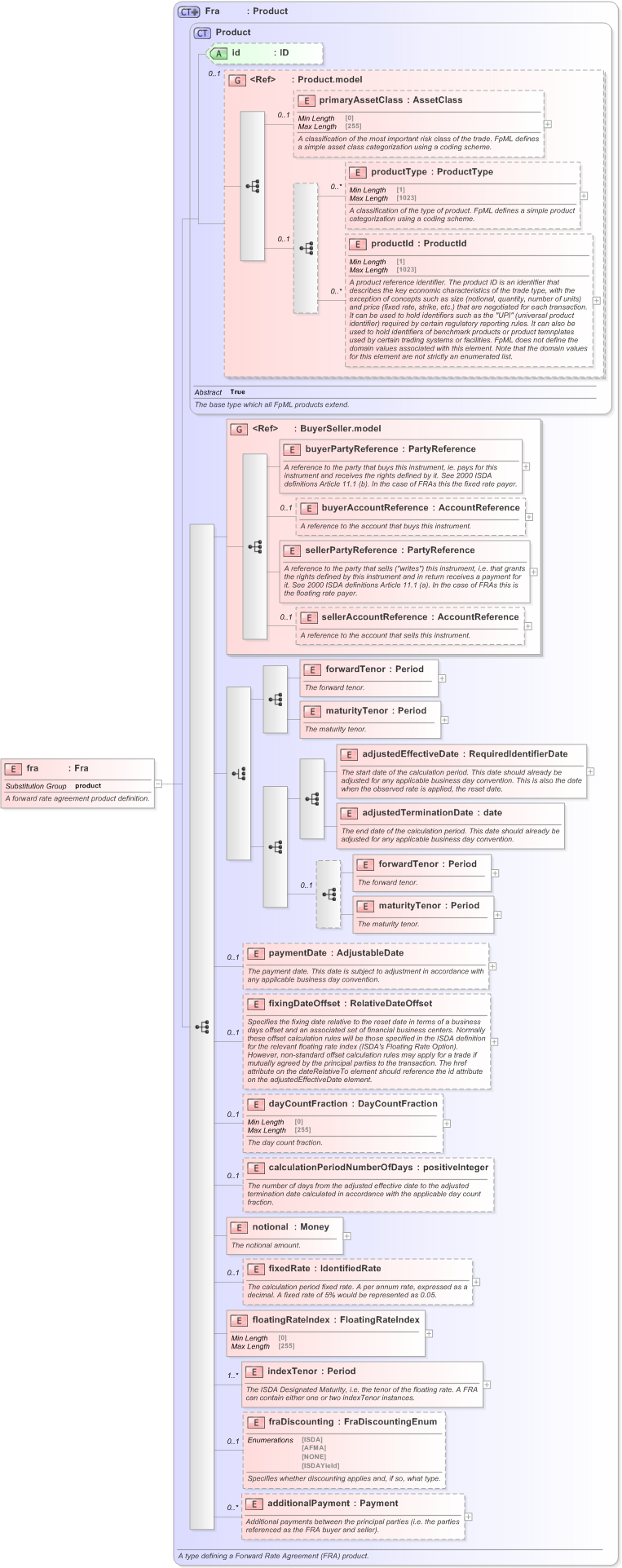
Name: fra
Namespace: http://www.fpml.org/FpML-5/pretrade
Type: nsA:Fra
Containing Schema: fpml-ird-5-9.xsd
Abstract
Documentation:
A forward rate agreement product definition.
Collapse XSD Schema Diagram:
Drilldown into additionalPayment in schema fpml-ird-5-9_xsd Drilldown into fraDiscounting in schema fpml-ird-5-9_xsd Drilldown into indexTenor in schema fpml-ird-5-9_xsd Drilldown into floatingRateIndex in schema fpml-ird-5-9_xsd Drilldown into fixedRate in schema fpml-ird-5-9_xsd Drilldown into notional in schema fpml-ird-5-9_xsd Drilldown into calculationPeriodNumberOfDays in schema fpml-ird-5-9_xsd Drilldown into dayCountFraction in schema fpml-ird-5-9_xsd Drilldown into fixingDateOffset in schema fpml-ird-5-9_xsd Drilldown into paymentDate in schema fpml-ird-5-9_xsd Drilldown into maturityTenor in schema fpml-ird-5-9_xsd Drilldown into forwardTenor in schema fpml-ird-5-9_xsd Drilldown into adjustedTerminationDate in schema fpml-ird-5-9_xsd Drilldown into adjustedEffectiveDate in schema fpml-ird-5-9_xsd Drilldown into maturityTenor in schema fpml-ird-5-9_xsd Drilldown into forwardTenor in schema fpml-ird-5-9_xsd Drilldown into sellerAccountReference in schema fpml-shared-5-9_xsd Drilldown into sellerPartyReference in schema fpml-shared-5-9_xsd Drilldown into buyerAccountReference in schema fpml-shared-5-9_xsd Drilldown into buyerPartyReference in schema fpml-shared-5-9_xsd Drilldown into BuyerSeller.model in schema fpml-shared-5-9_xsd Drilldown into productId in schema fpml-shared-5-9_xsd Drilldown into productType in schema fpml-shared-5-9_xsd Drilldown into primaryAssetClass in schema fpml-shared-5-9_xsd Drilldown into Product.model in schema fpml-shared-5-9_xsd Drilldown into id in schema fpml-shared-5-9_xsd Drilldown into Product in schema fpml-shared-5-9_xsd Drilldown into Fra in schema fpml-ird-5-9_xsdXSD Diagram of fra in schema fpml-ird-5-9_xsd (Financial products Markup Language (FpML®) - Pretrade)
Collapse XSD Schema Code:
<xsd:element name="fra" type="Fra" substitutionGroup="product">
    <xsd:annotation>
        <xsd:documentation xml:lang="en">A forward rate agreement product definition.</xsd:documentation>
    </xsd:annotation>
</xsd:element>
Collapse Child Elements:
Name Type Min Occurs Max Occurs
primaryAssetClass nsA:primaryAssetClass 0 (1)
productType nsA:productType 0 unbounded
productId nsA:productId 0 unbounded
buyerPartyReference nsA:buyerPartyReference (1) (1)
buyerAccountReference nsA:buyerAccountReference 0 (1)
sellerPartyReference nsA:sellerPartyReference (1) (1)
sellerAccountReference nsA:sellerAccountReference 0 (1)
forwardTenor nsA:forwardTenor (1) (1)
maturityTenor nsA:maturityTenor (1) (1)
adjustedEffectiveDate nsA:adjustedEffectiveDate (1) (1)
adjustedTerminationDate nsA:adjustedTerminationDate (1) (1)
forwardTenor nsA:forwardTenor (1) (1)
maturityTenor nsA:maturityTenor (1) (1)
paymentDate nsA:paymentDate 0 (1)
fixingDateOffset nsA:fixingDateOffset 0 (1)
dayCountFraction nsA:dayCountFraction 0 (1)
calculationPeriodNumberOfDays nsA:calculationPeriodNumberOfDays 0 (1)
notional nsA:notional (1) (1)
fixedRate nsA:fixedRate 0 (1)
floatingRateIndex nsA:floatingRateIndex (1) (1)
indexTenor nsA:indexTenor (1) unbounded
fraDiscounting nsA:fraDiscounting 0 (1)
additionalPayment nsA:additionalPayment 0 unbounded
<xs:group> nsA:BuyerSeller.model (1) (1)
Collapse Child Attributes:
Name Type Default Value Use
id nsA:id (Optional)
Collapse Derivation Tree:
Collapse References:
nsA:product
Collapse Comments:
blog comments powered by Disqus