Definition Type: ComplexType
Name: IndexReferenceInformation
Namespace: http://www.fpml.org/FpML-5/pretrade
Containing Schema: fpml-cd-5-9.xsd
Abstract
Documentation:
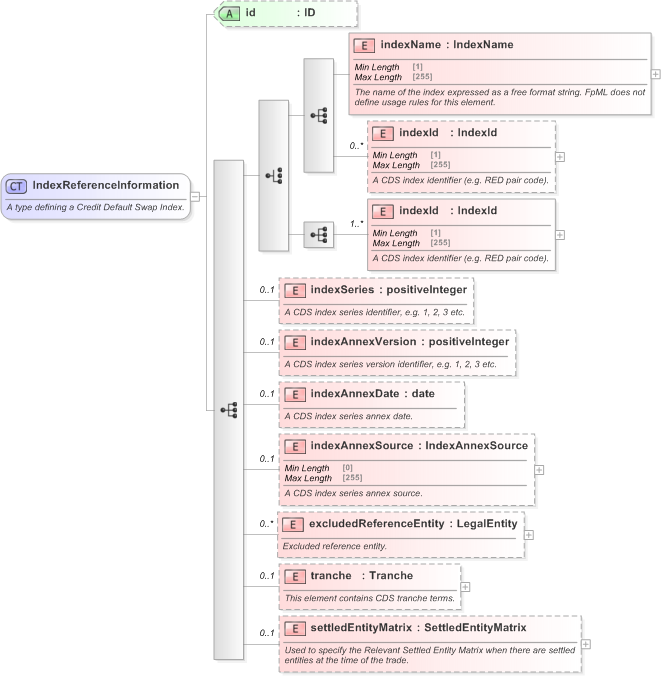
A type defining a Credit Default Swap Index.
Collapse XSD Schema Diagram:
Drilldown into settledEntityMatrix in schema fpml-cd-5-9_xsd Drilldown into tranche in schema fpml-cd-5-9_xsd Drilldown into excludedReferenceEntity in schema fpml-cd-5-9_xsd Drilldown into indexAnnexSource in schema fpml-cd-5-9_xsd Drilldown into indexAnnexDate in schema fpml-cd-5-9_xsd Drilldown into indexAnnexVersion in schema fpml-cd-5-9_xsd Drilldown into indexSeries in schema fpml-cd-5-9_xsd Drilldown into indexId in schema fpml-cd-5-9_xsd Drilldown into indexId in schema fpml-cd-5-9_xsd Drilldown into indexName in schema fpml-cd-5-9_xsd Drilldown into id in schema fpml-cd-5-9_xsdXSD Diagram of IndexReferenceInformation in schema fpml-cd-5-9_xsd (Financial products Markup Language (FpML®) - Pretrade)
Collapse XSD Schema Code:
<xsd:complexType name="IndexReferenceInformation">
    <xsd:annotation>
        <xsd:documentation xml:lang="en">A type defining a Credit Default Swap Index.</xsd:documentation>
    </xsd:annotation>
    <xsd:sequence>
        <xsd:choice>
            <xsd:sequence>
                <xsd:element name="indexName" type="IndexName">
                    <xsd:annotation>
                        <xsd:documentation xml:lang="en">The name of the index expressed as a free format string. FpML does not define usage rules for this element.</xsd:documentation>
                    </xsd:annotation>
                </xsd:element>
                <xsd:element name="indexId" type="IndexId" minOccurs="0" maxOccurs="unbounded">
                    <xsd:annotation>
                        <xsd:documentation xml:lang="en">A CDS index identifier (e.g. RED pair code).</xsd:documentation>
                    </xsd:annotation>
                </xsd:element>
            </xsd:sequence>
            <xsd:sequence>
                <xsd:element name="indexId" type="IndexId" maxOccurs="unbounded">
                    <xsd:annotation>
                        <xsd:documentation xml:lang="en">A CDS index identifier (e.g. RED pair code).</xsd:documentation>
                    </xsd:annotation>
                </xsd:element>
            </xsd:sequence>
        </xsd:choice>
        <xsd:element name="indexSeries" type="xsd:positiveInteger" minOccurs="0">
            <xsd:annotation>
                <xsd:documentation xml:lang="en">A CDS index series identifier, e.g. 1, 2, 3 etc.</xsd:documentation>
            </xsd:annotation>
        </xsd:element>
        <xsd:element name="indexAnnexVersion" type="xsd:positiveInteger" minOccurs="0">
            <xsd:annotation>
                <xsd:documentation xml:lang="en">A CDS index series version identifier, e.g. 1, 2, 3 etc.</xsd:documentation>
            </xsd:annotation>
        </xsd:element>
        <xsd:element name="indexAnnexDate" type="xsd:date" minOccurs="0">
            <xsd:annotation>
                <xsd:documentation xml:lang="en">A CDS index series annex date.</xsd:documentation>
            </xsd:annotation>
        </xsd:element>
        <xsd:element name="indexAnnexSource" type="IndexAnnexSource" minOccurs="0">
            <xsd:annotation>
                <xsd:documentation xml:lang="en">A CDS index series annex source.</xsd:documentation>
            </xsd:annotation>
        </xsd:element>
        <xsd:element name="excludedReferenceEntity" type="LegalEntity" minOccurs="0" maxOccurs="unbounded">
            <xsd:annotation>
                <xsd:documentation xml:lang="en">Excluded reference entity.</xsd:documentation>
            </xsd:annotation>
        </xsd:element>
        <xsd:element name="tranche" type="Tranche" minOccurs="0">
            <xsd:annotation>
                <xsd:documentation xml:lang="en">This element contains CDS tranche terms.</xsd:documentation>
            </xsd:annotation>
        </xsd:element>
        <xsd:element name="settledEntityMatrix" type="SettledEntityMatrix" minOccurs="0">
            <xsd:annotation>
                <xsd:documentation xml:lang="en">Used to specify the Relevant Settled Entity Matrix when there are settled entities at the time of the trade.</xsd:documentation>
            </xsd:annotation>
        </xsd:element>
    </xsd:sequence>
    <xsd:attribute name="id" type="xsd:ID" />
</xsd:complexType>
Collapse Child Elements:
Name Type Min Occurs Max Occurs
indexName nsA:indexName (1) (1)
indexId nsA:indexId 0 unbounded
indexId nsA:indexId (1) unbounded
indexSeries nsA:indexSeries 0 (1)
indexAnnexVersion nsA:indexAnnexVersion 0 (1)
indexAnnexDate nsA:indexAnnexDate 0 (1)
indexAnnexSource nsA:indexAnnexSource 0 (1)
excludedReferenceEntity nsA:excludedReferenceEntity 0 unbounded
tranche nsA:tranche 0 (1)
settledEntityMatrix nsA:settledEntityMatrix 0 (1)
Collapse Child Attributes:
Name Type Default Value Use
id nsA:id (Optional)
Collapse Derivation Tree:
Collapse References:
nsA:indexReferenceInformation
Collapse Comments:
blog comments powered by Disqus