Definition Type: ComplexType
Name: Price
Namespace: http://www.fpml.org/FpML-5/recordkeeping
Containing Schema: fpml-asset-5-9.xsd
Abstract
Documentation:
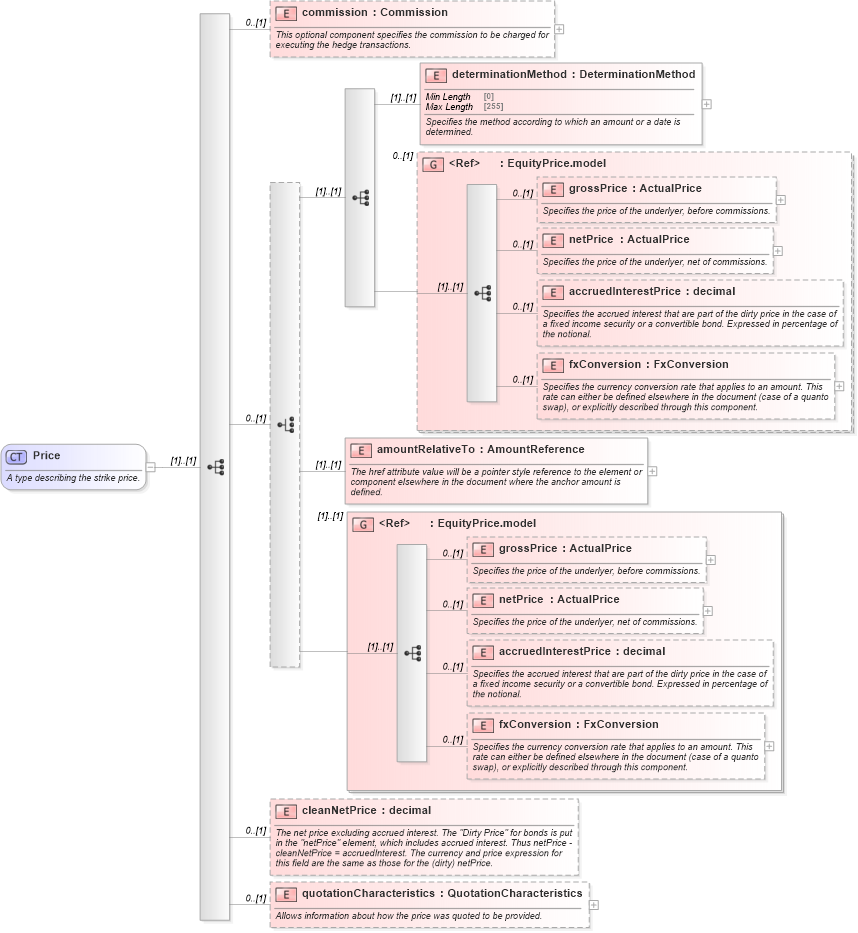
A type describing the strike price.
Collapse XSD Schema Diagram:
Drilldown into quotationCharacteristics in schema fpml-asset-5-9_xsd3 Drilldown into cleanNetPrice in schema fpml-asset-5-9_xsd3 Drilldown into fxConversion in schema fpml-asset-5-9_xsd3 Drilldown into accruedInterestPrice in schema fpml-asset-5-9_xsd3 Drilldown into netPrice in schema fpml-asset-5-9_xsd3 Drilldown into grossPrice in schema fpml-asset-5-9_xsd3 Drilldown into EquityPrice.model in schema fpml-asset-5-9_xsd3 Drilldown into amountRelativeTo in schema fpml-asset-5-9_xsd3 Drilldown into fxConversion in schema fpml-asset-5-9_xsd3 Drilldown into accruedInterestPrice in schema fpml-asset-5-9_xsd3 Drilldown into netPrice in schema fpml-asset-5-9_xsd3 Drilldown into grossPrice in schema fpml-asset-5-9_xsd3 Drilldown into EquityPrice.model in schema fpml-asset-5-9_xsd3 Drilldown into determinationMethod in schema fpml-asset-5-9_xsd3 Drilldown into commission in schema fpml-asset-5-9_xsd3XSD Diagram of Price in schema fpml-asset-5-9_xsd3 (Financial products Markup Language (FpML®))
Collapse XSD Schema Code:
<xsd:complexType name="Price">
    <xsd:annotation>
        <xsd:documentation xml:lang="en">A type describing the strike price.</xsd:documentation>
    </xsd:annotation>
    <xsd:sequence>
        <xsd:element name="commission" type="Commission" minOccurs="0">
            <xsd:annotation>
                <xsd:documentation xml:lang="en">This optional component specifies the commission to be charged for executing the hedge transactions.</xsd:documentation>
            </xsd:annotation>
        </xsd:element>
        <xsd:choice minOccurs="0">
            <xsd:sequence>
                <xsd:element name="determinationMethod" type="DeterminationMethod">
                    <xsd:annotation>
                        <xsd:documentation xml:lang="en">Specifies the method according to which an amount or a date is determined.</xsd:documentation>
                    </xsd:annotation>
                </xsd:element>
                <xsd:group ref="EquityPrice.model" minOccurs="0">
                </xsd:group>
            </xsd:sequence>
            <xsd:element name="amountRelativeTo" type="AmountReference">
                <xsd:annotation>
                    <xsd:documentation xml:lang="en">The href attribute value will be a pointer style reference to the element or component elsewhere in the document where the anchor amount is defined.</xsd:documentation>
                </xsd:annotation>
            </xsd:element>
            <xsd:group ref="EquityPrice.model" />
        </xsd:choice>
        <xsd:element name="cleanNetPrice" type="xsd:decimal" minOccurs="0">
            <xsd:annotation>
                <xsd:documentation xml:lang="en">The net price excluding accrued interest. The "Dirty Price" for bonds is put in the "netPrice" element, which includes accrued interest. Thus netPrice - cleanNetPrice = accruedInterest. The currency and price expression for this field are the same as those for the (dirty) netPrice.</xsd:documentation>
            </xsd:annotation>
        </xsd:element>
        <xsd:element name="quotationCharacteristics" type="QuotationCharacteristics" minOccurs="0">
            <xsd:annotation>
                <xsd:documentation xml:lang="en">Allows information about how the price was quoted to be provided.</xsd:documentation>
            </xsd:annotation>
        </xsd:element>
    </xsd:sequence>
</xsd:complexType>
Collapse Child Elements:
Name Type Min Occurs Max Occurs
commission nsD:commission 0 (1)
determinationMethod nsD:determinationMethod (1) (1)
grossPrice nsD:grossPrice 0 (1)
netPrice nsD:netPrice 0 (1)
accruedInterestPrice nsD:accruedInterestPrice 0 (1)
fxConversion nsD:fxConversion 0 (1)
amountRelativeTo nsD:amountRelativeTo (1) (1)
cleanNetPrice nsD:cleanNetPrice 0 (1)
quotationCharacteristics nsD:quotationCharacteristics 0 (1)
<xs:group> nsD:EquityPrice.model 0 (1)
<xs:group> nsD:EquityPrice.model (1) (1)
Collapse Derivation Tree:
Collapse References:
nsD:ReturnLegValuationPricensD:underlyerPrice,