Definition Type: Element
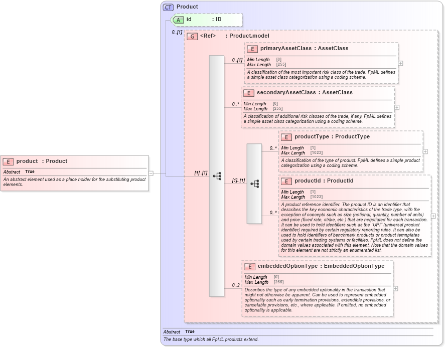
Name: product
Namespace: http://www.fpml.org/FpML-5/transparency
Type: nsF:Product
Containing Schema: fpml-shared-5-9.xsd
Abstract True
Documentation:
An abstract element used as a place holder for the substituting product elements.
Collapse XSD Schema Diagram:
Drilldown into embeddedOptionType in schema fpml-shared-5-9_xsd5 Drilldown into productId in schema fpml-shared-5-9_xsd5 Drilldown into productType in schema fpml-shared-5-9_xsd5 Drilldown into secondaryAssetClass in schema fpml-shared-5-9_xsd5 Drilldown into primaryAssetClass in schema fpml-shared-5-9_xsd5 Drilldown into Product.model in schema fpml-shared-5-9_xsd5 Drilldown into id in schema fpml-shared-5-9_xsd5 Drilldown into Product in schema fpml-shared-5-9_xsd5XSD Diagram of product in schema fpml-shared-5-9_xsd5 (Financial products Markup Language (FpML®))
Collapse XSD Schema Code:
<xsd:element name="product" type="Product" abstract="true">
    <xsd:annotation>
        <xsd:documentation xml:lang="en">An abstract element used as a place holder for the substituting product elements.</xsd:documentation>
    </xsd:annotation>
</xsd:element>
Collapse Child Elements:
Name Type Min Occurs Max Occurs
primaryAssetClass nsF:primaryAssetClass 0 (1)
secondaryAssetClass nsF:secondaryAssetClass 0 unbounded
productType nsF:productType 0 unbounded
productId nsF:productId 0 unbounded
embeddedOptionType nsF:embeddedOptionType 0 2
Collapse Child Attributes:
Name Type Default Value Use
id nsF:id (Optional)
Collapse Derivation Tree: