Definition Type: Group
Name: ProductExposureCategory.model
Namespace: http://www.fpml.org/FpML-5/reporting
Containing Schema: fpml-reporting-5-9.xsd
Documentation:
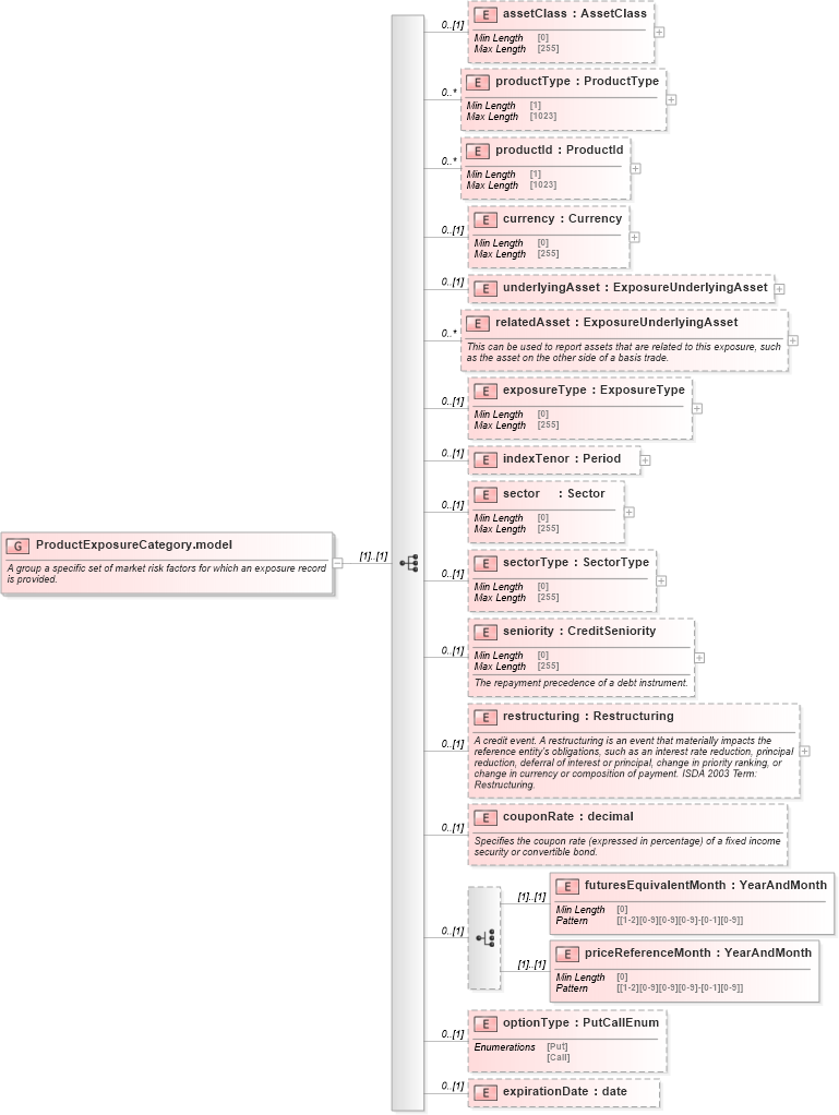
A group a specific set of market risk factors for which an exposure record is provided.
Collapse XSD Schema Diagram:
Drilldown into expirationDate in schema fpml-reporting-5-9_xsd Drilldown into optionType in schema fpml-reporting-5-9_xsd Drilldown into priceReferenceMonth in schema fpml-reporting-5-9_xsd Drilldown into futuresEquivalentMonth in schema fpml-reporting-5-9_xsd Drilldown into couponRate in schema fpml-reporting-5-9_xsd Drilldown into restructuring in schema fpml-reporting-5-9_xsd Drilldown into seniority in schema fpml-reporting-5-9_xsd Drilldown into sectorType in schema fpml-reporting-5-9_xsd Drilldown into sector in schema fpml-reporting-5-9_xsd Drilldown into indexTenor in schema fpml-reporting-5-9_xsd Drilldown into exposureType in schema fpml-reporting-5-9_xsd Drilldown into relatedAsset in schema fpml-reporting-5-9_xsd Drilldown into underlyingAsset in schema fpml-reporting-5-9_xsd Drilldown into currency in schema fpml-reporting-5-9_xsd Drilldown into productId in schema fpml-reporting-5-9_xsd Drilldown into productType in schema fpml-reporting-5-9_xsd Drilldown into assetClass in schema fpml-reporting-5-9_xsdXSD Diagram of ProductExposureCategory.model in schema fpml-reporting-5-9_xsd (Financial products Markup Language (FpML®))
Collapse XSD Schema Code:
<xsd:group name="ProductExposureCategory.model">
    <xsd:annotation>
        <xsd:documentation xml:lang="en">A group a specific set of market risk factors for which an exposure record is provided.</xsd:documentation>
    </xsd:annotation>
    <xsd:sequence>
        <xsd:element name="assetClass" type="AssetClass" minOccurs="0" />
        <xsd:element name="productType" type="ProductType" minOccurs="0" maxOccurs="unbounded" />
        <xsd:element name="productId" type="ProductId" minOccurs="0" maxOccurs="unbounded" />
        <xsd:element name="currency" type="Currency" minOccurs="0" />
        <xsd:element name="underlyingAsset" type="ExposureUnderlyingAsset" minOccurs="0" />
        <xsd:element name="relatedAsset" type="ExposureUnderlyingAsset" minOccurs="0" maxOccurs="unbounded">
            <xsd:annotation>
                <xsd:documentation xml:lang="en">This can be used to report assets that are related to this exposure, such as the asset on the other side of a basis trade.</xsd:documentation>
            </xsd:annotation>
        </xsd:element>
        <xsd:element name="exposureType" type="ExposureType" minOccurs="0" />
        <xsd:element name="indexTenor" type="Period" minOccurs="0" />
        <xsd:element name="sector" type="Sector" minOccurs="0" />
        <xsd:element name="sectorType" type="SectorType" minOccurs="0" />
        <xsd:element name="seniority" type="CreditSeniority" minOccurs="0">
            <xsd:annotation>
                <xsd:documentation xml:lang="en">The repayment precedence of a debt instrument.</xsd:documentation>
            </xsd:annotation>
        </xsd:element>
        <xsd:element name="restructuring" type="Restructuring" minOccurs="0">
            <xsd:annotation>
                <xsd:documentation xml:lang="en">A credit event. A restructuring is an event that materially impacts the reference entity's obligations, such as an interest rate reduction, principal reduction, deferral of interest or principal, change in priority ranking, or change in currency or composition of payment. ISDA 2003 Term: Restructuring.</xsd:documentation>
            </xsd:annotation>
        </xsd:element>
        <xsd:element name="couponRate" type="xsd:decimal" minOccurs="0">
            <xsd:annotation>
                <xsd:documentation xml:lang="en">Specifies the coupon rate (expressed in percentage) of a fixed income security or convertible bond.</xsd:documentation>
            </xsd:annotation>
        </xsd:element>
        <xsd:choice minOccurs="0">
            <xsd:element name="futuresEquivalentMonth" type="YearAndMonth" />
            <xsd:element name="priceReferenceMonth" type="YearAndMonth" />
        </xsd:choice>
        <xsd:element name="optionType" type="PutCallEnum" minOccurs="0" />
        <xsd:element name="expirationDate" type="xsd:date" minOccurs="0" />
    </xsd:sequence>
</xsd:group>
Collapse Child Elements:
Name Type Min Occurs Max Occurs
assetClass nsE:assetClass 0 (1)
productType nsE:productType 0 unbounded
productId nsE:productId 0 unbounded
currency nsE:currency 0 (1)
underlyingAsset nsE:underlyingAsset 0 (1)
relatedAsset nsE:relatedAsset 0 unbounded
exposureType nsE:exposureType 0 (1)
indexTenor nsE:indexTenor 0 (1)
sector nsE:sector 0 (1)
sectorType nsE:sectorType 0 (1)
seniority nsE:seniority 0 (1)
restructuring nsE:restructuring 0 (1)
couponRate nsE:couponRate 0 (1)
futuresEquivalentMonth nsE:futuresEquivalentMonth (1) (1)
priceReferenceMonth nsE:priceReferenceMonth (1) (1)
optionType nsE:optionType 0 (1)
expirationDate nsE:expirationDate 0 (1)