Definition Type: Element
Name: proposedMatch
Namespace: http://www.fpml.org/FpML-5/confirmation
Type: nsA:EventProposedMatch
Containing Schema: fpml-confirmation-processes-5-9.xsd
MinOccurs 0
MaxOccurs unbounded
Abstract
Documentation:
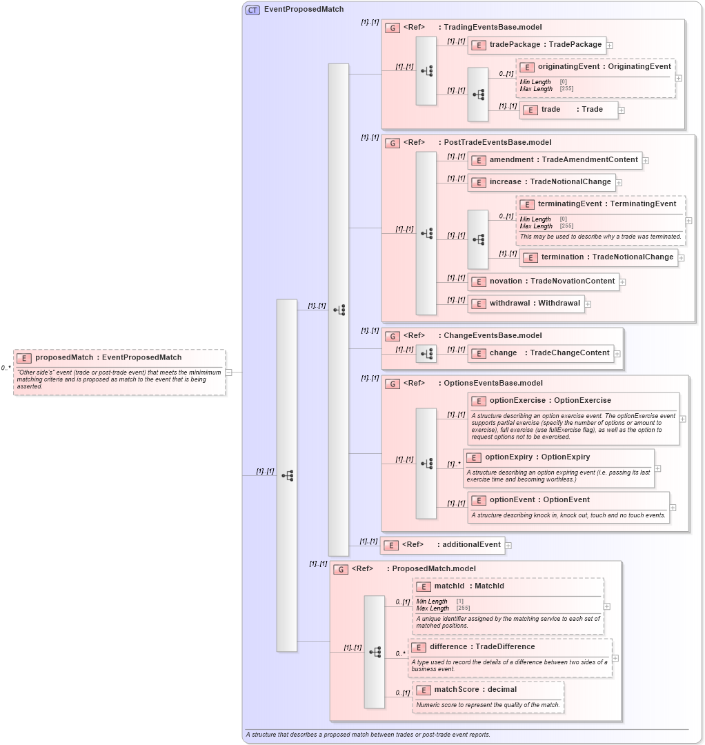
"Other side's" event (trade or post-trade event) that meets the minimimum matching criteria and is proposed as match to the event that is being asserted.
Collapse XSD Schema Diagram:
Drilldown into matchScore in schema fpml-business-events-5-9_xsd Drilldown into difference in schema fpml-business-events-5-9_xsd Drilldown into matchId in schema fpml-business-events-5-9_xsd Drilldown into ProposedMatch.model in schema fpml-business-events-5-9_xsd Drilldown into additionalEvent in schema fpml-business-events-5-9_xsd Drilldown into optionEvent in schema fpml-business-events-5-9_xsd Drilldown into optionExpiry in schema fpml-business-events-5-9_xsd Drilldown into optionExercise in schema fpml-business-events-5-9_xsd Drilldown into OptionsEventsBase.model in schema fpml-business-events-5-9_xsd Drilldown into change in schema fpml-business-events-5-9_xsd Drilldown into ChangeEventsBase.model in schema fpml-business-events-5-9_xsd Drilldown into withdrawal in schema fpml-business-events-5-9_xsd Drilldown into novation in schema fpml-business-events-5-9_xsd Drilldown into termination in schema fpml-business-events-5-9_xsd Drilldown into terminatingEvent in schema fpml-business-events-5-9_xsd Drilldown into increase in schema fpml-business-events-5-9_xsd Drilldown into amendment in schema fpml-business-events-5-9_xsd Drilldown into PostTradeEventsBase.model in schema fpml-business-events-5-9_xsd Drilldown into trade in schema fpml-business-events-5-9_xsd Drilldown into originatingEvent in schema fpml-business-events-5-9_xsd Drilldown into tradePackage in schema fpml-business-events-5-9_xsd Drilldown into TradingEventsBase.model in schema fpml-business-events-5-9_xsd Drilldown into EventProposedMatch in schema fpml-business-events-5-9_xsdXSD Diagram of proposedMatch in schema fpml-confirmation-processes-5-9_xsd (Financial products Markup Language (FpML®))
Collapse XSD Schema Code:
<xsd:element name="proposedMatch" type="EventProposedMatch" minOccurs="0" maxOccurs="unbounded">
    <xsd:annotation>
        <xsd:documentation xml:lang="en">"Other side's" event (trade or post-trade event) that meets the minimimum matching criteria and is proposed as match to the event that is being asserted.</xsd:documentation>
    </xsd:annotation>
</xsd:element>
Collapse Child Elements:
Name Type Min Occurs Max Occurs
tradePackage nsA:tradePackage (1) (1)
originatingEvent nsA:originatingEvent 0 (1)
trade nsA:trade (1) (1)
amendment nsA:amendment (1) (1)
increase nsA:increase (1) (1)
terminatingEvent nsA:terminatingEvent 0 (1)
termination nsA:termination (1) (1)
novation nsA:novation (1) (1)
withdrawal nsA:withdrawal (1) (1)
change nsA:change (1) (1)
optionExercise nsA:optionExercise (1) (1)
optionExpiry nsA:optionExpiry (1) unbounded
optionEvent nsA:optionEvent (1) (1)
additionalEvent nsA:additionalEvent (1) (1)
matchId nsA:matchId 0 (1)
difference nsA:difference 0 unbounded
matchScore nsA:matchScore 0 (1)
<xs:group> nsA:TradingEventsBase.model (1) (1)
<xs:group> nsA:PostTradeEventsBase.model (1) (1)
<xs:group> nsA:ChangeEventsBase.model (1) (1)
<xs:group> nsA:OptionsEventsBase.model (1) (1)
<xs:group> nsA:ProposedMatch.model (1) (1)
Collapse Derivation Tree: