Definition Type: Element
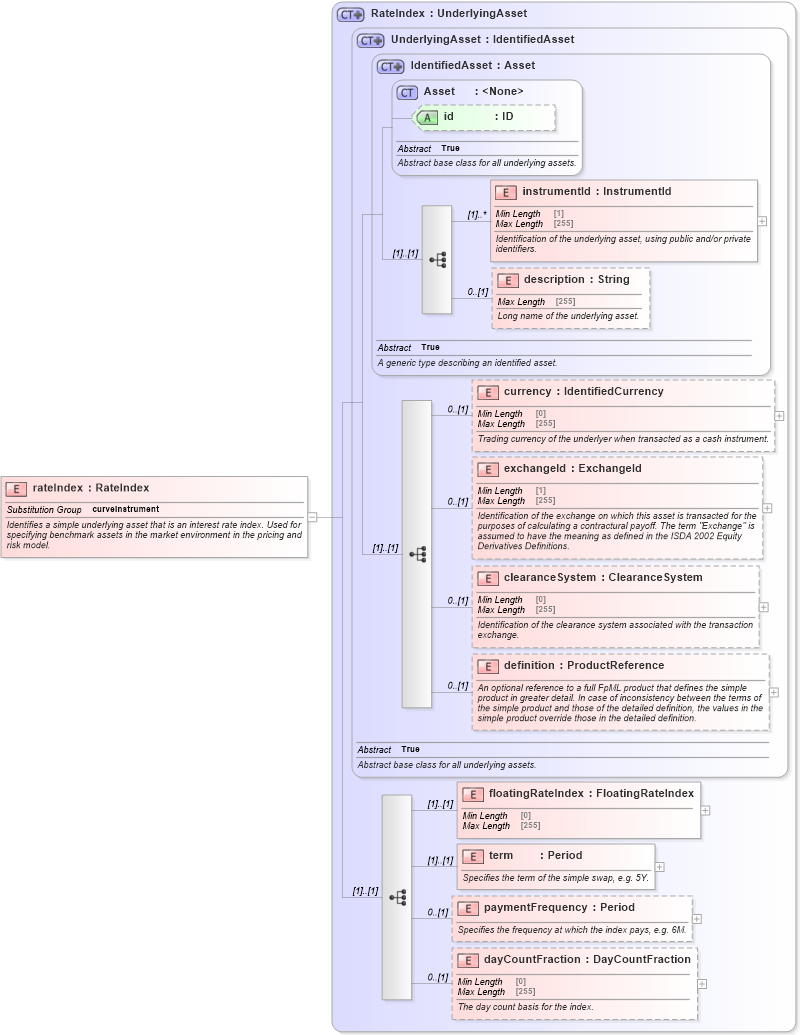
Name: rateIndex
Namespace: http://www.fpml.org/FpML-5/confirmation
Type: nsA:RateIndex
Containing Schema: fpml-asset-5-9.xsd
Abstract
Documentation:
Identifies a simple underlying asset that is an interest rate index. Used for specifying benchmark assets in the market environment in the pricing and risk model.
Collapse XSD Schema Diagram:
Drilldown into dayCountFraction in schema fpml-asset-5-9_xsd Drilldown into paymentFrequency in schema fpml-asset-5-9_xsd Drilldown into term in schema fpml-asset-5-9_xsd Drilldown into floatingRateIndex in schema fpml-asset-5-9_xsd Drilldown into definition in schema fpml-asset-5-9_xsd Drilldown into clearanceSystem in schema fpml-asset-5-9_xsd Drilldown into exchangeId in schema fpml-asset-5-9_xsd Drilldown into currency in schema fpml-asset-5-9_xsd Drilldown into description in schema fpml-asset-5-9_xsd Drilldown into instrumentId in schema fpml-asset-5-9_xsd Drilldown into id in schema fpml-asset-5-9_xsd Drilldown into Asset in schema fpml-asset-5-9_xsd Drilldown into IdentifiedAsset in schema fpml-asset-5-9_xsd Drilldown into UnderlyingAsset in schema fpml-asset-5-9_xsd Drilldown into RateIndex in schema fpml-asset-5-9_xsdXSD Diagram of rateIndex in schema fpml-asset-5-9_xsd (Financial products Markup Language (FpML®))
Collapse XSD Schema Code:
<xsd:element name="rateIndex" type="RateIndex" substitutionGroup="curveInstrument">
    <xsd:annotation>
        <xsd:documentation xml:lang="en">Identifies a simple underlying asset that is an interest rate index. Used for specifying benchmark assets in the market environment in the pricing and risk model.</xsd:documentation>
    </xsd:annotation>
</xsd:element>
Collapse Child Elements:
Name Type Min Occurs Max Occurs
instrumentId nsA:instrumentId (1) unbounded
description nsA:description 0 (1)
currency nsA:currency 0 (1)
exchangeId nsA:exchangeId 0 (1)
clearanceSystem nsA:clearanceSystem 0 (1)
definition nsA:definition 0 (1)
floatingRateIndex nsA:floatingRateIndex (1) (1)
term nsA:term (1) (1)
paymentFrequency nsA:paymentFrequency 0 (1)
dayCountFraction nsA:dayCountFraction 0 (1)
Collapse Child Attributes:
Name Type Default Value Use
id nsA:id (Optional)
Collapse Derivation Tree:
Collapse References:
nsA:curveInstrument