Definition Type: ComplexType
Name: RelativeDates
Namespace: http://www.fpml.org/FpML-5/pretrade
Type: nsC:RelativeDateOffset
Containing Schema: fpml-shared-5-9.xsd
Abstract
Documentation:
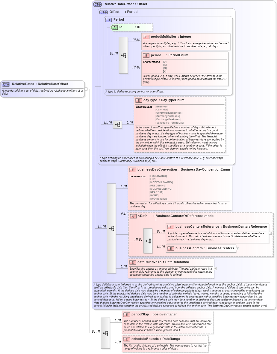
A type describing a set of dates defined as relative to another set of dates.
Collapse XSD Schema Diagram:
Drilldown into scheduleBounds in schema fpml-shared-5-9_xsd2 Drilldown into periodSkip in schema fpml-shared-5-9_xsd2 Drilldown into dateRelativeTo in schema fpml-shared-5-9_xsd2 Drilldown into businessCenters in schema fpml-shared-5-9_xsd2 Drilldown into businessCentersReference in schema fpml-shared-5-9_xsd2 Drilldown into BusinessCentersOrReference.model in schema fpml-shared-5-9_xsd2 Drilldown into businessDayConvention in schema fpml-shared-5-9_xsd2 Drilldown into dayType in schema fpml-shared-5-9_xsd2 Drilldown into period in schema fpml-shared-5-9_xsd2 Drilldown into periodMultiplier in schema fpml-shared-5-9_xsd2 Drilldown into id in schema fpml-shared-5-9_xsd2 Drilldown into Period in schema fpml-shared-5-9_xsd2 Drilldown into Offset in schema fpml-shared-5-9_xsd2 Drilldown into RelativeDateOffset in schema fpml-shared-5-9_xsd2XSD Diagram of RelativeDates in schema fpml-shared-5-9_xsd2 (Financial products Markup Language (FpML®))
Collapse XSD Schema Code:
<xsd:complexType name="RelativeDates">
    <xsd:annotation>
        <xsd:documentation xml:lang="en">A type describing a set of dates defined as relative to another set of dates.</xsd:documentation>
    </xsd:annotation>
    <xsd:complexContent>
        <xsd:extension base="RelativeDateOffset">
            <xsd:sequence>
                <xsd:element name="periodSkip" type="xsd:positiveInteger" minOccurs="0">
                    <xsd:annotation>
                        <xsd:documentation xml:lang="en">The number of periods in the referenced date schedule that are between each date in the relative date schedule. Thus a skip of 2 would mean that dates are relative to every second date in the referenced schedule. If present this should have a value greater than 1.</xsd:documentation>
                    </xsd:annotation>
                </xsd:element>
                <xsd:element name="scheduleBounds" type="DateRange" minOccurs="0">
                    <xsd:annotation>
                        <xsd:documentation xml:lang="en">The first and last dates of a schedule. This can be used to restrict the range of values in a reference series of dates.</xsd:documentation>
                    </xsd:annotation>
                </xsd:element>
            </xsd:sequence>
        </xsd:extension>
    </xsd:complexContent>
</xsd:complexType>
Collapse Child Elements:
Name Type Min Occurs Max Occurs
periodMultiplier nsC:periodMultiplier (1) (1)
period nsC:period (1) (1)
dayType nsC:dayType 0 (1)
businessDayConvention nsC:businessDayConvention 0 (1)
businessCentersReference nsC:businessCentersReference (1) (1)
businessCenters nsC:businessCenters (1) (1)
dateRelativeTo nsC:dateRelativeTo 0 (1)
periodSkip nsC:periodSkip 0 (1)
scheduleBounds nsC:scheduleBounds 0 (1)
<xs:group> nsC:BusinessCentersOrReference.model 0 (1)
Collapse Child Attributes:
Name Type Default Value Use
id nsC:id (Optional)
Collapse Derivation Tree:
Collapse References:
nsC:relativeDates