Definition Type: Element
Name: requestPortfolio
Namespace: http://www.fpml.org/FpML-5/reporting
Type: nsE:RequestPortfolio
Containing Schema: fpml-reconciliation-5-9.xsd
Abstract
Collapse XSD Schema Diagram:
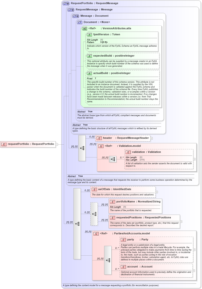
Drilldown into account in schema fpml-shared-5-9_xsd4 Drilldown into party in schema fpml-shared-5-9_xsd4 Drilldown into PartiesAndAccounts.model in schema fpml-shared-5-9_xsd4 Drilldown into requestedPositions in schema fpml-reconciliation-5-9_xsd Drilldown into portfolioName in schema fpml-reconciliation-5-9_xsd Drilldown into asOfDate in schema fpml-reconciliation-5-9_xsd Drilldown into validation in schema fpml-doc-5-9_xsd4 Drilldown into Validation.model in schema fpml-doc-5-9_xsd4 Drilldown into header in schema fpml-msg-5-9_xsd3 Drilldown into actualBuild in schema fpml-doc-5-9_xsd4 Drilldown into expectedBuild in schema fpml-doc-5-9_xsd4 Drilldown into fpmlVersion in schema fpml-doc-5-9_xsd4 Drilldown into VersionAttributes.atts in schema fpml-doc-5-9_xsd4 Drilldown into Document in schema fpml-doc-5-9_xsd4 Drilldown into Message in schema fpml-msg-5-9_xsd3 Drilldown into RequestMessage in schema fpml-msg-5-9_xsd3 Drilldown into RequestPortfolio in schema fpml-reconciliation-5-9_xsdXSD Diagram of requestPortfolio in schema fpml-reconciliation-5-9_xsd (Financial products Markup Language (FpML®))
Collapse XSD Schema Code:
<xsd:element name="requestPortfolio" type="RequestPortfolio" />
Collapse Child Elements:
Name Type Min Occurs Max Occurs
header nsE:header 0 (1)
validation nsE:validation 0 unbounded
asOfDate nsE:asOfDate 0 (1)
portfolioName nsE:portfolioName (1) (1)
requestedPositions nsE:requestedPositions (1) (1)
party nsE:party 0 unbounded
account nsE:account 0 unbounded
<xs:group> nsE:Validation.model (1) (1)
<xs:group> nsE:PartiesAndAccounts.model (1) (1)
Collapse Child Attributes:
Name Type Default Value Use
fpmlVersion nsE:fpmlVersion Required
expectedBuild nsE:expectedBuild (Optional)
actualBuild nsE:actualBuild (Optional)
Collapse Derivation Tree: