Definition Type: ComplexType
Name: RequestValuationReport
Namespace: http://www.fpml.org/FpML-5/recordkeeping
Type: nsD:CorrectableRequestMessage
Containing Schema: fpml-valuation-reporting-5-9.xsd
Abstract
Documentation:
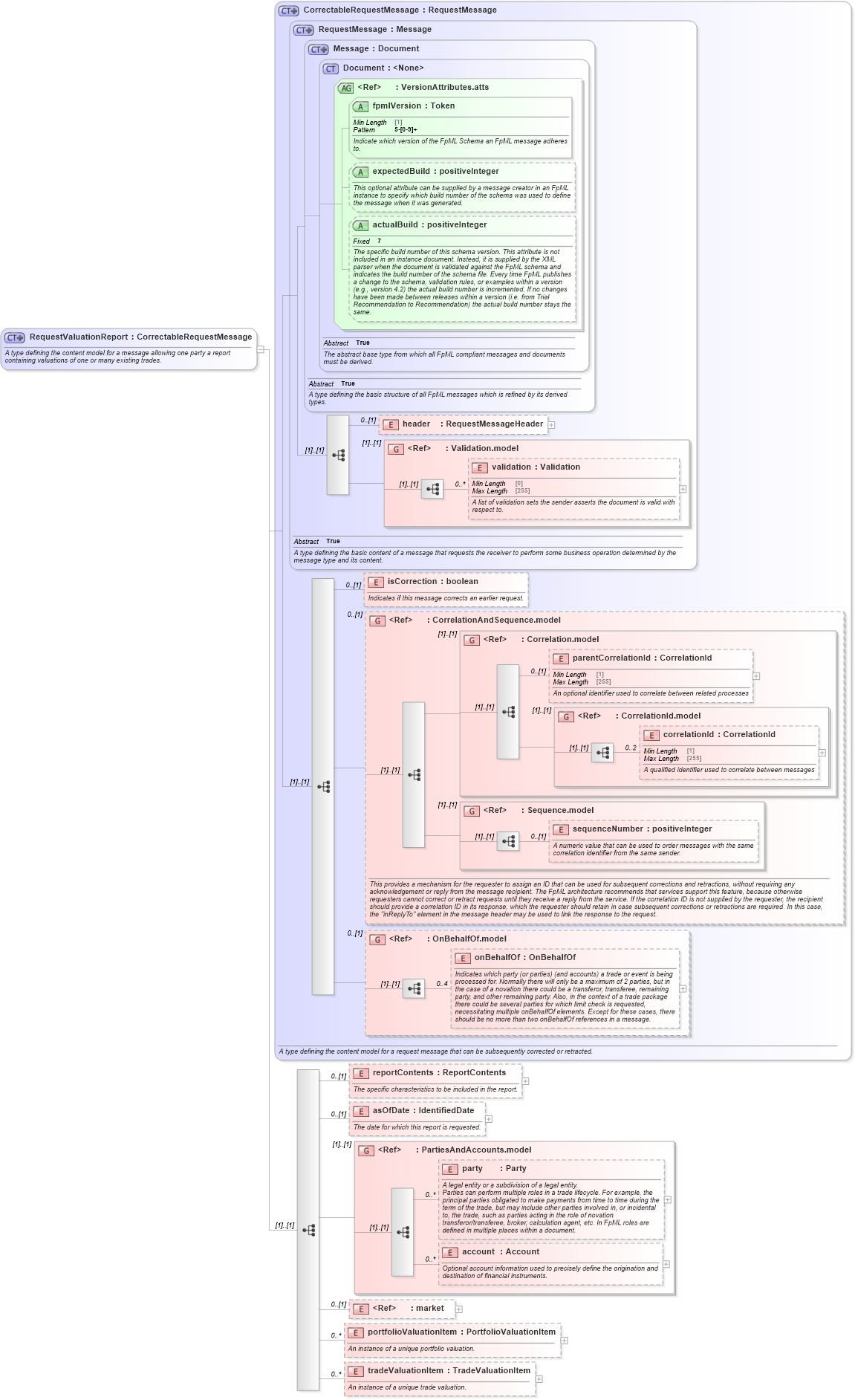
A type defining the content model for a message allowing one party a report containing valuations of one or many existing trades.
Collapse XSD Schema Diagram:
Drilldown into tradeValuationItem in schema fpml-valuation-reporting-5-9_xsd Drilldown into portfolioValuationItem in schema fpml-valuation-reporting-5-9_xsd Drilldown into market in schema fpml-riskdef-5-9_xsd1 Drilldown into account in schema fpml-shared-5-9_xsd3 Drilldown into party in schema fpml-shared-5-9_xsd3 Drilldown into PartiesAndAccounts.model in schema fpml-shared-5-9_xsd3 Drilldown into asOfDate in schema fpml-valuation-reporting-5-9_xsd Drilldown into reportContents in schema fpml-valuation-reporting-5-9_xsd Drilldown into onBehalfOf in schema fpml-shared-5-9_xsd3 Drilldown into OnBehalfOf.model in schema fpml-shared-5-9_xsd3 Drilldown into sequenceNumber in schema fpml-msg-5-9_xsd2 Drilldown into Sequence.model in schema fpml-msg-5-9_xsd2 Drilldown into correlationId in schema fpml-msg-5-9_xsd2 Drilldown into CorrelationId.model in schema fpml-msg-5-9_xsd2 Drilldown into parentCorrelationId in schema fpml-msg-5-9_xsd2 Drilldown into Correlation.model in schema fpml-msg-5-9_xsd2 Drilldown into CorrelationAndSequence.model in schema fpml-msg-5-9_xsd2 Drilldown into isCorrection in schema fpml-msg-5-9_xsd2 Drilldown into validation in schema fpml-doc-5-9_xsd3 Drilldown into Validation.model in schema fpml-doc-5-9_xsd3 Drilldown into header in schema fpml-msg-5-9_xsd2 Drilldown into actualBuild in schema fpml-doc-5-9_xsd3 Drilldown into expectedBuild in schema fpml-doc-5-9_xsd3 Drilldown into fpmlVersion in schema fpml-doc-5-9_xsd3 Drilldown into VersionAttributes.atts in schema fpml-doc-5-9_xsd3 Drilldown into Document in schema fpml-doc-5-9_xsd3 Drilldown into Message in schema fpml-msg-5-9_xsd2 Drilldown into RequestMessage in schema fpml-msg-5-9_xsd2 Drilldown into CorrectableRequestMessage in schema fpml-msg-5-9_xsd2XSD Diagram of RequestValuationReport in schema fpml-valuation-reporting-5-9_xsd (Financial products Markup Language (FpML®))
Collapse XSD Schema Code:
<xsd:complexType name="RequestValuationReport">
    <xsd:annotation>
        <xsd:documentation xml:lang="en">A type defining the content model for a message allowing one party a report containing valuations of one or many existing trades.</xsd:documentation>
    </xsd:annotation>
    <xsd:complexContent>
        <xsd:extension base="CorrectableRequestMessage">
            <xsd:sequence>
                <xsd:element name="reportContents" type="ReportContents" minOccurs="0">
                    <xsd:annotation>
                        <xsd:documentation xml:lang="en">The specific characteristics to be included in the report.</xsd:documentation>
                    </xsd:annotation>
                </xsd:element>
                <xsd:element name="asOfDate" type="IdentifiedDate" minOccurs="0">
                    <xsd:annotation>
                        <xsd:documentation xml:lang="en">The date for which this report is requested.</xsd:documentation>
                    </xsd:annotation>
                </xsd:element>
                <xsd:group ref="PartiesAndAccounts.model" />
                <xsd:element ref="market" minOccurs="0" />
                <xsd:element name="portfolioValuationItem" type="PortfolioValuationItem" minOccurs="0" maxOccurs="unbounded">
                    <xsd:annotation>
                        <xsd:documentation xml:lang="en">An instance of a unique portfolio valuation.</xsd:documentation>
                    </xsd:annotation>
                </xsd:element>
                <xsd:element name="tradeValuationItem" type="TradeValuationItem" minOccurs="0" maxOccurs="unbounded">
                    <xsd:annotation>
                        <xsd:documentation xml:lang="en">An instance of a unique trade valuation.</xsd:documentation>
                    </xsd:annotation>
                </xsd:element>
            </xsd:sequence>
        </xsd:extension>
    </xsd:complexContent>
</xsd:complexType>
Collapse Child Elements:
Name Type Min Occurs Max Occurs
header nsD:header 0 (1)
validation nsD:validation 0 unbounded
isCorrection nsD:isCorrection 0 (1)
parentCorrelationId nsD:parentCorrelationId 0 (1)
correlationId nsD:correlationId 0 2
sequenceNumber nsD:sequenceNumber 0 (1)
onBehalfOf nsD:onBehalfOf 0 4
reportContents nsD:reportContents 0 (1)
asOfDate nsD:asOfDate 0 (1)
party nsD:party 0 unbounded
account nsD:account 0 unbounded
market nsD:market 0 (1)
portfolioValuationItem nsD:portfolioValuationItem 0 unbounded
tradeValuationItem nsD:tradeValuationItem 0 unbounded
<xs:group> nsD:Validation.model (1) (1)
<xs:group> nsD:CorrelationAndSequence.model 0 (1)
<xs:group> nsD:Correlation.model (1) (1)
<xs:group> nsD:CorrelationId.model (1) (1)
<xs:group> nsD:Sequence.model (1) (1)
<xs:group> nsD:OnBehalfOf.model 0 (1)
<xs:group> nsD:PartiesAndAccounts.model (1) (1)
Collapse Child Attributes:
Name Type Default Value Use
fpmlVersion nsD:fpmlVersion Required
expectedBuild nsD:expectedBuild (Optional)
actualBuild nsD:actualBuild (Optional)
Collapse Derivation Tree:
Collapse References:
nsD:requestValuationReport