Definition Type: ComplexType
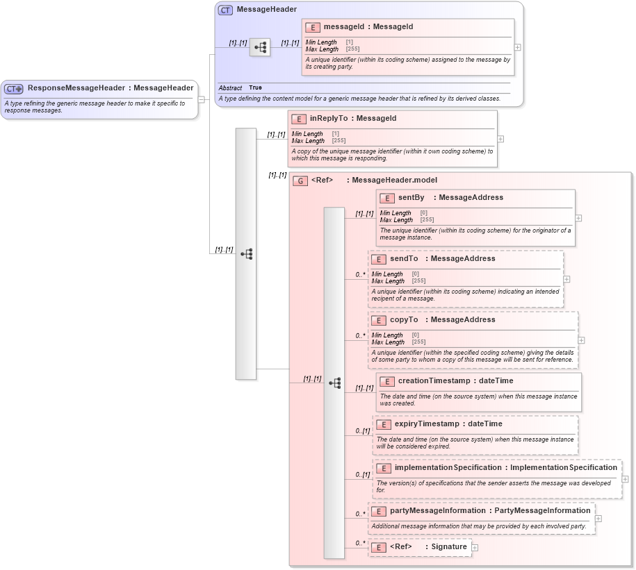
Name: ResponseMessageHeader
Namespace: http://www.fpml.org/FpML-5/confirmation
Type: nsA:MessageHeader
Containing Schema: fpml-msg-5-9.xsd
Abstract
Documentation:
A type refining the generic message header to make it specific to response messages.
Collapse XSD Schema Diagram:
Drilldown into Signature in schema xmldsig-core-schema_xsd Drilldown into partyMessageInformation in schema fpml-msg-5-9_xsd Drilldown into implementationSpecification in schema fpml-msg-5-9_xsd Drilldown into expiryTimestamp in schema fpml-msg-5-9_xsd Drilldown into creationTimestamp in schema fpml-msg-5-9_xsd Drilldown into copyTo in schema fpml-msg-5-9_xsd Drilldown into sendTo in schema fpml-msg-5-9_xsd Drilldown into sentBy in schema fpml-msg-5-9_xsd Drilldown into MessageHeader.model in schema fpml-msg-5-9_xsd Drilldown into inReplyTo in schema fpml-msg-5-9_xsd Drilldown into messageId in schema fpml-msg-5-9_xsd Drilldown into MessageHeader in schema fpml-msg-5-9_xsdXSD Diagram of ResponseMessageHeader in schema fpml-msg-5-9_xsd (Financial products Markup Language (FpML®))
Collapse XSD Schema Code:
<xsd:complexType name="ResponseMessageHeader">
    <xsd:annotation>
        <xsd:documentation xml:lang="en">A type refining the generic message header to make it specific to response messages.</xsd:documentation>
    </xsd:annotation>
    <xsd:complexContent>
        <xsd:extension base="MessageHeader">
            <xsd:sequence>
                <xsd:element name="inReplyTo" type="MessageId">
                    <xsd:annotation>
                        <xsd:documentation xml:lang="en">A copy of the unique message identifier (within it own coding scheme) to which this message is responding.</xsd:documentation>
                    </xsd:annotation>
                </xsd:element>
                <xsd:group ref="MessageHeader.model" />
            </xsd:sequence>
        </xsd:extension>
    </xsd:complexContent>
</xsd:complexType>
Collapse Child Elements:
Name Type Min Occurs Max Occurs
messageId nsA:messageId (1) (1)
inReplyTo nsA:inReplyTo (1) (1)
sentBy nsA:sentBy (1) (1)
sendTo nsA:sendTo 0 unbounded
copyTo nsA:copyTo 0 unbounded
creationTimestamp nsA:creationTimestamp (1) (1)
expiryTimestamp nsA:expiryTimestamp 0 (1)
implementationSpecification nsA:implementationSpecification 0 (1)
partyMessageInformation nsA:partyMessageInformation 0 unbounded
Signature dsig:Signature 0 unbounded
<xs:group> nsA:MessageHeader.model (1) (1)
Collapse Derivation Tree:
Collapse References:
nsA:header