Definition Type: Element
Name: resultingTradeIdentifier
Namespace: http://www.fpml.org/FpML-5/confirmation
Type: nsA:PartyTradeIdentifier
Containing Schema: fpml-business-events-5-9.xsd
MinOccurs (1)
MaxOccurs (1)
Abstract
Documentation:
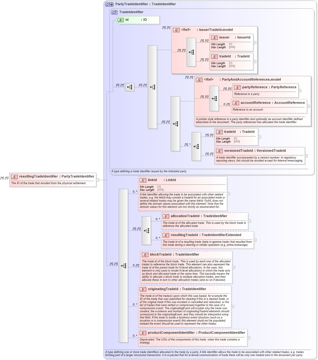
The ID of the trade that resulted from the physical settlement.
Collapse XSD Schema Diagram:
Drilldown into productComponentIdentifier in schema fpml-doc-5-9_xsd Drilldown into originatingTradeId in schema fpml-doc-5-9_xsd Drilldown into blockTradeId in schema fpml-doc-5-9_xsd Drilldown into resultingTradeId in schema fpml-doc-5-9_xsd Drilldown into allocationTradeId in schema fpml-doc-5-9_xsd Drilldown into linkId in schema fpml-doc-5-9_xsd Drilldown into versionedTradeId in schema fpml-doc-5-9_xsd Drilldown into tradeId in schema fpml-doc-5-9_xsd Drilldown into accountReference in schema fpml-shared-5-9_xsd Drilldown into partyReference in schema fpml-shared-5-9_xsd Drilldown into PartyAndAccountReferences.model in schema fpml-shared-5-9_xsd Drilldown into tradeId in schema fpml-shared-5-9_xsd Drilldown into issuer in schema fpml-shared-5-9_xsd Drilldown into IssuerTradeId.model in schema fpml-shared-5-9_xsd Drilldown into id in schema fpml-doc-5-9_xsd Drilldown into TradeIdentifier in schema fpml-doc-5-9_xsd Drilldown into PartyTradeIdentifier in schema fpml-doc-5-9_xsdXSD Diagram of resultingTradeIdentifier in schema fpml-business-events-5-9_xsd (Financial products Markup Language (FpML®))
Collapse XSD Schema Code:
<xsd:element name="resultingTradeIdentifier" type="PartyTradeIdentifier">
    <xsd:annotation>
        <xsd:documentation xml:lang="en">The ID of the trade that resulted from the physical settlement.</xsd:documentation>
    </xsd:annotation>
</xsd:element>
Collapse Child Elements:
Name Type Min Occurs Max Occurs
issuer nsA:issuer (1) (1)
tradeId nsA:tradeId (1) (1)
partyReference nsA:partyReference (1) (1)
accountReference nsA:accountReference 0 (1)
tradeId nsA:tradeId (1) (1)
versionedTradeId nsA:versionedTradeId (1) (1)
linkId nsA:linkId 0 unbounded
allocationTradeId nsA:allocationTradeId 0 unbounded
resultingTradeId nsA:resultingTradeId 0 unbounded
blockTradeId nsA:blockTradeId 0 (1)
originatingTradeId nsA:originatingTradeId 0 unbounded
productComponentIdentifier nsA:productComponentIdentifier 0 unbounded
<xs:group> nsA:IssuerTradeId.model (1) (1)
<xs:group> nsA:PartyAndAccountReferences.model (1) (1)
Collapse Child Attributes:
Name Type Default Value Use
id nsA:id (Optional)
Collapse Derivation Tree: