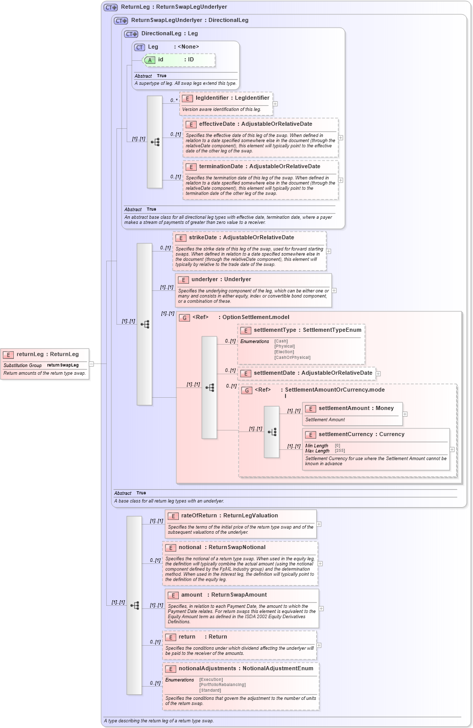
Definition Type: Element
Name: returnLeg
Namespace: http://www.fpml.org/FpML-5/transparency
Type: nsF:ReturnLeg
Containing Schema: fpml-eq-shared-5-9.xsd
Abstract
Documentation:
Return amounts of the return type swap.
Collapse XSD Schema Diagram:
Drilldown into notionalAdjustments in schema fpml-eq-shared-5-9_xsd3 Drilldown into return in schema fpml-eq-shared-5-9_xsd3 Drilldown into amount in schema fpml-eq-shared-5-9_xsd3 Drilldown into notional in schema fpml-eq-shared-5-9_xsd3 Drilldown into rateOfReturn in schema fpml-eq-shared-5-9_xsd3 Drilldown into settlementCurrency in schema fpml-shared-5-9_xsd5 Drilldown into settlementAmount in schema fpml-shared-5-9_xsd5 Drilldown into SettlementAmountOrCurrency.model in schema fpml-shared-5-9_xsd5 Drilldown into settlementDate in schema fpml-option-shared-5-9_xsd4 Drilldown into settlementType in schema fpml-option-shared-5-9_xsd4 Drilldown into OptionSettlement.model in schema fpml-option-shared-5-9_xsd4 Drilldown into underlyer in schema fpml-eq-shared-5-9_xsd3 Drilldown into strikeDate in schema fpml-eq-shared-5-9_xsd3 Drilldown into terminationDate in schema fpml-shared-5-9_xsd5 Drilldown into effectiveDate in schema fpml-shared-5-9_xsd5 Drilldown into legIdentifier in schema fpml-shared-5-9_xsd5 Drilldown into id in schema fpml-shared-5-9_xsd5 Drilldown into Leg in schema fpml-shared-5-9_xsd5 Drilldown into DirectionalLeg in schema fpml-shared-5-9_xsd5 Drilldown into ReturnSwapLegUnderlyer in schema fpml-eq-shared-5-9_xsd3 Drilldown into ReturnLeg in schema fpml-eq-shared-5-9_xsd3XSD Diagram of returnLeg in schema fpml-eq-shared-5-9_xsd3 (Financial products Markup Language (FpML®))
Collapse XSD Schema Code:
<xsd:element name="returnLeg" type="ReturnLeg" substitutionGroup="returnSwapLeg">
    <xsd:annotation>
        <xsd:documentation xml:lang="en">Return amounts of the return type swap.</xsd:documentation>
    </xsd:annotation>
</xsd:element>
Collapse Child Elements:
Name Type Min Occurs Max Occurs
legIdentifier nsF:legIdentifier 0 unbounded
effectiveDate nsF:effectiveDate 0 (1)
terminationDate nsF:terminationDate 0 (1)
strikeDate nsF:strikeDate 0 (1)
underlyer nsF:underlyer (1) (1)
settlementType nsF:settlementType 0 (1)
settlementDate nsF:settlementDate 0 (1)
settlementAmount nsF:settlementAmount (1) (1)
settlementCurrency nsF:settlementCurrency (1) (1)
rateOfReturn nsF:rateOfReturn (1) (1)
notional nsF:notional 0 (1)
amount nsF:amount (1) (1)
return nsF:return 0 (1)
notionalAdjustments nsF:notionalAdjustments 0 (1)
<xs:group> nsF:OptionSettlement.model (1) (1)
<xs:group> nsF:SettlementAmountOrCurrency.model 0 (1)
Collapse Child Attributes:
Name Type Default Value Use
id nsF:id (Optional)
Collapse Derivation Tree:
Collapse References:
nsF:returnSwapLeg